π± Inspiration
Every one of us has someone we love β a parent, a grandparent, a neighbor β who deserves to age with dignity, independence, and connection. But for many seniors, even simple tasks like setting up an iPad or getting a ride to a doctor become overwhelming obstacles. At the same time, there are countless kind-hearted volunteers eager to help but unsure how to offer that support in a meaningful, structured way.
KindConnect was born from this very gap β a desire to bring together people who need help and people who want to give it. Itβs not just an app β itβs our tribute to those who raised us. Our way of saying: you are not alone.
π‘ What it does
KindConnect is a full-stack platform that empowers senior citizens to request real-life assistance and allows volunteers nearby to browse and accept these tasks based on their skills and availability. AI powers the smart-matching system to ensure the right helper reaches the right person at the right time.
Seniors can:
- Post specific help requests (tech support, errands, home fixes)
- Track task status in real-time
- Communicate directly with volunteers
- View their history and feel supported, not forgotten
Volunteers can:
- Browse and accept nearby tasks
- Match with tasks based on their skills, preferences, and schedule
- View the impact of their efforts over time
- Earn meaningful rewards for helping others
Itβs like Uber β but built for compassion.
π οΈ How we built it
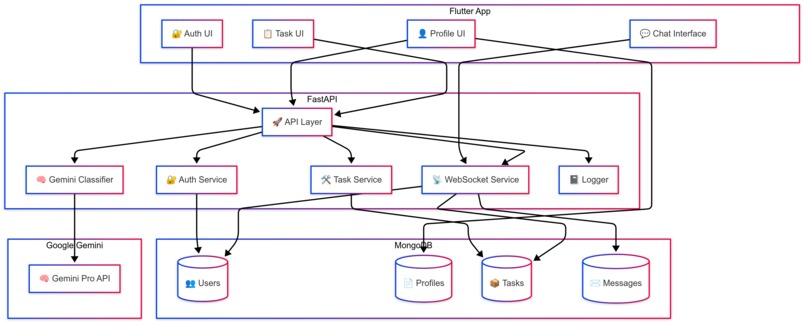
We developed KindConnect as a full-stack application:
πΉ Frontend (Flutter)
- Built a modern, responsive UI that supports iOS, Android, and Web
- Designed role-specific interfaces for seniors and volunteers
- Implemented real-time state management and offline persistence
- Integrated push notifications and secure API calls
πΉ Backend (FastAPI)
- Developed RESTful endpoints and JWT-based authentication
- Built a robust MongoDB schema for user and task data
- Implemented AI-based matching using Google Gemini to understand task descriptions and match with volunteer skills
- Secured the platform with proper validation, hashing, rate-limiting, and logging
π§ Challenges we ran into
- Balancing simplicity with power: Designing an interface that seniors could use intuitively while still offering advanced features for volunteers was tough.
- AI matching: Creating a relevant, accurate matching system required us to fine-tune our prompts and data models using Gemini.
- Cross-platform compatibility: Ensuring consistent behavior across Flutter Web, iOS, and Android required extensive testing.
- Security & Trust: Since we're dealing with a vulnerable user base, we had to take extra steps to ensure security, privacy, and ethical AI use.
π Accomplishments that we're proud of
- We created a working, secure, real-time task assistance platform from scratch in under 36 hours.
- Integrated an AI-driven volunteer matching system that actually works.
- Designed the UI with accessibility and emotional empathy in mind.
- Made a platform we would confidently recommend to our own families β and already want to use in the real world.
π What we learned
- Building for empathy and usability is harder than building features.
- Small UI choices β font size, button placement, word choice β make a big difference for senior users.
- AI can be a force for social good when used responsibly.
- Building something that matters is worth the grind.
π What's next for WildHacks 2025
- Expand the AI matching algorithm to include trust scores and community reviews
- Integrate real-time location tracking for better task coordination
- Launch a pilot version in a local community to gather real-world feedback
- Add multilingual support to better reach non-English-speaking seniors
- Partner with local senior centers and non-profits to scale impact


Log in or sign up for Devpost to join the conversation.