-
-
HomeTestKit Anweisung Schritt1
-
HomeTestKit Anweisung Schritt 2
-
HomeTestKit Anweisung Schritt 3
-
HomeTestKit Anweisung Schritt 4
-
HomeTestKit Anweisung Schritt 5
-
HomeTestKit Anweisung Schritt6
-
-
-
-
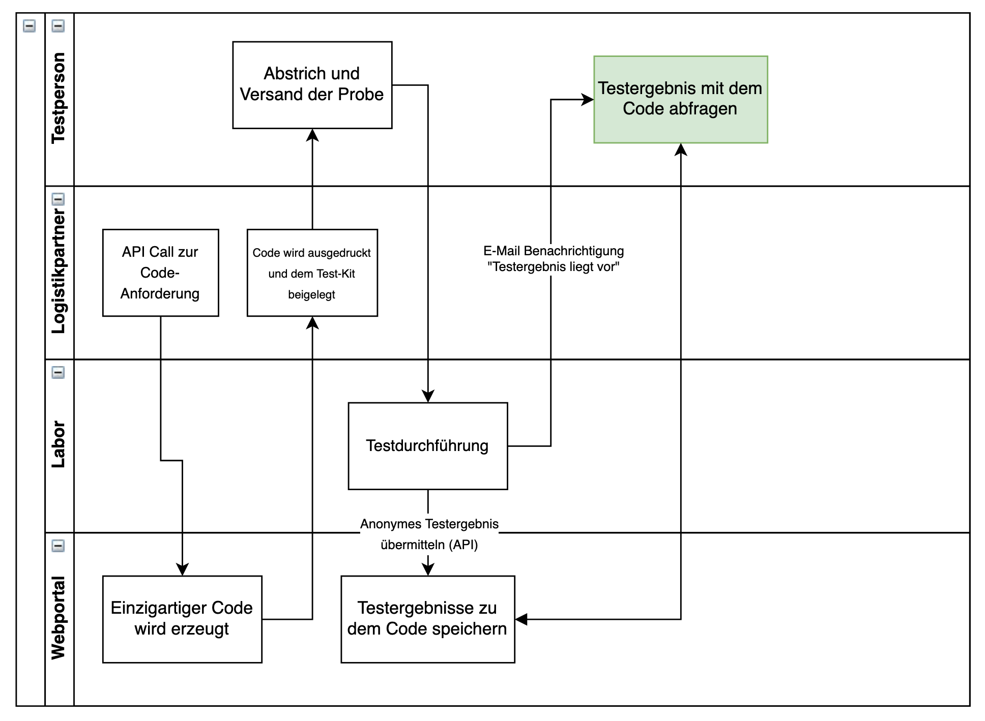
Für ICME Healthcare: “TestErgebnis digital teilen” - API generiert Code und gibt es im Testkit rein
-
Für ICME Healthcare: “TestErgebnis digital teilen” - Kunde gibt Code ein
-
Für ICME Healthcare: “TestErgebnis digital teilen” - Information Flow
Inspiration
- WHO und RKI fordern seit Beginn der Ausbreitung in Europa, dass mehr Tests die einzige Möglichkeit sind, die Verbreitung des Virus einzudämmen → wieso testet Europa so wenig?
- Erfahrungen eines Freundes, der positiv auf COVID-19 getestet wurde
--- “Unkoordinierter, unübersichtlicher Prozess”
--- “Ewiges hin- und her zwischen Arztpraxen”
--- “Niemand fühlt sich verantwortlich für ihn”
--- “Musste 5 Tage lang warten, bis er seinen Test bekommen hat”
------ Hat währenddessen noch weitere Kontaktpersonen infiziert - Erfahrung einer Ärztin, die Patienten in ihrer Praxis auf COVID-19 testet
--- “Meint, dass das jeder Patient selber machen kann”
--- “Will das Patienten nach Hause mitgeben” - Hohe psychologische Belastung für Verdachtsfälle
--- Angst, vor einem Test und einem positiven Resultat
--- Keine Incentives - Beitrag zur Eindämmung der Virusausbreitung
--- Vorbild aus anderen Ländern (Case-Study, spezifische Länder?)
--- Aussagen WHO Chef - aktuellen Test-Prozess optimieren
--- Arbeitsverteilung auf Labore fokussieren, weg von Ärzten und Krankenhäusern
--- Ärztin aus Köln: Bottleneck liegt bei den Tests nicht bei den Laboren - Wertschätzung entgegenbringen, Unzufriedenheit/ Frustration vermeiden
--- aufgrund von Überlastung (Hotlines, Krankenhäuser etc.) gehen Bedürfnisse einzelner Individuen unter → Frust, Panik
--- Betroffene Personen finden sich nicht in langen Warteschlangen wieder
What it does
- Was macht es für Patienten? Selber Testen Möglich, weniger wartezeiten
--- interaktive Plattform zur digitalen Unterstützung für Leute die sich testen wollen
--- Wartezeit auf Test reduzieren - Was macht es für Freunde / Bekannte / Andere?
--- Schnellere Eindämmung von Infektionsketten → da geringere Wartezeiten bis zum Test - Entlastung für das Gesundheitssystem
--- Ärzte und Krankenschwestern können sich auf intensivmedizinische Fälle --- fokussieren, statt Abstriche zu nehmen
--- Sicherheitsausstattung kann eingespart werden
--- Direkter Kontakt zu Labor
--- Verhindern von Kontakten zwischen Risikogruppen und infizierten Menschen im Krankenhaus/ beim Arzt
--- Effizientere
How we built it
- Value Proposition Canvas ausgefüllt
--- Identifikation der Kundengruppe / Kundensegmente
--- Identifikation der wichtigsten Pain Points
--- Identifikation der wichtigsten Gain Points - Entwicklung einer detaillierten User Journey
- Business Model Canvas ausgefüllt
--- Wichtigste Partner zur Kooperation identifiziert
--- Business Model aufgestellt - Lead User Befragung: Corona Infizierte
- Expertenbefragung
- Online Research
- Selbsttest: Nasen- und Mundabstrich
- Entwicklung User Journey: Brainstorming, SketchUp, MockUP, Prototyp
- Entwicklung eines Prototyp Home-Test-Kits
--- Alle wichtigen medizinischen Komponenten eingekauft / zusammengehackt, um schnell ein erstes Home-Test-Kit zu haben
--- Eine detaillierte Anleitung mit Grafiken und Animationen entworfen - Validierung des Konzepts und Prototypen mit klinischem Personal
--- Mehrere Anrufe zur Validierung mit zwei Hausärzten aus Marseille
--- Anruf mit einem Oberarzt der Chirurgie in Köln
--- Potenzieller Partner für einen Pilot-Versuch
Challenges we ran into
- Analyse und Vergleich mit ähnlichen Konzepten
- Viele andere Teams und gute Initiativen, die alle in dem Bereich etwas bewegen wollen
--- Wie können wir uns integrieren und gemeinsam mehr erreichen?
--- Wie kann eine Integration mit Partnern sauber ablaufen, damit die Prozesse einfach und skalierbar bleiben? - Zertifizierung
--- Muss das Produkt zertifiziert werden? Zulassung? Regularien? - Teamfindung, Teambildung und Organisation online
--- Fehlendes medizinisches Know-How
--- Partner rekrutieren - Unklarheit über Regulierungen zum Versand von Infektiösen Substanzen
- Kleines Team
Accomplishments that we're proud of
- Erstellung eines funktionierenden Online-Prototypen
--- interaktive Plattform - Evaluation eines funktionsfähiges Home-Test-Kits
- Erstellung einer detaillierten und einfach zu verstehenden Anleitung (selbst designed Grafiken und Videos)
- Aufbau eines neuen Netzwerks mit zukünftiger Partnern
What we learned
- Wie man einen Nasen- und Mundabstrich macht
- offene Probleme identifizieren
- aktuelle Situation analysieren:
--- zu wenige Personal um Tests zu machen
--- Wo sind die Bottlenecks?
--- Wie kann man zur optimierung beitragen? - Kommunikation is Key
- Digitale Teams sind nicht easy
- Umgang mit neuen Tools zur Organisation online
- Don’t double the work:
--- finde die richtigen Partner
--- Wie kann man sich ergänzen
What's next for CoronaOne Home Test Kits
- Netzwerk aus Ärzten aufbauen, zur Verordnung des Home-Test-Kits (über online Plattform)
--- pensionierte Ärzte oder Ärzte in häusliche Quarantäne rekrutieren - integration eines aussagekräftigen Fragebogen zur Evaluation der Symptome
--- anderes Team des Hackathons? - Transport und Logistik organisieren in Kooperation mit möglichen Partnern
--- Vincent Zimmer von icme-healthcare - Partnerschaften mit Laboren etablieren
- Ausarbeitung “Social Business-Case”
Built With
- adobe-illustrator
- after-effects
- basiliq
- marvel
- sketchapp


Log in or sign up for Devpost to join the conversation.