INTRODUCTION Urban route optimization is crucial for addressing the rising demands of mobility, reducing traffic congestion, and minimizing environmental impacts in large cities. Despite extensive research, achieving efficient and timely route planning remains challenging due to the dynamic nature of urban traffic, real-time disruptions, and stringent delivery deadlines. This project introduces a scalable route optimization system that clusters delivery points using advanced algorithms like A-star to generate real-time, optimized routes. The solution reduces travel time, ensures adherence to delivery constraints, and promotes sustainable urban logistics, making it adaptable to diverse delivery volumes and city infrastructures.
METHODOLOGY The project focuses on optimizing delivery routes by leveraging geocoding, traffic analysis, and clustering algorithms. The methodology involves the following steps:
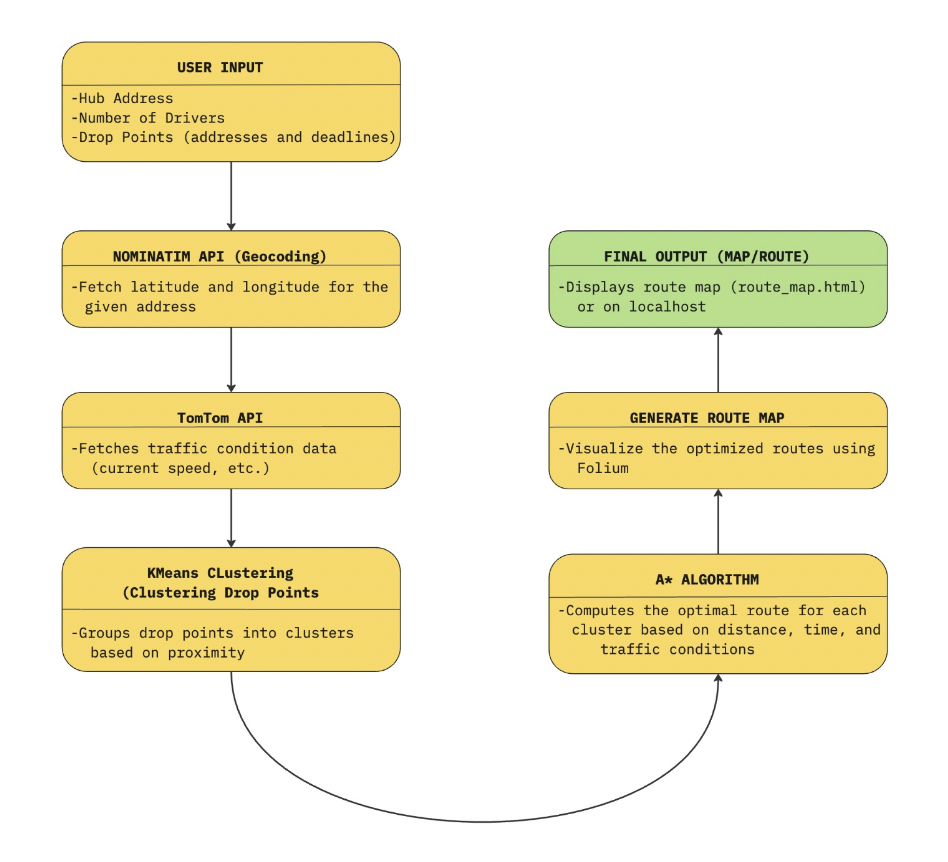
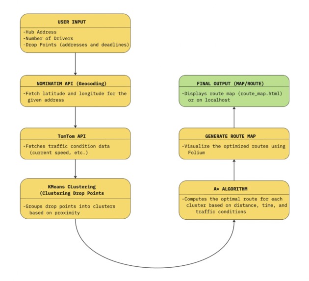
- It starts with the DRRaM-AI user interface in which the user inputs the hub address which is the central location from which drivers depart, number of drivers available for delivery, number of drop point addresses where delivery has to be made and the delivery deadlines.
- The addresses provided by the user are converted into geographical coordinates (latitude and longitude) using the Nominatim API. This step ensures accurate mapping of all locations involved in the delivery process.
- Then the TomTom API is employed to fetch real-time traffic conditions for the routes between the hub and the drop points. This information is used to estimate travel times and adapt route planning to current conditions.
- The delivery locations (drop points) are grouped into clusters based on their geographical proximity and deadlines. This clustering process helps divide the workload among drivers and ensures efficient route planning.
- For each cluster of drop points, the A* (A-Star) algorithm is applied to determine the optimal delivery path. This algorithm takes into account factors such as distance, traffic conditions, and deadlines to minimize travel time and maximize efficiency.
- The clusters and their respective optimized paths are assigned to drivers based on their availability. This allocation ensures balanced workload distribution and adherence to deadlines.
- The system provides the following outputs:
- Optimized delivery routes for each driver.
- Estimated travel times considering real-time traffic data.
- A visualization of the routes, clusters, and hub location for better understanding.
- The system provides the following outputs:
DYNAMIC ROUTING SYSTEM SUCCESS
- Efficient integration of live traffic data from external APIs enables real-time traffic optimization.
- A Pathfinding Algorithm* ensures optimal routes between stops by considering factors like travel time, congestion, and deadlines. -Implemented efficient caching mechanisms to reduce API dependency, ensuring lower latency and improved performance.
ACHIEVEMENTS
- Enhanced route accuracy and efficiency by leveraging up-to-the-minute traffic data.
- Demonstrated the potential of combining traditional algorithms like A* with dynamic, real-time data for impactful route optimization.
- Reduced system overhead through smart data caching strategies.
FUTURE SCOPE
- Enhanced Multi-Modal Transit Optimization: Expand the system to optimize routes for multi-modal transportation (buses, trains, car-sharing).
- Emergency Response: Build robust models for dynamic route planning under emergency scenarios, ensuring minimal delays and costs
- Integration of Advanced AI and IoT: Use machine learning models to predict traffic patterns and proactively adjust routes. Integrate IoT devices in vehicles for real-time fleet monitoring and decision-making.
- Scalability for Larger Networks: Adapt the system to handle larger datasets with diverse transit routes and hybrid fleets. Use distributed computing for improved scalability and performance.
- Sustainability Focus: Develop environmentally friendly routing options to minimize fuel consumption and emissions.
Log in or sign up for Devpost to join the conversation.