DeSplitly Introduction
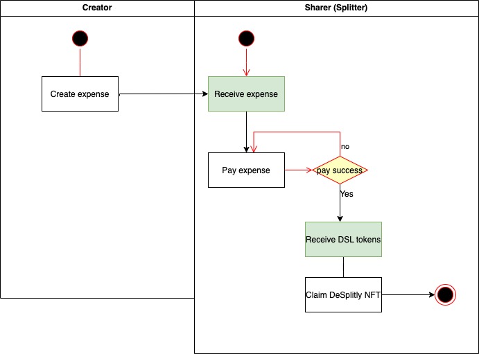
DeSplitly is a decentralized bill splitting. You can easily share your bill with your friends on DeSplitly to earn DSL tokens and exchange for NFT
DeSplitly features
- Create an expense and send it to your friends.
- Update your expenses.
- Sharer can pay an expense.
- Receive DSL (DeSplitly Token) after a sharer pays back an owned amount of the bill.
- Use DSL tokens to claim a DeSplitly NFT.
How to run the project - Sample command lines
Clone the repo https://github.com/khoa-nvk/desplitly, then
cd defi-contracts
Run the Clarinet console
clarinet console
Create a bill
(contract-call? .desplitly create-expense "ex1" "launch" "description demo" "https://img.png" "10/08/2022" u10000000 (list { sharer: 'STNHKEPYEPJ8ET55ZZ0M5A34J0R3N5FM2CMMMAZ6, owned-amount: u1000000} { sharer: 'ST3NBRSFKX28FQ2ZJ1MAKX58HKHSDGNV5N7R21XCP, owned-amount: u5000000} { sharer: 'ST3PF13W7Z0RRM42A8VZRVFQ75SV1K26RXEP8YGKJ, owned-amount: u4000000} ))
Switch to an other user wallet
::set_tx_sender STNHKEPYEPJ8ET55ZZ0M5A34J0R3N5FM2CMMMAZ6
Pay an expense and get DST token reward
(contract-call? 'ST1PQHQKV0RJXZFY1DGX8MNSNYVE3VGZJSRTPGZGM.desplitly pay-expense "ex1" 'ST1PQHQKV0RJXZFY1DGX8MNSNYVE3VGZJSRTPGZGM)
Claim DeSplitly NFT
(contract-call? 'ST1PQHQKV0RJXZFY1DGX8MNSNYVE3VGZJSRTPGZGM.dsl-nft mint-with-dsl )
Check account balances
::get_assets_maps
(Optional) You can switch to a second sharer
::set_tx_sender ST3PF13W7Z0RRM42A8VZRVFQ75SV1K26RXEP8YGKJ
Pay the expense with the second sharer
(contract-call? 'ST1PQHQKV0RJXZFY1DGX8MNSNYVE3VGZJSRTPGZGM.desplitly pay-expense "ex1" 'ST1PQHQKV0RJXZFY1DGX8MNSNYVE3VGZJSRTPGZGM)

Log in or sign up for Devpost to join the conversation.