Inspiration
There are so many LLM and Image generation models that now exist in the wild, I wanted to improve my business operations with a Alexa experience, leveraging these tools
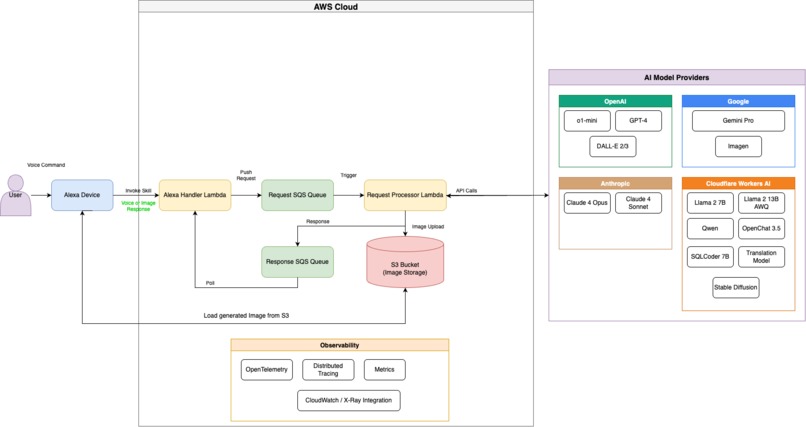
What it does
By creating an Alexa skill backed by an AWS Lambda that leverages several third-party LLM and Image generation models, I can improve my overall day-to-day tasks with my Alexa devices.
How we built it
AWS Lambda, AWS SQS, AWS S3, GO
Challenges we ran into
- Alexa skill intent handling
- Third-Party API Integration
Accomplishments that we're proud of
- A fully working Alexa skill that uses widely available LLM and Image generation Models
What we learned
- Alexa skills, AWS Lambda, Alexa skill loading images from S3
Built With
- amazon-web-services
- cloudwatch
- go
- s3
- sqs
Log in or sign up for Devpost to join the conversation.