Problem
Das Nachverfolgen der Infektionskette und die zeitnahe Quarantäne von Personen, welche Kontakt zu einer infizierten Person hatten, ist essenziell um die Ausbreitung von Covid 19 zu verlangsamen.
Dabei ist es derzeit Aufgabe der Gesundheitsämter die Infektionskette zurück zu verfolgen und Kontaktpersonen in Quarantäne zu schicken.
Die Datenerfassung von Kontaktpersonen passiert in den meisten Fällen analog und ist dadurch zeitaufwendig
Lösungsidee
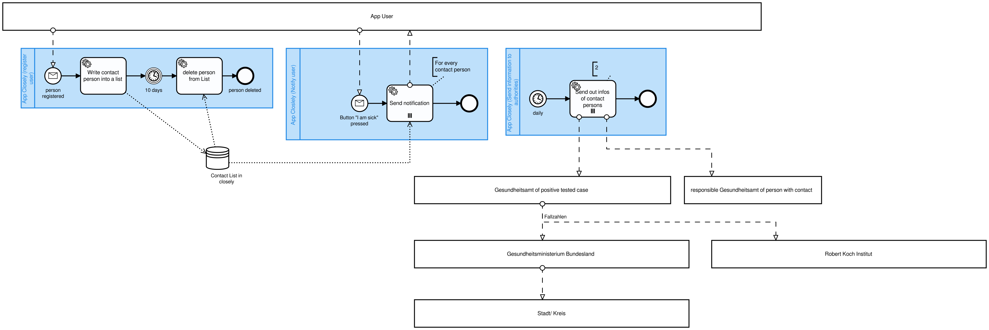
Eine App, in der jeder seine Kontakte sammeln kann. Wenn es dann zu einem positiven Testergebnis kommt, kann man Verantwortung übernehmen und anonym seine Kontakte der letzten 10 Tage informieren. Diese werden benachrichtigt und gebeten sich in Quarantäne zu geben und erstmal abzuwarten bis sich das Gesundheitsamt meldet.
Parallel werden die Daten an das Gesundheitsamt gesendet. Die Kontakte werden dann als Fälle überwacht und vom Gesundheitsamt kontaktiert und starten den Prozess der Fallüberwachung im Gesundheitsamt.
Workflows der App Closely
https://cawemo.com/share/2f16d6d1-1e02-4ea1-a15f-2eec2ef06acc
Herausforderungen
Die Prozesse im Gesundheitsamt nachzuvollziehen und am Ende die App über glide zu veröffentlichen.
Wie geht es weiter?
Betaversion online bringen, sodass Nutzer und Nutzerinnen diese testen können (erstmal ohne Datenweitergabe an das Gesundheitsamt)
Zudem müssen weitere datenrechtliche Aspekte geklärt werden.
Größeres Bild
Es wäre sinnvoller weitere Gespräche zu führen, um den Arbeitsfluss im Gesundheitsamt zu entlasten und eventuell an einigen Stelle teilzuautomatisieren, sodass Daten von unterschiedlichen Stellen direkt im Gesundheitsamt verarbeitet werden können. Dabei können auch andere Lösungen aus diesem Hackathon aus der Gruppe Infektionsfall-Übermittlung in den Prozessfluss sinnvoll einbinden.
https://cawemo.com/share/7de59754-7d5f-4d48-9c36-d571ad8f2007
Collaboration
Da wo unsere App aufhört, fangen andere Lösungen an. Sobald Personen in Quarantäne sind werden für sie folgende Apps wichtig:
https://devpost.com/software/corona-app-feldtest
https://devpost.com/software/mobile-corona-computing
Testversion
https://closely.glideapp.io/ (password: test)
Built With
- glide

Log in or sign up for Devpost to join the conversation.