Inspiration

Ever work intently on something, thinking about a problem, going through all the possible ways you can make it work, all the possible ways it could fail, and you think you've come up with a great sol-

BRRRRRRR

It's your phone.

"hey jeremy wants to know if you can get him a shirt from SD hacks"

Put yourself in a state of Zen, and this will never happen again.

What it does

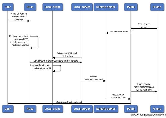
By detecting your beta brain waves through muse, Zen will know whether you're concentrating or whether you’re relaxing. You can stay focused without being distracted by people contacting you through technology. The sender will instead receive a message back saying that “[Insert Name] is currently busy. Your messages will be sent when they are available.” Whenever the wearer decides to take a break, Zen will detect it and unblock your digital world, flushing the message backlog and updating you on what you've missed.

From a manager's standpoint, this can allow employees to keep focused, and the server can also track when and which employees are most focused and productive. This allows the manager to optimize teams and schedules.

Challenges I ran into

Mobile platforms don't allow apps to toggle airplane mode, so the only way we can get this effect is by going through a web server that uses Twilio to act as a middleman between the texter and the textee. This added an additional layer of complexity, as there had to be a remote backend that connected to the local server. It also means that the user has to forward his or her number to Twilio.

What I learned

While video games hold your attention, they don't really work your brain very hard. Leaning forward actually does improve concentration, and leaning back makes you more relaxed.

What's next for Zen

Share this project:

Updates