Inspiration
This price feed intends to be an contribution to the open source infrastructure of the defi space, being a component capable of interacting with multiple sorts of smart contracts and cryptonomic systems.
What it does
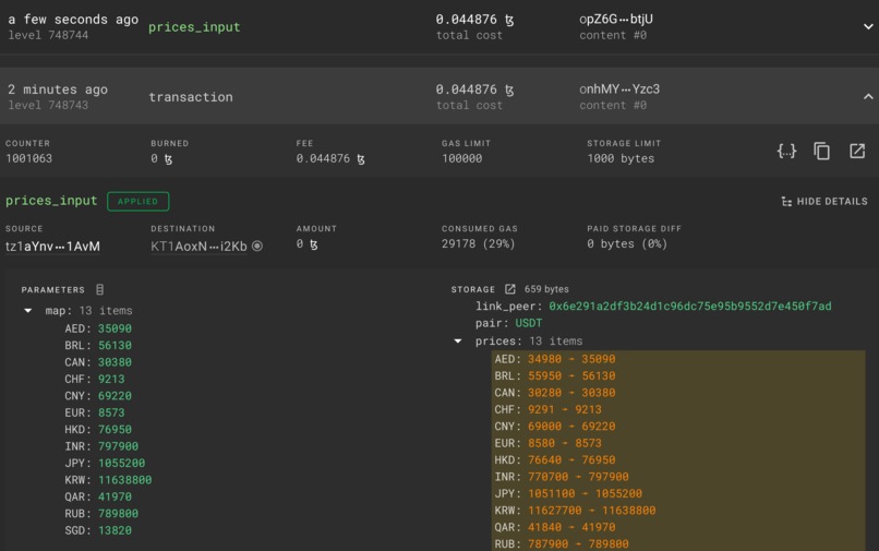
It gets currencies prices on USDT pair and with off-chain workers injects such data in a smart contract in the Tezos Blockchain. such data becomes available for other smart contracts. You can find it's sample in the following link link.
What's next for wuwei無為
Integrate other price feeds and smart contracts such as atomic swaps abstracting assets representations.
Built With
- conseiljs
- michelson
- serverless
- smartpy
- solidity
- web3

Log in or sign up for Devpost to join the conversation.