Inspiration

We were inspired by the absurd optimism of startup culture — pitch decks full of buzzwords, AI promises, and hockey-stick graphs. What if we built a tool that didn’t just analyze business ideas, but predicted their glorious collapse? Business FailChecker was born to simulate failure with precision, humor, and backend rigor. It’s a love letter to vaporware, pivot fatigue, and the chaos of entrepreneurial ambition.

What It Does

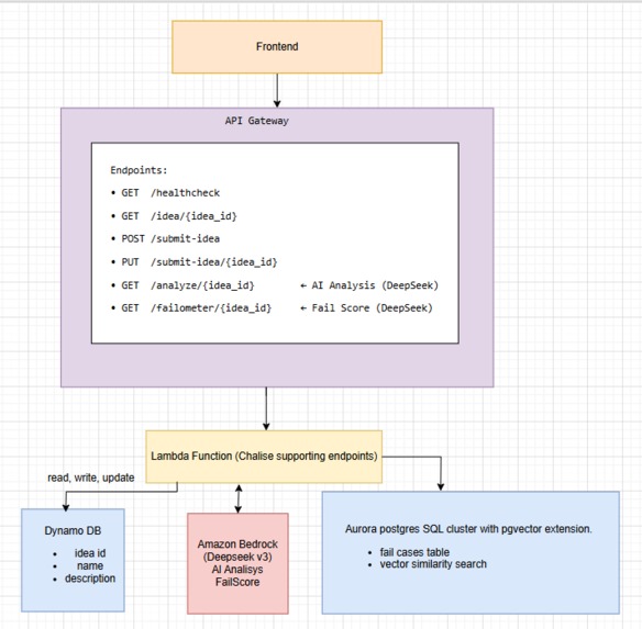
Business FailChecker is a backend-powered web app that lets users submit startup ideas and receive structured, AI-assisted feedback on their likelihood of failure. It provides a playful but technically rigorous interface for exploring business viability through semantic analysis and similarity-based diagnostics.

Users can:

  • Submit a business idea via a form (POST /submit-idea)
  • Retrieve and update ideas (GET /idea/{idea_id}, PUT /submit-idea/{idea_id})
  • Analyze the idea using a mocked agent response (GET /analyze/{idea_id})
  • View a failometer score that estimates risk based on idea traits and similar failed ventures (GET /failometer/{idea_id})

The backend stores ideas in DynamoDB and enriches them with similarity data using a vector service. Fail scores are calculated using a custom AI module that considers both the idea’s content and its semantic proximity to known failure patterns.

The frontend is built with Angular and includes:

  • A landing page
  • A form for submitting and editing ideas
  • Analysis and failometer views, each resolved via backend endpoints

This structure allows users to iteratively refine their ideas and explore how small changes affect their predicted risk — all while embracing the humor and chaos of startup culture.

How We Built It

  • Backend: Python services deployed via Chalice, with modular architecture and reproducible workflows
  • Infrastructure: Lambda functions wired to RDS PostgreSQL using VPC subnets, security groups, and Secrets Manager
  • AI Layer: Bedrock DeepSeek model used to evaluate business ideas and generate failure narratives augmented with postgres db with vector database plugin.
  • Frontend: A playful UI that lets users submit ideas and receive satirical feedback

Challenges We Ran Into

  • VPC networking: Configuring Lambda to access RDS while still reaching Bedrock in us-east-1 required subnet routing, NAT access, and SG diplomacy
  • 504 debugging: Diagnosing timeouts taught us the importance of inbound rules and ENI permissions
  • Multi-region latency: Calling Bedrock from eu-north-1 introduced delays, which we masked with humor and caching

Accomplishments That We're Proud Of

  • Built a modular backend with clean repo hygiene and reproducible deployment
  • Designed a satirical failure simulator that’s technically sound and emotionally cathartic
  • Created a system that’s agentic, absurd, and extensible — ready for meme generation and user customization

What We Learned

  • How to wire up Lambda-to-RDS connectivity using VPC, subnets, and IAM
  • How to integrate Bedrock DeepSeek for semantic evaluation across regions
  • How to structure a backend that balances satire with technical rigor
  • That failure, when well-structured, is hilarious — and deeply educational

What’s Next for Business FailChecker

  • AI-powered idea refinement: Users will get real-time suggestions to improve weak ideas based on failometer feedback.
  • Meme generation: Titan + image synthesis will create satirical startup memes based on your idea’s failure traits.
  • User login and idea catalog: Save, track, and revisit your startup attempts — both glorious and disastrous.
  • Expanded failure modes: Incorporate user-submitted collapse scenarios and edge cases to enrich the analysis.
  • Leaderboard of spectacular failures: Celebrate the most creative implosions with a public wall of fame.
  • WebSocket integration for real-time agentic feedback

Built With

Share this project:

Updates