Inspiration
Machine learning research and model development often require writing thousands of lines of code just to experiment with an idea. We wanted to empower researchers, developers, and innovators to design, replicate, and experiment with deep learning architectures and full ML pipelines — without writing a single line of code.
While there are many no-code tools for building agents and agentic workflows, we noticed a clear gap, no tool exists to design, perturb, and prototype the core deep learning architectures that power those agents.
That realization inspired VisionForge, a development tool designed for rapid experimentation, reproducibility, and collaboration in deep learning research.
What it does
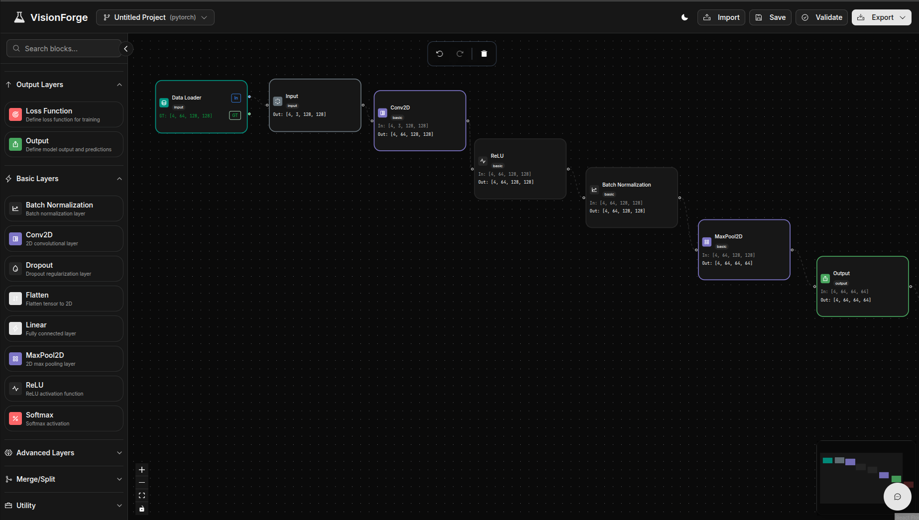
VisionForge is a no-code development environment that allows users to:
Create, replicate, and share neural network architectures visually.
Build entire ML pipelines — from data loading to model export — through a drag-and-drop canvas.
Experiment with hyperparameters, layers, and configurations for rapid prototyping and ablation studies.
Import models from platforms like HuggingFace to create hybrid or multimodal architectures.
Enjoy plug-n-play flexibility, combining pre-trained models with new custom components.
Export production-ready PyTorch or TensorFlow code with a single click.
It’s a visual lab for AI development — enabling creativity, speed, and reproducibility for ML research.
How we built it
VisionForge combines a modern web stack with a scalable, AI-driven backend:
Frontend: React 19, TypeScript, Vite, Tailwind CSS
Canvas Engine: ReactFlow for dynamic architecture visualization
State Management: Zustand for reactive, lightweight state flow
UI & Animations: Radix UI, shadcn/ui, and Framer Motion for smooth, modern design
Backend: Django (Python) for project persistence, validation, and export pipelines
AI Assistant: Claude Al-language-based architecture modification
Framework Support: PyTorch and TensorFlow export modules for multi-framework flexibility
Scalability: Architected to scale from single to multi-CPU/GPU environments and other hardware backends
Data Handling: Flexible integration with benchmark datasets and live data streams
Together, these components form a seamless platform for both experimentation and production.
Challenges we ran into
Implementing dynamic tensor shape inference across branching, skip connections, and custom layers.
Designing multi-framework export logic that preserves functionality and structure.
Ensuring real-time backend synchronization for large and complex models.
Managing scalability and performance across CPU/GPU compute backends.
Integrating Claude AI to understand and modify models through natural language — keeping it both safe and context-aware.
Accomplishments that we're proud of
Built a robust no-code ML design tool capable of generating runnable code for multiple frameworks.
Created an environment where users can prototype, tweak, and share research pipelines instantly.
Integrated HuggingFace model support for hybrid and multimodal experiments.
Enabled AI-assisted design via Claude for interactive architecture modification.
Designed an intuitive and scalable interface suitable for both academic research and production pipelines.
What we learned
Graph-based architecture modeling and real-time tensor computations.
System design for scalable ML tooling across heterogeneous hardware.
Code generation and abstraction layers for PyTorch and TensorFlow.
Human–AI interaction design, where users guide models using natural language.
The balance between usability and flexibility — empowering non-programmers while keeping it research-grade.
What's next for VisionForge
We’re just getting started. The roadmap includes:
🧠 Auto-architecture generation using LLMs trained on model graphs.
☁️ Collaborative workspaces for teams to co-edit and share pipelines.
⚙️ Integrated training and deployment directly within the platform.
🧩 Benchmark mode for comparing architectures and hyperparameter sweeps.
📡 Support for live-streaming data for robotics and real-time ML applications.
🚀 Hardware-aware optimization for automatic scaling across CPU, GPU, and edge devices.
Our vision is for VisionForge to become the core development environment for AI research — bridging creativity, scalability, and collaboration in one visual interface.
Built With
- claude
- css3
- django
- react
- tailwind
- typescript
Log in or sign up for Devpost to join the conversation.