Live Demo: vayunetra.com | Documentation: docs.vayunetra.com | Dashboard: dashboard.vayunetra.com

Inspiration

As someone living in Bengaluru, India's Silicon Valley with 12 million citizens, I witnessed daily air pollution that goes unreported. Vehicle exhaust at every junction, construction dust in every neighbourhood, industrial smoke in areas like Peenya — yet citizens had no easy way to report it.

Filing a complaint with KSPCB (Karnataka State Pollution Control Board) requires navigating complex government websites, writing formal legal letters citing the Air Act 1981, and knowing the right contacts. Most citizens give up.

When I discovered Amazon Nova's multimodal capabilities, I realized I could build a system that doesn't just collect reports — it analyzes photos with AI, generates legal complaint letters automatically, and files them to government portals using Nova Act. A 30-minute frustrating process becomes 60 seconds.

What it does

VayuNetra (ವಾಯು ನೇತ್ರ — "The Eye on Air") is an AI-powered air pollution monitoring system for Bengaluru built on all 4 Amazon Nova model families.

Core Capabilities:

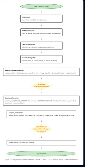
  1. AI Photo Analysis (Nova 2 Lite) Citizens photograph pollution with their Android phone. Amazon Nova 2 Lite analyzes the image and detects:
  2. Pollution type (Vehicle Exhaust, Industrial Smoke, Construction Dust, Garbage Burning, Chemical)
  3. Severity (CRITICAL / HIGH / MODERATE / LOW)
  4. Health risk assessment
  5. Confidence score (0-1)
  6. Specific recommendations

  7. Voice Reporting (Nova 2 Sonic) Citizens speak about what they see in English, Kannada (ಕನ್ನಡ), or Hindi (हिंदी). Nova 2 Sonic transcribes their voice into the report description — making pollution reporting accessible to all 12 million Bengaluru citizens regardless of language or literacy.

  8. Auto Complaint Letter + Nova Act Filing After photo analysis, Nova 2 Lite generates a formal legal complaint letter addressed to KSPCB and BBMP, citing the Air (Prevention and Control of Pollution) Act 1981. Nova Act then navigates the KSPCB online portal and auto-files the complaint on behalf of the citizen.

  9. Semantic Similar Report Search Every submitted photo generates a VECTOR(1024) embedding via Nova Multimodal Embeddings stored in PostgreSQL with pgvector. Citizens can find visually similar pollution incidents nearby — building cluster evidence for government action.

  10. AI Agent Chat Natural language interface powered by Nova 2 Lite with multi-round tool calling. 5 custom tools:

  11. execute_sql_query: Query pollution DB

  12. get_clean_air_zones: Safe areas in Bengaluru

  13. get_pollution_hotspots: Critical areas

  14. get_area_stats: Area-wise statistics

  15. get_health_advice: Health recommendations

  16. Live Dashboard + Gamification Real-time pollution heatmap of Bengaluru with severity markers. Citizens earn badges from Bronze Guardian (1 report) to Legend of Bengaluru (100 reports) with a community leaderboard.

How we built it

System Architecture

📐 Complete Architecture: docs.vayunetra.com

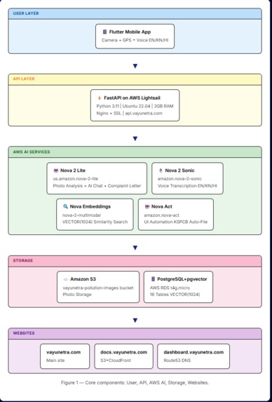
Mobile Application (Flutter/Dart)

  • Android app with camera + GPS
  • Voice recording with Nova 2 Sonic
  • Provider state management
  • JWT authentication
  • AsyncStorage for offline support

Backend API (FastAPI + Amazon Bedrock)

  • FastAPI on AWS Lightsail (2GB RAM)
  • Ubuntu 22.04 + Nginx + SSL
  • All 4 Nova models integrated
  • Multi-round agentic tool calling
  • Rate limiting (30 req/min chat)
  • JWT + bcrypt authentication
  • api.vayunetra.com

Database (PostgreSQL + pgvector)

  • AWS RDS t4g.micro
  • 16 tables including users, reports, analysis_results, hotspots
  • VECTOR(1024) embeddings in analysis_results.image_embedding
  • pgvector for cosine similarity search

Amazon Bedrock Integration

Nova 2 Lite (us.amazon.nova-2-lite-v1:0):

  • Multimodal photo analysis
  • Complaint letter generation
  • AI agent chat with tool calling

Nova 2 Sonic (amazon.nova-2-sonic-v1:0):

  • Voice transcription EN/KN/HI

Nova Multimodal Embeddings (amazon.nova-2-multimodal-embeddings-v1:0):

  • 1024-dimensional image embeddings
  • Semantic similarity search

Nova Act (amazon.nova-act-v1:0):

  • KSPCB portal UI automation
  • Auto complaint filing

Storage & Infrastructure

  • Amazon S3: vayunetra-pollution-images
  • AWS Lightsail: Backend API server
  • S3 + CloudFront: 3 static websites
  • Route53: DNS management

Websites

  • vayunetra.com (S3 + CloudFront)
  • docs.vayunetra.com
  • dashboard.vayunetra.com

Challenges we ran into

  1. Nova 2 Sonic Bidirectional Streaming Nova 2 Sonic uses bidirectional streaming which requires special SDK handling. We adapted it to work with the standard converse API for transcription use case, making it compatible with our FastAPI architecture.

  2. Vector Embedding Performance VECTOR(1024) cosine similarity across thousands of reports became slow. Added IVFFlat index with pgvector: CREATE INDEX ON analysis_results USING ivfflat (image_embedding vector_cosine_ops) WITH (lists = 100);

  3. Photo Upload Timeouts Nova 2 Lite analysis takes 15-20 seconds. Flutter's default HTTP timeout was too short. Increased to 60 seconds and added Nginx proxy_read_timeout 120s.

  4. Lightsail RAM Crash 512MB RAM was insufficient for concurrent Nova API calls. Upgraded to 2GB which resolved all stability issues.

  5. CORS on S3 Static Sites Static websites calling api.vayunetra.com needed proper CORS headers. Configured FastAPI CORSMiddleware to allow all origins for hackathon demo.

  6. Multilingual Voice Recognition Web Speech API language codes differ from Nova Sonic language codes. Created a mapping layer: en→en-IN, kn→kn-IN, hi→hi-IN for proper Indian accent support.

Accomplishments we're proud of

✅ Production Deployment with Real Data

  • Live at vayunetra.com
  • 34+ real pollution reports submitted
  • 12 Bengaluru areas covered
  • All 4 Nova models running in production

✅ All 4 Nova Model Families Used

  • Nova 2 Lite: Photo + chat + letters
  • Nova 2 Sonic: Voice EN/KN/HI
  • Nova Embeddings: VECTOR(1024) search
  • Nova Act: KSPCB auto-filing

✅ Complete Full-Stack Implementation

  • Flutter Android app ✓
  • FastAPI backend ✓
  • PostgreSQL + pgvector ✓
  • 3 CloudFront websites ✓
  • Live dashboard ✓
  • Documentation site ✓

✅ Unique Civic Innovation

  • Auto-generates legal complaint letters
  • Cites Air (Prevention & Control of Pollution) Act 1981
  • Files directly to KSPCB portal
  • No other app does this for Bengaluru

✅ Multilingual for India

  • English, Kannada, Hindi support
  • Voice reporting in Indian languages
  • Serving Karnataka's 70M Kannada speakers

What we learned

Amazon Nova 2 Lite is exceptional The multimodal capabilities exceeded expectations. Analyzing pollution photos and generating legally-cited complaint letters in one API call is remarkable. No custom ML training needed.

Nova Act opens new civic tech possibilities UI automation for government portal filing is a game-changer. Citizens shouldn't need to navigate complex bureaucratic websites — AI can do it for them.

Vector embeddings enable pattern detection VECTOR(1024) embeddings from Nova Multimodal Embeddings allow finding similar pollution clusters across Bengaluru — turning individual reports into collective evidence.

India's language diversity needs AI Building for Kannada and Hindi speakers revealed how important multilingual AI is for India. Nova 2 Sonic's accuracy in Indian language accents was impressive.

What's next for VayuNetra

Short-term

  1. Government Partnership

    • Present to KSPCB Karnataka
    • Pilot with BBMP ward offices
    • Integrate with official complaint systems
  2. Real-time AQI Integration

    • Connect OpenWeatherMap AQI API
    • Show live PM2.5 and PM10 data
    • Alert citizens when AQI crosses threshold
  3. iOS App

    • Cross-platform Flutter build
    • App Store distribution

Medium-term

  1. AI Improvements

    • Predictive pollution hotspot detection
    • Time-series analysis of pollution trends
    • Automated authority notifications
  2. Scale across Karnataka

    • Mysuru, Hubli, Mangaluru
    • KSPCB district offices integration
  3. Community Features

    • Team challenges between areas
    • School pollution monitoring program
    • Corporate CSR pollution reporting

Long-term Vision

  1. National Expansion

    • Adapt for Delhi, Mumbai, Chennai
    • CPCB (Central Pollution Control Board)
    • Open-source for other Indian cities
  2. Policy Impact

    • Monthly pollution reports for BBMP
    • Data-driven infrastructure planning
    • Carbon credit calculations
  3. Sustainability

    • Government SaaS contracts
    • Environmental NGO partnerships
    • AWS AI-for-Good program

Impact

Every VayuNetra report:

  • Documents pollution with AI evidence
  • Generates a legally-cited complaint
  • Files automatically to authorities
  • Adds to city-wide heatmap
  • Rewards citizen with badge + points

Bengaluru's 12 million citizens now have a 60-second path from seeing pollution to filing a legal complaint — something that previously took 30 minutes and stopped most people from acting.

Additional Resources

📱 Download App: vayunetra.com/download 🌐 Live Dashboard: dashboard.vayunetra.com 📚 Documentation: docs.vayunetra.com ⚡ API Docs: api.vayunetra.com/docs 🔑 Test: test@vayunetra.com / Test@1234

Architecture Documentation: 📱 Mobile App (Flutter) ⚡ Backend API (FastAPI) 🗄️ Database Schema (16 tables) 📐 System Architecture 🤖 AI Agent (5 tools)

Built With

Share this project:

Updates