With the rapid growth of the TRON ecosystem, particularly platforms like SunPump, hundreds of new tokens are being launched daily. This fast-paced environment creates a significant challenge for traders and investors trying to identify valuable tokens amidst a sea of new projects. Additionally, project developers need efficient ways to track buy events and engage with their communities transparently.

We were inspired to create TRX Trend Finder (TTFinder) to simplify the process of finding trending tokens with on-chain data. Our goal is to empower users with real-time insights, ensuring they never miss a promising token. To make the data even more accessible, we integrated tools like Telegram bots that allow users to instantly find trends, retrieve detailed token information, and track project buy events—all in one seamless ecosystem.

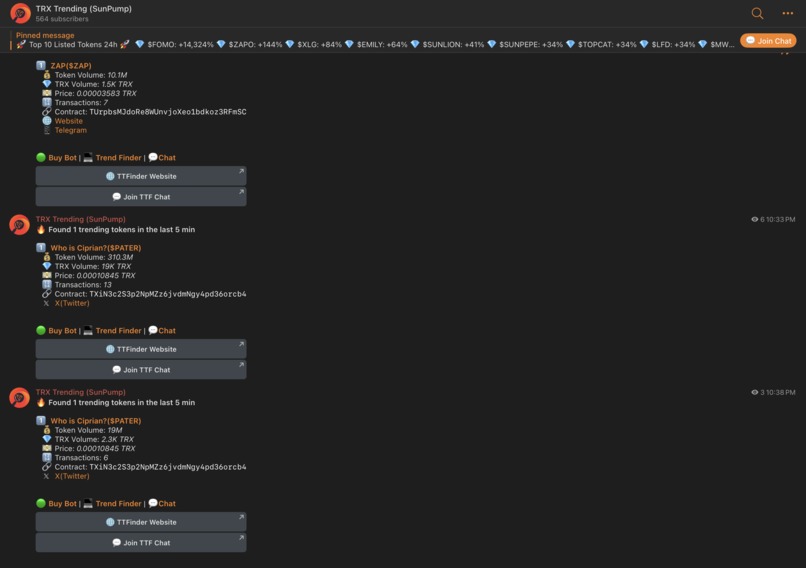
What it does TRX Trend Finder is a real-time token analytics platform designed to help users navigate the TRON meme ecosystem. We provide several key features:

  1. Top Trending in the Last 5 Minutes: Tracks tokens with the highest trading volume in the last 5 minutes, giving traders real-time opportunities to act.
  2. Top Gainers (24 Hours): Highlights the tokens with the greatest percentage gain over the past 24 hours, helping users identify high-performing tokens.
  3. Newly Launched Top Gainers: Displays newly launched tokens with the highest 24-hour gain, providing visibility into promising new projects.
  4. Latest Listings on Sunswap: Tracks the latest SunPump token listings on Sunswap to help users discover new opportunities.
  5. Telegram Bot Integration: Allows users to get trending token information every 5 minutes and project developers to track buy events in their groups.
  6. TRX SunPump Token Details: Users can simply send the token’s contract address to receive real-time data such as price, trading volume, and liquidity.
  7. Tron SunPump Buy Bot: This bot tracks and reports buy events for SunPump tokens in real time. It enables project owners to monitor token purchases within their Telegram groups or channels, helping them stay informed about market activity and engage with their community. How we built it

We built TRX Trend Finder using the following technology stack: Frontend: React(Next.js) for the user interface, delivering a smooth and intuitive experience for users to track token trends and perform real-time analytics. Backend: Node.js and Express for handling API requests and fetching token data from the TRON blockchain. Blockchain Interaction: We integrated TRON blockchain data feeds to pull information on token trends, buy events, and token details in real time. SunPump Integration: Integrated SunPump tokens into our backend to provide detailed tracking of new and trending tokens on the platform. Telegram Bots: We used the Telegram Bot API to create bots that deliver token trend data and buy event notifications to users directly on Telegram.

Challenges we ran into One of the biggest challenges we faced was handling the real-time nature of token data. The fast-paced environment of DeFi requires near-instant updates to ensure users get the most accurate and actionable information. Optimizing our backend to pull and process blockchain data efficiently, while minimizing latency, was a critical technical hurdle.

Additionally, integrating SunPump tokens into our analytics platform required understanding the nuances of their token data structure and ensuring that the platform could handle a wide variety of token metrics without losing accuracy or performance.

Lastly, building a seamless experience with Telegram bots while maintaining privacy and security was a challenge, especially when handling sensitive token data.

Accomplishments that we’re proud of Successfully integrated SunPump tokens into our platform, allowing users to track trends on newly launched tokens with ease. Developed and launched Telegram bots that enable users to access token trends in our telegram channel and buy tracking directly from their group/channel, making the data highly accessible. Created a robust real-time analytics platform that provides up-to-the-minute information on trending tokens, new launches, and top gainers in the TRON ecosystem. Achieved real-time updates with minimal latency, ensuring that our users get fast and accurate insights into token trends and project performance.

What we learned Importance of Real-Time Data: DeFi moves quickly, and we learned just how important it is to provide accurate, real-time data to users. Even a few minutes’ delay in token trend information can be the difference between a successful trade and a missed opportunity. Complexity of Blockchain Integration: Working with the TRON blockchain and integrating SunPump tokens taught us a lot about handling large datasets, managing latency, and ensuring the accuracy of real-time metrics. Community Engagement: Developing tools like the buy-tracking Telegram bot showed us the importance of transparency for project teams and how it can boost trust and engagement within their communities.

What’s next for TTFinder: We have big plans for the future of TRX Trend Finder: Advanced Token Metrics: We aim to add more comprehensive metrics, such as liquidity pool data and advanced charting tools, to provide users with a full spectrum of token analytics. Automatic audit: In the future, we hope to leverage AI and other tools to audit SunPump tokens, and rate them in our platform, we use data like holders, trading volume, social engagement and etc to rate projects.

Our vision is to continue expanding the TRX Trend Finder ecosystem to become the go-to platform for real-time token analytics, empowering users with the insights and tools they need to succeed in TRON’s rapidly growing DeFi space.

Share this project:

Updates