-
-
Team Photo
-
Checklist of Completed Items
-
Velostat is a pressure sensitive material
-
Placing velostat on a seat allows for the detection of a weighted object of a certain threshold
-
Arduino + Breadboard to monitor the change of pressure applied to the velostat
-
Full Protype
-
System Diagram
-
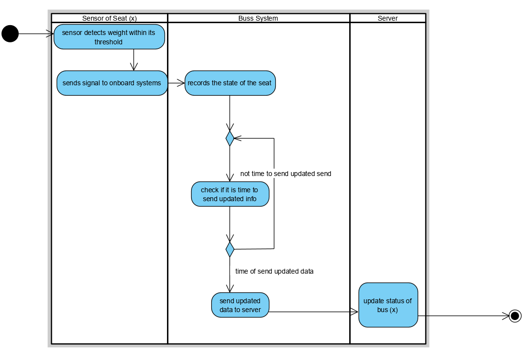
Bus Data Activity Diagram
-
Overview
Take a Seat was founded in June of 2020, with the objective of providing riders a peace of mind when engaging in transportation systems like IndyGo by improving the public health practices of Hoosiers. We envision our initial product of Take a Seat being a launch point into various other customer related improvements to software and hardware as the Indiana economy recovers and stabilizes in the coming years. Take a Seat has a vision of creating a healthier transportation climate within IndyGo through technology implementation to inform riders on the seating arrangements of a given bus. This technology empowers riders to make decisions about bus rides in relation to their own individual health as well as the health of others. Take a Seat’s market offering can affect transportation beyond the Coronavirus, and seeks to make big changes within the transportation sector affecting how consumers engage in transportation services forever.
Currently, cities are designed and operating in a manner which incentivizes individual mobility. This has resulted in infrastructure systems likening smaller cars like sedans to larger vehicles like buses, resulting in a variety of tiresome challenges that drivers encounter on the road. In the current climate of increasing populations and global warming awareness, we believe it is becoming not only necessary, but vital that cities redesign their transportation arrangements into a more intelligent, green, and efficient model. We hope that our current product will serve as a stepping stool to allow us to gain recognition and trust with our customer base so that we can face these new transportation challenges together.
Team Members - About Us
Grace Tam (Project Manager - GoSquad, Junior majoring in Integrated Business and Engineering and minoring in Spanish at Valparaiso University) Grace was responsible for scheduling all internal and external meetings. She created a Slack channel and a GroupMe chat and ran a weekly planning meeting where everyone agreed on a set of tasks for the week. She also worked on the GoSquad deliverables alongside the rest of the team. In her free time, she loves to travel and be outdoors. Camping is a favorite pastime as well as fishing and kayaking.
Cassie Utley (Customer Outreach Manager - GoSquad, Senior majoring in Mechanical Engineering at Rose-Hulman Institute of Technology) Cassie contributed by focusing on the importance of the customers' need to travel safely, especially due to COVID-19, and how to incorporate change with the team in the development of Take a Seat. Post-Graduation, she plans to go into the automotive industry and eventually develop her own business; however, she's still thinking about going back to school to get her masters or go to chiropractic school. Outside of school and academics, Cassie is a varsity athlete, multi-organizational member, tutor and community volunteer. But if you’re looking for her, you can find her in the gym.
Elliot Schendel (Director of Operations - GoSquad, Senior majoring in Management of Information Systems and minoring in Data Science at Butler University) Elliot was responsible for: facilitating the completion of GoSquad materials, creating material for project development, and conducting market research. He's passionate about helping make technology more accessible to small business owners and helping them to work smarter to achieve their organizational goals. In his free time, Elliot loves to drive and ride his bike in natural parks.
Clayton Scheurer (UX/Product Designer-ProSquad, Sophomore majoring in Electrical Engineering at Rose-Hulman Institute of Technology) Clayton was in charge of product/UX design, designing a seat-sensor keeping functionality, durability, and cost in mind to make the best prototype available as a solution. Clayton is looking to focus on either the agricultural or defense industry. He is a part of Rose-Hulman’s baseball program, and enjoys hunting and coaching baseball in his free time.
David Mykut (Systems Designer & Analyst - ProSquad, Senior majoring in Computer Information and Technologies and minoring in History at Purdue University) David helped to model and visualize the design of the project in the early stages, then helping between other areas and teammates as needed. David is from Walton, Indiana and spent time growing up in Central Pennsylvania for several years. He has a background in organizing teams, taking charge when needed, and managing and connecting with communities. David enjoys stories, story telling, reading, playing games, and brewing tea in his free time.
Ryan Danehy (Software Engineer - ProSquad, Senior majoring in Intelligent Systems Engineering and minoring in Mathematics at Indiana University) Ryan was in charge of designing, developing, and deploying the web application in which the SoftStat sensor would be integrated into. He also was responsible for the initial research in the product viability evaluation, as well as investigating the future application of this product. Ryan’s area of specialization is bioengineering, specifically computational biology with increased interest in high-performance computing, and machine learning. He is an avid skier, hiker, and biker who was born and raised in Louisville, Kentucky. He is currently scheduled to graduate with a bachelor degree in 2021 and a master’s degree in 2022.
How did you decide on this customer segment, problem, and solution?
We analyzed the target audience of public transportation and who would benefit most from an improved system and determined that in general and even more so now, it is essential workers. These individuals use the bus most regularly in their day-to-day lives to move to and from work. It also is one of the most steady customer groups due to their heavy reliance. We acknowledge that essential workers are some of society’s biggest key drivers and that without them, things would negatively change quickly, meaning that implementing extra safety measures would be of utmost concern. In enabling this access to more effectively practice social distancing, we are able to provide them with a safer, more reliable transportation option than what they currently have access to.
How did your team build and iterate upon the solution?
One of our team members had previously worked with a material known as Velostat, a cheap material that allows for semi-accurate pressure sensing. Therefore, we were immediately able to recognize Velostat as a viable solution towards gauging social distancing on a bus in real-time. Velostat is pressure-sensitive material that changes its resistance to electrical currents based on the amount of pressure being applied to it. Combining Velostat with an Arduino microcontroller, we can monitor the pressure state of multiple pieces of the material. This allows us to monitor the current seating arrangement in real-time for any bus that is retrofitted with our product.
Clayton Scheurer, one of our lead engineers, purchased a sheet of Velostat and copper foil to construct a pressure sensor strip to use as a seat sensor with Velostat, copper foil and an Arduino Uno microcontroller. The final design is 3 1”x11” strips of Velostat stacked on top of each other with 2.05”x11” copper foil strips on either side of the strips, with wires soldered on either side. Before the wire goes in the microcontroller, a diode was attached to ensure the current was traveling in a singular direction into the microcontroller for consistent readings. The Arduino device reads the voltages going through the sensor with a voltage threshold to send a message if somebody is occupying a seat. Once the person sits in the seat, the threshold is broken and the microcontroller sends a signal which will be a positive number corresponding to the seat number to the website application. The website reads that signal knowing which seat is now taken, highlighting that seat on the bus-seat diagram. Once the seat is empty again, a closing signal is sent to the website to remove the highlight from the seat to show that an available seat. These signals can be a simple number going from one to the number of total seats when the threshold is broken, and sending a negative number corresponding to the seat number when the seat is not being used.
Our team proceeded to decide to produce a web application to show off our new product. We choose to use Flask as our web development tool to better test the functionality of our application. Using a variety of CSS, Java scripts, and HTML coding, our team produced a sleek and fully functional web application that was deployed using Heroku.
In designing the UX of the web application, our team provided the web application to 20 different family members, and friends. Once given access to the web application, we asked the participants to locate “easter eggs”, even though this item didn’t exist. Their actions to figure out how users moved throughout the web application, and to find any specific bugs within the website that would inhibit usability. With their help, our team was able to identify and correct a handful of bugs to improve the overall user experience; the biggest bug that was fixed involved focusing the map of central Indianapolis, showing the bus fleet of IndyGo in real-time (as well as their seating arrangements).On the actual prototype, our team discovered only one strip of Velostat doesn’t adequately conduct the electrical current as it elongates, so Clayton tested and concluded that three strips of equal length was most optimal same length for consistently accurate readings. Also, Clayton concluded that more copper foil was needed as over time the copper would overheat and break down, and adjusted the amount of copper foil in our product.
To learn more, check out this link https://softstat.herokuapp.com/product.
Technical Architecture(Key Tools, Libraries, and Frameworks)
Activity Diagram for buss data
System Diagram
Prototyping
- Velostat (pressure-sensitive material)
- Ardunio Uno (microcontroller)
- Flask (web-development platform)
- OpenLayer (library for displaying map data) features
Web Application
- GitHub - Allows for simplified software development and version control.
- Flask - We chose Flask because our team knew it and it’s used a lot for quick web development. Our team believed it would be the fastest way to build our web application within the 5-week time window.
- Heroku - Website deployment
- Visual Paradigm- for models and diagrams
See our requirement.txt in GitHub for a full list of dependencies used. Video editing: VSDC video editor
What if you had another 5 weeks to work on this, what would you do next?
We would further polish the website, making adjustments such as:
Improving and or adding visualizations.
Further improve how the information is conveyed to users.
Possible integration with existing bus route trackers
Further exploration into different materials for the seat cushion and wiring to balance comfort, safety, and cost.
Develop marketability and possible avenues for expansion of the product, such as extending it to large bus-stops.






Log in or sign up for Devpost to join the conversation.