Inspiration

We live in the most connected era in human history. Yet one in six people globally experiences loneliness, a condition the World Health Organization now classifies as carrying significant health risks. The digital solutions flooding the market reveal what seems to be confusion about the true meaning of connection. More and more individuals now engage with AI chatbots - forming emotional dependencies on entities that cannot reciprocate genuine care. Performance metrics of such platforms prioritise engagement rather than actual wellbeing. These developments seem ironic or even counterproductive. We pose the following questions: What happens if we rethink this? What if we use AI to facilitate human connection rather than replacing it? What if technology could create the conditions in which people seeking community and valuable exchange find each other, rather than finding increasingly sophisticated chatbots?

This is the motivation behind ThXRrd Space. We build a platform that leverages AI to provide an infrastructure for peer support communities and avoids unwanted emotional dependencies on AI agents. In doing so we have drawn on Ray Oldenburg's theory of "third places" - informal gathering spaces where community naturally emerges - as well as research on the contributions of peer support in combatting isolation through shared experience. Our design and ethical framework therefore clearly prioritise using technology to serve connection between actual humans.

What it does

We provide a platform that allows users to make use of two complementary social spaces. The user chooses which space to interact with based on their needs and preferences, and transitioning between the two spaces can be made at any time, thus preserving autonomy.

Space 1 - The Personal Environment: A cozy, dim-lit bar scene where an AI-powered bartender is cleaning glasses behind the wooden countertop and an AI-powered regular is sitting right across. When the user joins this environment, they are encouraged to open up and discuss what is on their mind. In this intimate, low entry barrier environment, it is clear to the user that they are interacting with AI agents by the way in which the bartender and regular are represented. The setting is inspired by the science-fiction movie Passengers, in which Arthur, the humanoid bartender, is the only point of contact for Jim, the mechanic, who woke up early from hibernation. In this space, the two AI agents provide conversational support and ask questions to help users articulate what they are experiencing. This personal environment is aimed to serve users who benefit from private reflection, and who want to organise their thoughts in a more intimate environment before or between peer interactions. The AI agents operate within a strict ethical framework; they never diagnose conditions, never provide medical advice, never encourage isolation over human connection, and gently nudge users towards the peer community (Community Space) when appropriate. Technically, we built the personal environment in Unity and deployed it as an immersive XR experience on Meta/Oculus headsets. The bar is a small, contained space with warm lighting, subtle environmental animation and spatial audio so it feels present but not overwhelming. Interaction is intentionally simple: users sit at the bar, talk naturally with the AI agents, keeping the cognitive load low and the focus on reflection rather than game-like mechanics.

Space 2 - Community Space: Peer communities are organised around shared experiences such as career transitions, life challenges, geographic isolation, or relationship difficulties. Users maintain pseudonymous avatars that persist over time, enabling relationship continuity and the formation of ongoing support networks. AI facilitators operate in the background to create conditions for respectful and insightful dialogue by, for example, surfacing common ground between users. The focus remains on an authentic human-to-human connection.

How we built it

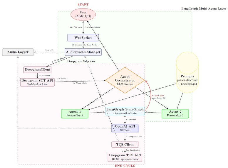
The system implements a multi-agent conversational AI architecture utilizing LangGraph for state-based orchestration of three distinct personality-driven agents, each powered by GPT-4o. The agent selection mechanism employs a lightweight LLM-based orchestrator (GPT-4o-mini) that dynamically determines speaker turns by analyzing the most recent conversational context (8-message sliding window), ensuring non-deterministic, natural dialogue flow that mimics human group conversations. The agents are augmented with system prompts that encode distinct personalities and inject human speech patterns (filler words, interruptions, natural exits) to enhance conversational flow.

The audio processing pipeline integrates Deepgram's bidirectional speech APIs through WebSocket-based real-time streaming for both speech-to-text (STT) and text-to-speech (TTS) operations. PCM audio streams (16kHz, 16-bit linear) are captured and forwarded to Deepgram's live transcription service, which returns both interim and final transcripts with punctuation and smart formatting. The architecture supports both streaming and non-streaming response modes, with the LangGraph framework providing explicit state management, turn tracking, and conversation termination logic through typed state dictionaries and conditional graph edges. The architecture diagram is attached in the files.

We built the AR scenarios using Unity, then we deploy our app into the Oculus 3 headset. For testing we connect the Oculus 3 to our windows machine with Oculus Link and where able to test and run in real time the scenearios in the Oculus while seeing the interaction in our windows machine.

Challenges we ran into

  • Latency from speech-text-speech api and from openai api.
  • Orchestrate how the agents should respond or how they know when to talk or not.
  • Dificult set up of Oculus Link to run in real time with windows without creating an app.
  • Learn Unity in 2 days.
  • Create a lot of assets of Unity from scracth.

Accomplishments that we're proud of

  • To critically engage with the implications of VR and AI, and to develop a concept that actively counteracts current social problems of increasing loneliness.

What we learned

  • How to integrate AI into VR.
  • How to integrate sociology theory into functional AI applications.

Extras

Please watch the renders that we made with love :)

Built With

  • blender
  • cinema4d
  • cinemaphory
  • cinemaphory.-api:-openai
  • cinemaphory.-openai
  • deepgram
  • fastapi
  • langgraph
  • langsmith
  • oculus-link
  • oculus-xr-uv
  • oculus-xr.-platforms:-uv
  • oculuslink
  • openai
  • pyaudio
  • python
  • starlette
  • unity
  • uv
  • xr
  • zbrush
Share this project:

Updates