Inspiration
As a manager at LogMeIn (join.me) I not often work with the IT Department. But I made a friend there, and one day he mentioned to me his life is painful due he has to use an inventory application which is totally disaster. I checked that app and he was totally right. Some days later I started to create an MVP, which I showed to the IT and they loved it and started to use.
What it does
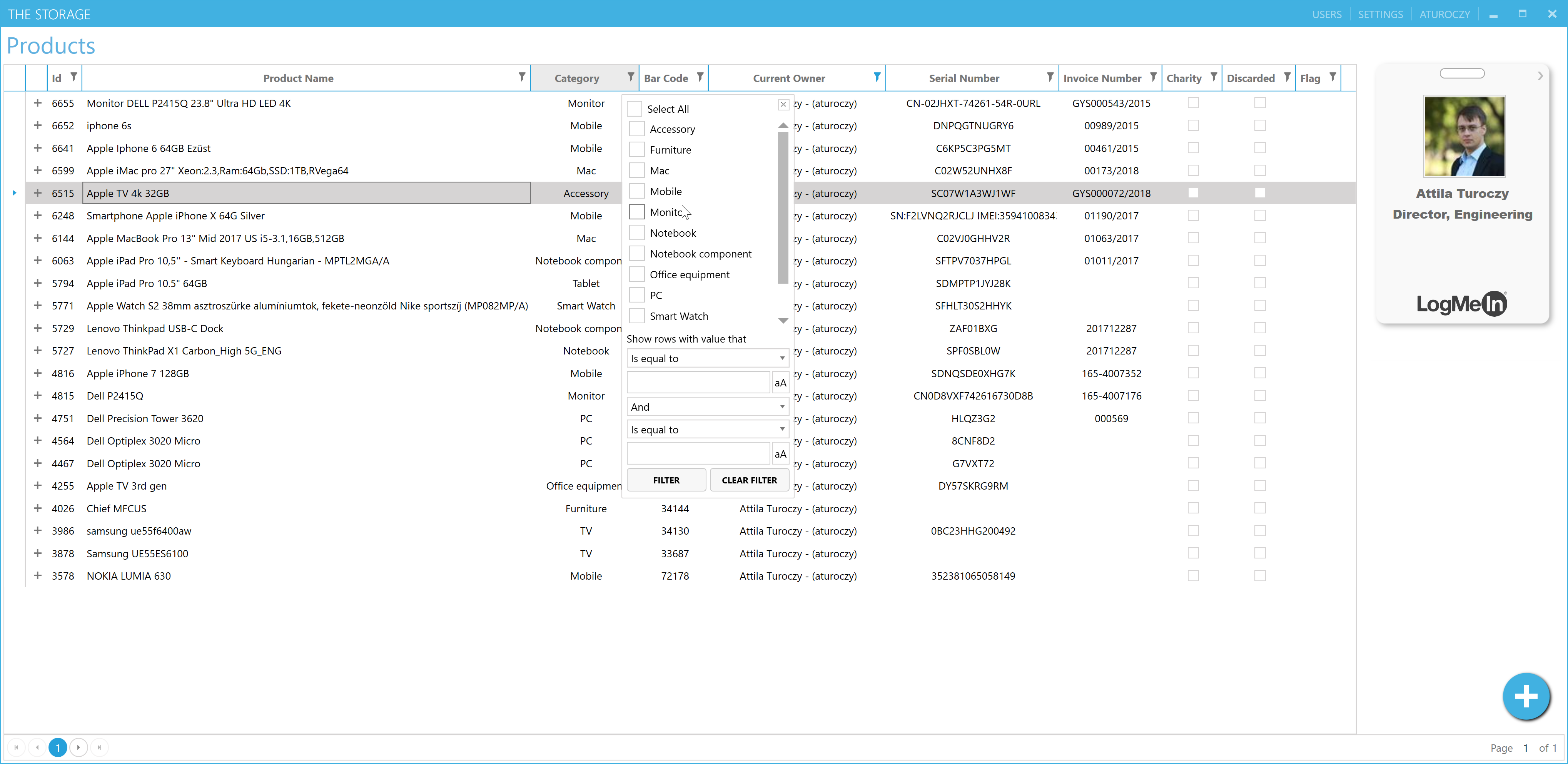
With the "TheStorage" you are able to track real time the employee devices and the history of that device. It is a SaaS based inventory application.
How I built it
Choose all the latest Microsoft technology (except UWP) and I convert my vision into code. After the first "release" happened I got more feedback and changed my vision to cover the needs.
Challenges I ran into
In the first version I created an On-Prem Active Directory sync component which was hard. After my friend mention the Microsoft has Graph API for those who has AD in the cloud. That was challenging to create an on-prem AD Sync, but with Graph API is way more better.
Accomplishments that I'm proud of
It woks, and the users love it. Plus I can easily create new services with ASP.NET Core 2.1 which was cool. (Ok the deployment was challenging to Azure)
What I learned
A lot of technology like: Azure B2C Azure Storages solution ASP.NET Core and more.
What's next for TheStorage
To integrate with Microsoft Team / Slack and Workday.

Log in or sign up for Devpost to join the conversation.