Inspiration

We got tired of switching between different apps just to check our bank balance, buy something online, or see if our servers were running properly. It's 2025 and we're still juggling multiple interfaces for basic digital tasks. We thought there had to be a better way to handle all this stuff through one conversation instead of opening five different tabs.

What it does

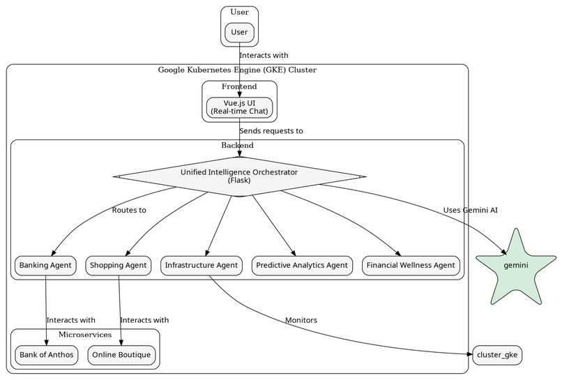
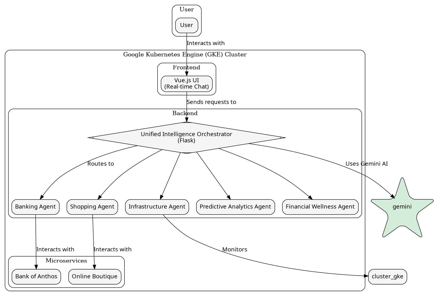
IntelliHub is an AI assistant that handles banking, shopping, and infrastructure monitoring through a single chat interface. You can ask it to check your account balance, find products to buy, or monitor your system performance without switching apps. It connects to Bank of Anthos for financial services and Online Boutique for e-commerce, then gives you everything through one conversation.

How we built it

We started with a Flask backend that orchestrates different AI agents - one for banking, one for shopping, and one for infrastructure monitoring. Each agent knows how to talk to specific services and handle different types of requests. The frontend is a Vue.js chat interface that lets you pick which agent to talk to or just ask questions naturally.

We deployed everything on Google Kubernetes Engine because we needed something that could scale and handle real traffic. The whole thing runs in Docker containers with proper health checks and resource limits. We spent a lot of time getting the deployment right - turns out memory limits matter a lot when you're running AI models.

Challenges we ran into

The biggest headache was getting the deployment to actually work. Our first attempts kept failing because we didn't allocate enough memory for the AI models, and we were running Flask in debug mode in production like amateurs. We also had to figure out how to make rolling updates work without the cluster running out of resources.

The UI was another pain point. We had white text on white backgrounds that nobody could read, and it took a few iterations to get the Vuetify styling to behave properly. Getting the different agents to work together smoothly without stepping on each other took some trial and error too.

Accomplishments that we're proud of

We actually got it working in production. The thing is running live on GKE with proper autoscaling, health checks, and everything you'd expect from a real service. All three agents work correctly and can handle real requests to the banking and shopping services.

The conversation flow turned out pretty natural. You can ask about your finances, switch to shopping for something, then check system status without the AI getting confused about context. We managed to make it feel like talking to one smart assistant instead of three separate bots.

What we learned

Kubernetes resource management is more important than we thought. You can't just throw containers at a cluster and hope they work - you need to actually think about CPU and memory limits, especially when running AI models.

Getting production deployments right takes time. We went through multiple iterations of Docker configurations, health check setups, and deployment strategies before landing on something that actually worked reliably.

User interface details matter more than you'd expect. Something as simple as text color can make or break the user experience, and CSS specificity with component libraries like Vuetify can be tricky to get right.

What's next for IntelliHub

We want to add more service integrations so it can handle a wider range of tasks. The agent architecture makes it pretty straightforward to plug in new capabilities without breaking existing functionality.

Better context awareness would be nice - right now the agents are pretty independent, but they could share more information to provide smarter recommendations. Like if you're shopping for something expensive, the banking agent could automatically suggest budget-friendly alternatives.

We'd also like to add voice interaction and maybe some predictive features that anticipate what you might need based on your usage patterns.

Built With

Share this project:

Updates