AI-powered mainframe modernization. COBOL to cloud-native Python, with provable correctness.
Inspiration
An estimated 800 billion lines of COBOL still run in production across global banking, insurance, and government infrastructure. COBOL powers 95% of ATM transactions in the United States and supports 80% of in-person credit card processing. 43 of the top 50 banks depend on mainframe systems as their core computing platform.
But the workforce that maintains these systems is disappearing. The average COBOL programmer is over 55. Ten percent retire every year. Nearly 70% of universities have dropped COBOL from their computer science curriculum entirely. 79% of enterprises report that finding qualified mainframe talent is "moderately to extremely challenging." The institutional knowledge embedded in these codebases is vanishing with every retirement.
Manual mainframe-to-cloud migration takes years, costs millions, and carries a 70% failure rate. Current tools attempt syntax-level transpilation but fail to preserve the business logic semantics that run the global financial system. Enterprises need a fundamentally different approach to legacy modernization.
What Synco Does
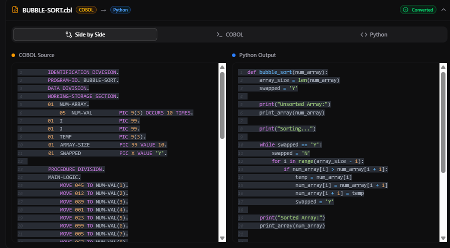
Synco is a multi-agent AI orchestration platform that automates the end-to-end migration of enterprise COBOL systems to cloud-native Python. Unlike traditional transpilers that perform line-by-line syntax translation, Synco deploys a coordinated swarm of specialized AI agents that perform deep semantic analysis of legacy code, construct complete dependency graphs, generate idiomatic Python, and verify logic equivalence through sandboxed execution comparison.
Synco does not just translate code. It understands the legacy business logic, converts it into cloud-ready Python, and mathematically proves the migration preserves correctness.
The entire platform runs on DigitalOcean cloud infrastructure. AI inference is powered by DigitalOcean Gradient, the application is deployed on DigitalOcean App Platform with auto-deploy pipelines, and all data is persisted in DigitalOcean Managed MySQL with SSL encryption. Synco is built cloud-native from day one, demonstrating that enterprise-grade mainframe modernization can be delivered entirely from a modern cloud platform without legacy vendor dependencies.
Why This Matters for the Cloud
The mainframe-to-cloud migration market is projected to exceed $800 billion by 2029, growing at 20%+ CAGR. 60% of enterprises are projected to migrate mainframe workloads to the cloud by 2025. Yet 78% of executives acknowledge that mainframe-based applications will remain integral to their digital strategies. The bottleneck is not willingness. It is capability.
Synco bridges this gap by turning mainframe modernization from a multi-year consulting engagement into an AI-automated, cloud-native workflow. Every migration run produces cloud-ready Python artifacts deployed and validated on DigitalOcean infrastructure, ready for production.
Competitive Moat
| Traditional Migration Tools | Synco | |
|---|---|---|
| Migration Approach | Syntax-level transpilation | Semantic-aware multi-agent AI orchestration |
| Quality Assurance | Manual regression testing | Automated sandboxed execution with line-by-line output diff |
| Dependency Intelligence | Flat file parsing | Deep graph extraction across COPY, CALL, PERFORM, and File I/O |
| Modernization Velocity | Months per program | Minutes per program via parallel agent execution |
| Remediation Loop | Manual rewrite cycles | AI-powered auto-fix with execution error feedback |
| Governance Model | All-or-nothing batch migration | Incremental, governed migration with full audit trail and human oversight |
| Infrastructure | On-premise or legacy cloud | Cloud-native on DigitalOcean with managed database and auto-deploy |
Core Capabilities
Deep Legacy Analysis. COBOL parsing, dependency extraction, complexity scoring, and Mermaid diagram generation across the entire mainframe codebase. The system maps COPY, CALL, PERFORM, and File I/O relationships to construct a complete dependency graph before conversion begins.
Semantic Code Conversion. AI-generated idiomatic Python powered by DigitalOcean Gradient that preserves enterprise business logic semantics, not just surface-level syntax. The conversion strategy is generated from dependency analysis and complexity scoring, ensuring each program is migrated with full context.
Provable Logic Equivalence. Sandboxed execution of both legacy COBOL and converted Python with automated line-by-line output comparison and validation. This is the critical differentiator: Synco does not just generate code, it proves the migration is correct.
Self-Healing Migration Pipeline. AI-powered code remediation agent that iterates on conversion failures using execution error context and dependency metadata. When a migration fails validation, the system automatically diagnoses and fixes the issue without human intervention.
Migration Intelligence Copilot. Conversational AI assistant grounded in full migration context for on-demand Q&A, impact analysis, and modernization guidance. Engineers can ask questions about any aspect of the migration and receive answers informed by the complete analysis.
Real-Time Migration Observability. Visual workflow tracking with ReactFlow, agent execution monitoring, and enterprise migration dashboards with full audit trail persistence. Every agent decision is logged, every result is persisted, every migration is fully reproducible.
Architecture
Synco executes a 7-level agent orchestration pipeline with parallel processing at each level:
Level 0 COBOL Parsing & JSON Normalization
Level 1 Dependency Extraction (4 parallel agents: COPY, CALL, PERFORM, File I/O)
Level 2 Dependency Aggregation & Copybook Resolution
Level 3 Structure Insights & Complexity Risk Scoring
Level 4 Conversion Strategy Generation
Level 5 Python Code Generation & Migration Dashboard Summary
On-Demand Execution, Verification, Auto-Remediation, Migration Copilot
Every agent result is persisted with full audit trails. On-demand agents (execution, verification, copilot) require explicit human approval, maintaining governed oversight throughout the modernization lifecycle. The pipeline supports 3-5x speedup through concurrent agent execution at each level.
Cloud-Native on DigitalOcean
Synco is built entirely on DigitalOcean cloud infrastructure, proving that enterprise mainframe modernization does not require legacy cloud vendors or on-premise hardware.
| Layer | DigitalOcean Service |
|---|---|
| AI Inference | DigitalOcean Gradient AI for COBOL semantic analysis, code generation, and auto-remediation |
| Application Hosting | DigitalOcean App Platform with auto-deploy on push to main, monorepo-aware builds |
| Database | DigitalOcean Managed MySQL with SSL encryption and automated backups |
| Region | Singapore (SGP) for low-latency Asia-Pacific deployment |
Tech Stack
| Layer | Technology |
|---|---|
| AI Engine | DigitalOcean Gradient AI |
| Backend | FastAPI, SQLAlchemy, asyncio, Python |
| Frontend | React 19, TypeScript, Vite, ReactFlow, Jotai, shadcn/ui, TailwindCSS |
| Database | MySQL (DigitalOcean Managed) |
| Infrastructure | DigitalOcean App Platform |
Built With
- agent
- agentic
- cobol
- digitalocean
- fastapi
- platform
- python



Log in or sign up for Devpost to join the conversation.