Inspiration
As a developer in Indonesia, I witnessed small business owners struggle with product photography costs, paying Rp. 300,000-500,000 ($20-30 USD) per image, which, when needing dozens of products photographed, adds up fast. For many entrepreneurs just starting, such costs can be limiting and unaffordable, thus limiting their competitive edge online. I wanted to democratize professional-quality product photography by leveraging AI and making it accessible and affordable for all.
What it does
StudioShot AI transforms basic product photos into professional studio-quality images in seconds. Users can either upload existing photos to get AI-powered transformation suggestions or generate completely new images from text descriptions. The platform provides intelligent prompt suggestions based on image analysis, supports iterative refinement for perfect results, and includes a personal gallery to save and download all creations.
How I built it
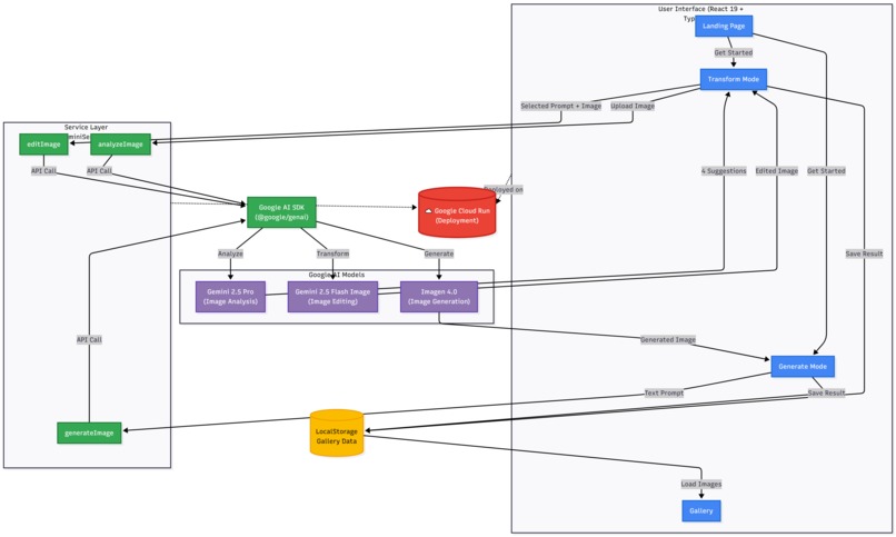
I built StudioShot AI using google AI studio with React 19, TypeScript, and Vite for a modern, performant frontend. The AI capabilities leverage three specialized Google models: Gemini 2.5 Pro for image analysis and prompt generation, Gemini 2.5 Flash Image for fast image editing, and Imagen 4.0 for high-quality text-to-image generation. The entire application is containerized and deployed on Google Cloud Run for automatic scaling and serverless simplicity.
Challenges I ran into
One of my biggest challenges was to get the prompt suggestions work reliably across many product types, from accessories to flowers to gadgets for the home. Each category needed different lighting and a different approach to backgrounds, so I had to fine-tune the prompt templates and test extensively with real users to make sure consistency was reached. Moreover, having to work with three different AI models required handling different response formats and added complexity to the multi-modal interaction between the vision and language models.
Accomplishments that I'm proud of
I'm proud of creating a seamless experience that makes AI feel intuitive, even for non-technical users who've never written an AI prompt before. Achieving 4-10 second transformation times with high-quality results shows that professional photography is now accessible to everyone. Most importantly, I built something that solves a real business problem and could save small businesses thousands of dollars while empowering them to compete with bigger brands
What I learned
I learned that prompt engineering is both an art and a science — specific style keywords like "cinematic" or "minimalist" dramatically improve results. Working with multi-modal AI taught me the power of combining vision and language understanding to create intelligent suggestions that users actually want to use. Cloud Run's serverless architecture proved to be perfect for AI applications with variable traffic patterns, offering automatic scaling without infrastructure management.
What's next for StudioShot AI
I plan to add batch processing capabilities so users can transform multiple products simultaneously, saving even more time. Style templates for specific industries (e-commerce, social media, print) and direct integrations with platforms like Shopify and WooCommerce are on the roadmap. I'm also exploring team collaboration features and a curated background library to give users even more creative control over their product photography
Built With
- cloud-run
- gemini
- google-ai-studio
- nano-banana
Log in or sign up for Devpost to join the conversation.