Inspiration - Esther's organisation was enlisted to run an IT audit after uncovering a John Grisham–like, longstanding fraud case inside a financial institution. The investigation revealed how internal fraud can go undetected for years due to siloed systems, manual monitoring, and limited oversight. That real-world story inspired us to build StarJam, which is an AI agent that continuously monitors and flags suspicious activity both internal and external, giving banks a proactive defense against fraud threats.
What it does - detects and flags fraud in financial institutions
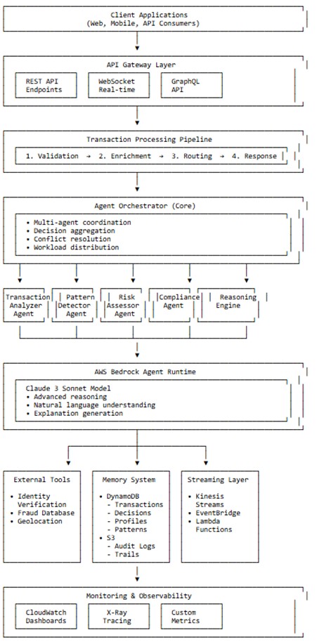
StarJam is an AI-powered internal fraud monitor that:
- Analyzes transaction data in real time.
- Flags anomalies such as unusually large amounts, suspicious channels, or after-hours activity.
- Escalates cases automatically to compliance teams with evidence logs.
- Learns and adapts as fraud patterns evolve.
- Uses LLM and ML to automate fraud detection with minimal human input
How we built it
We used Amazon's Bedrock agentcore to launch models and Kiro for intelligent agent-building and coordination including stress-testing.
Challenges we ran into
On submission day, we had our biggest challenges when there was a global downtime on one of the AWS servers which delayed our final tests before submission.
Accomplishments that we're proud of
Deploying a transactions-analytics dashboard online- https://bedrock-agentcore.onrender.com/ Deploying multiple agents to run the solution. Running 5,000 transactions per second through the fraud detector
What we learned
Linking up the different AWS components with each other and seeing them work in synergy and also autonomously.
Continuous Improvement
We need to continue stress-testing the solution with different scenarios and environments. We will continue increasing the number of transactions that StarJam can handle We are continuously improving and rationalising the repo.
What's next for StarJam
Exposing StarJam to new data sources to manual testing using files such as csv, rss feeds, unstructured data, etc. Experimentation with AWS RAG
Built With
- amazon-web-services
- api
- bedrock
- claude
- cloudwatch
- dynamodb
- github
- kiro
- lambda
- python
Log in or sign up for Devpost to join the conversation.