SOCIAL-PULSE

Inspiration

The inspiration for SOCIAL-PULSE stemmed from my desire to create an accessible and efficient tool that transforms complex datasets into meaningful insights. Recognizing the challenges many face in data interpretation, I aimed to develop a solution that simplifies this process, making data analytics more approachable for users without extensive technical backgrounds.

What it does

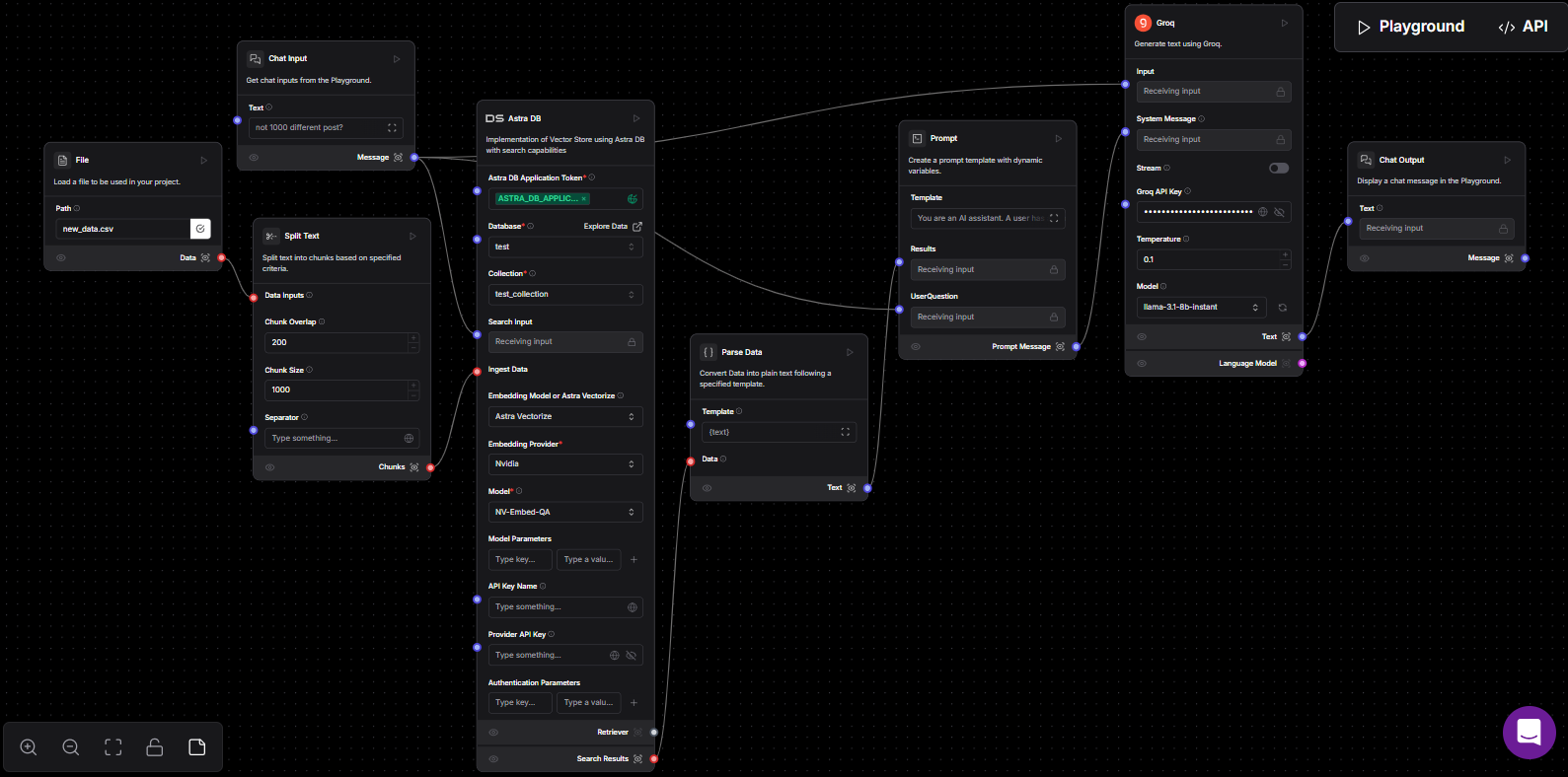
SOCIAL-PULSE is an analytics tool that leverages Langflow and Astra DB to provide user-friendly analysis of datasets. It processes uploaded datasets, divides them into manageable chunks, and allows users to input queries through a chat interface to receive meaningful insights. The tool utilizes the Groq API for data interpretation, with the flexibility to integrate OpenAI models for enhanced responses.

How I built it

The development of SOCIAL-PULSE involved several key steps:

  1. Conceptualization: Identifying the need for a user-friendly analytics tool and outlining the core features required to meet this need.

  2. Technology Stack Selection: Choosing Langflow for workflow management, Astra DB for database solutions, and the Groq API for data interpretation.

  3. Flow Design: Developing the SocialPulse_flow, which includes:

  • File Upload Component: Allowing users to upload datasets in formats like CSV.

  • Data Chunking Module: Breaking down large datasets into smaller, manageable chunks for efficient processing.

  • Chat Query Interface: Enabling users to input queries and interact with the data seamlessly.

  1. API Integration: Incorporating the Groq API to process and interpret data, with considerations for future integration of OpenAI models to enhance response quality.

  2. Testing and Iteration: Conducting rigorous testing to identify and address bugs, ensuring the tool's reliability and user-friendliness.

Challenges I ran into

During development, I encountered several challenges:

  • API Access Limitations: My initial plan to use OpenAI models was hindered by access restrictions, leading me to utilize the Groq API as an alternative. This required adjustments in my approach to ensure compatibility and maintain functionality.

  • Data Processing Efficiency: Handling large datasets efficiently was a significant concern. I had to optimize data chunking and processing methods to maintain performance without compromising accuracy.

  • User Interface Design: Creating an intuitive and user-friendly interface required multiple iterations and user feedback sessions to ensure that the tool met the needs of users with varying technical expertise.

Accomplishments that I'm proud of

Despite the challenges, I am proud of several accomplishments:

  • Successful Integration of Technologies: Seamlessly combining Langflow, Astra DB, and the Groq API to create a cohesive and functional tool.

  • User-Friendly Interface: Designing an interface that allows users to interact with complex datasets effortlessly, making data analytics more accessible.

  • Adaptability for Future Enhancements: Structuring the tool in a way that allows easy integration of OpenAI models, paving the way for future improvements in data interpretation quality.

What I learned

Throughout the development of SOCIAL-PULSE, I gained valuable insights into integrating various technologies to build a cohesive tool:

  • Langflow Integration: I explored how Langflow can be utilized to design and manage data processing workflows effectively.

  • Database Management with Astra DB: Implementing Astra DB enhanced my understanding of scalable and efficient database solutions, particularly in handling large datasets.

  • API Utilization: Working with the Groq API, and considering potential integration with OpenAI models, provided me with experience in leveraging external APIs to enhance data interpretation capabilities.

What's next for SOCIAL-PULSE

Looking ahead, I plan to:

  • Integrate OpenAI Models: Replace the Groq API with OpenAI models to enhance the quality and nuance of data interpretations.

  • Expand Data Source Compatibility: Enable support for a wider range of data formats and sources, increasing the tool's versatility.

  • Enhance User Interface: Continuously improve the user interface based on feedback to ensure an intuitive and seamless user experience.

  • Implement Advanced Analytics Features: Incorporate features such as predictive analytics and trend analysis to provide deeper insights into datasets.

For more information and to access the project, please visit the SOCIAL-PULSE GitHub repository.

Built With

Share this project:

Updates