Inspiration
Job finding is a tedious process. And in order to attract the attention of employers, candidates need to prove they have the skills to do the work. Thus, we want to introduce Skilladora, a platform that lets you take certification tests, gets certifications, and shows the certifications to potential employers.
What it does
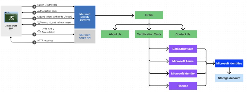
First users need to sign in using Microsoft Identity authentication process. After signing in, they can see their profile info, read emails, and see their profiles. They can see the certification tests and take the tests. If they pass, they will receive certifications to prove to their potential employers when finding jobs. The information about the test and certifications of users is sent to Microsoft Identity and then is stored in Account Storage in Azure.
How we built it
We built Skilladora by using Microsoft Graph, Azure Active Directory, Microsoft Identity Platform, Account Storage, HTML, CSS, and Javascript to build our webapp. Skilladora enables a JavaScript SPA to query the Microsoft Graph API by acquiring security tokens from the Microsoft identity platform. After a user signs in, an access token is requested and added to HTTP requests in the authorization header. Token acquisition and renewal are handled by the Microsoft Authentication Library for JavaScript.
Challenges we ran into
We had challenges to set up the Microsoft Identity process and integrate the authentication process with our app. Since this is the first time we worked with Microsoft Identity, we had to read and did a lot of research to figure out how to set up the functions in Azure.
Accomplishments that we're proud of
We were able to build our app using the Microsoft Identity platform as an authentication platform to protect the information of our customers.
What we learned
We learnt about Microsoft identity, Microsoft Graph, Azure Active Directory, Account Storage and how to integrate them to authenticate the signing in process and store data.
What's next for Skilladora
We would like to add more tests and certifications in the app. We also want to use Microsoft Sentinel to monitor and protect the security of our app.
Built With
- azure-active-directory
- azure-storage-account
- css
- html
- javascript
- microsoft-graph
- microsoft-identity
Log in or sign up for Devpost to join the conversation.