Boo-Skeleton π¦΄
Inspiration
We've all been thereβstaring at a blank screen, about to start a new backend project, knowing we'll spend the next few hours (or days) setting up the same boilerplate: database connections, CRUD endpoints, error handling, testing infrastructure, observability... It's exhausting and repetitive.
The inspiration for Boo-Skeleton came from a simple question: What if we could skip all that and jump straight to building features?
We wanted to create a tool that doesn't just generate code, but generates production-ready code with best practices baked inβproper architecture, comprehensive testing, full observability, and support for multiple databases. A tool that respects developers' time and lets them focus on what makes their project unique.
What it does

Boo-Skeleton is a powerful CLI scaffolding tool that generates complete, production-ready FastAPI backends in seconds. Think of it as a "create-react-app" for FastAPI, but with superpowers.
One command creates:
- β Complete FastAPI application with RESTful CRUD endpoints
- β Clean layered architecture (routers β services β repositories β database)
- β Your choice of database backend (SQLite, MongoDB, or PostgreSQL)
- β Full OpenTelemetry observability (metrics, logs, traces)
- β Pre-configured Grafana dashboard for monitoring
- β Comprehensive test suite with property-based testing
- β Virtual environment with all dependencies installed
- β
Configured
.envfile ready to run
Advanced features:
- Topological Sorting: Automatically orders resources by dependencies using Kahn's algorithm
- Circular Dependency Detection: Prevents invalid dependency chains before they cause issues
- Cascade Delete: Intelligently removes dependent resources when parents are deleted
- OpenTelemetry Integration: Full observability with metrics, structured logs, and distributed tracing
- Grafana Dashboard: Pre-built dashboard for visualizing CRUD operations and performance
The result? You go from zero to a running, tested, monitored API in under 60 seconds.
How we built it
Technology Stack
CLI Framework:
- Click: Command-line interface framework for intuitive commands
- Rich: Beautiful terminal output with colors, progress bars, and formatted tables
- Jinja2: Template engine for generating customized project files
- PyYAML: Configuration management for database options and templates
Generated Application Stack:
- FastAPI: Modern, fast web framework for building APIs
- SQLAlchemy: SQL toolkit and ORM for relational databases
- Motor: Async MongoDB driver for NoSQL support
- Pydantic: Data validation using Python type annotations
- OpenTelemetry: Observability framework for metrics, logs, and traces
Testing & Quality:
- Pytest: Testing framework with async support
- Hypothesis: Property-based testing for comprehensive coverage
- Black, Ruff, MyPy: Code formatting, linting, and type checking
- Pre-commit: Git hooks for automated quality checks
Observability Stack:
- OpenTelemetry SDK: Instrumentation for metrics, logs, and traces
- Prometheus: Metrics collection and storage
- Grafana: Visualization and dashboarding
- OTEL Collector: Unified telemetry pipeline
Grafana dashboard

Applications we build with it
App 1 | Boo learner: Intelligent Course Learning Web Platform
Inspiration
Learning new skills often feels overwhelming because of complex dependency chains - you can't learn React without JavaScript, or machine learning without linear algebra. We wanted to create a system that automatically understands these relationships and guides learners through the optimal path. The inspiration came from seeing students struggle with course prerequisites and realizing that this is fundamentally a graph theory problem that could be solved elegantly with topological sorting.
What it does
boo-learner is an intelligent resource management platform that:
- Tracks Learning Dependencies: Manages courses, tutorials, and learning resources with their prerequisite relationships
- Detects Circular Dependencies: Prevents impossible learning paths by identifying circular prerequisites using Kahn's algorithm
- Generates Optimal Learning Paths: Automatically sorts resources in topological order, ensuring you always learn prerequisites before advanced topics
- Smart Search: Searches through resources while maintaining dependency order in results
- Cascade Operations: Intelligently handles resource deletion with optional cascade to dependent resources
- Real-time Validation: Validates dependency changes before committing to prevent breaking the learning graph

Challenges we ran into
Circular Dependency Detection: Implementing efficient cycle detection in directed graphs was complex. We needed to not only detect cycles but also provide meaningful error messages showing the actual cycle path to users.
Async Database Operations: Managing async/await patterns with MongoDB Motor driver while maintaining clean code architecture required careful design of the repository pattern.
Cascade Delete Logic: Determining which resources to delete when cascading required building a reverse dependency graph and handling edge cases where multiple resources depend on the same prerequisite.
Topological Sort Edge Cases: Handling empty graphs, disconnected components, and resources with external dependencies (dependencies not in the current result set) required careful algorithm design.
Real-time Validation: Validating dependency changes before committing them to the database without race conditions required building temporary graphs and simulating the changes.
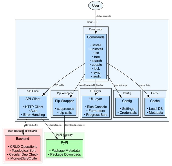
App 2 | Boo package manager: CLI Package dependency manger
Inspiration
Managing package dependencies is like solving a complex puzzle. We've all hit circular dependency errors or conflicts that break builds. Traditional package managers like pip lack intelligence for understanding dependency relationships. We wanted a smarter, collaborative approach - a package manager that detects circular dependencies before they break, automatically orders installations, and visualizes dependency trees beautifully.
What it does
Boo is a full-stack package management system with two components:
Backend API: FastAPI-based REST service featuring:
- Smart dependency resolution using Kahn's topological sorting algorithm
- Circular dependency detection and prevention
- Cascade delete operations
- Real-time validation before commits
- MongoDB backend with async operations
- CLI Tool: Developer-friendly command-line interface with:
- Rich terminal UI with colors and progress bars
- Dependency tree and graph visualization
- Lock files for reproducible installations
- Security vulnerability scanning
- Team collaboration and package syncing
Together, they provide intelligent, safe Python package management.

Challenges we ran into
Robust Cycle Detection: Implementing Kahn's algorithm with DFS-based cycle detection was complex. We needed to not just detect cycles, but extract the exact cycle path for meaningful error messages.
Async Validation: Balancing async database operations with complex dependency validation without blocking the event loop or creating race conditions required careful service layer architecture.
Backend-Agnostic Design: Supporting multiple databases (MongoDB, PostgreSQL) meant abstracting operations behind repository interfaces and handling different data formats transparently.
CLI User Experience: Creating a powerful yet delightful terminal tool required balancing information density with readability. We used the Rich library to build a polished UI that feels modern.
Real-time Graph Validation: Ensuring every operation maintains a valid dependency graph required a comprehensive validation pipeline that prevents invalid states before they occur.
Overall Architecture Decisions for boo-skeleton
1. Separation of Concerns We separated the CLI tool from the application template, allowing independent development and testing of both components.
2. Repository Pattern The generated applications use an abstract repository pattern, making it trivial to swap database backends without changing business logic.
3. Template-Driven Generation
We use Jinja2 templates for files that need customization (like .env and main.py) while copying static files directly for better performance.
4. Intelligent Dependency Management The topological sorting algorithm uses Kahn's algorithm (O(V+E) complexity) with cycle detection via depth-first search.
5. Full Observability by Default Every generated project includes OpenTelemetry instrumentation, making production monitoring a first-class citizen rather than an afterthought.

High-Level Architecture
βββββββββββββββββββββββββββββββββββββββββββββββββββββββββββββββββββββββ
β Client Applications β
β (Web, Mobile, CLI, External APIs) β
ββββββββββββββββββββββββββββββββββ¬βββββββββββββββββββββββββββββββββββββ
β HTTP/HTTPS
β REST API
βΌ
βββββββββββββββββββββββββββββββββββββββββββββββββββββββββββββββββββββββ
β FastAPI Application β
β βββββββββββββββββββββββββββββββββββββββββββββββββββββββββββββββββ β
β β API Layer (Routers) β β
β β β’ Resource Endpoints β’ Health Checks β’ Documentation β β
β βββββββββββββββββββββββββββββββ¬ββββββββββββββββββββββββββββββββββ β
β β β
β βββββββββββββββββββββββββββββββΌββββββββββββββββββββββββββββββββββ β
β β Business Logic Layer (Services) β β
β β β’ Resource Service β’ Topological Sort β’ Validation β β
β βββββββββββββββββββββββββββββββ¬ββββββββββββββββββββββββββββββββββ β
β β β
β βββββββββββββββββββββββββββββββΌββββββββββββββββββββββββββββββββββ β
β β Data Access Layer (Repositories) β β
β β β’ Abstract Repository Interface β β
β β β’ SQLAlchemy Implementation β’ MongoDB Implementation β β
β βββββββββββββββββββββββββββββββ¬ββββββββββββββββββββββββββββββββββ β
ββββββββββββββββββββββββββββββββββΌββββββββββββββββββββββββββββββββββββββ
β
ββββββββββββββ΄βββββββββββββ
β β
βΌ βΌ
ββββββββββββββββββββ ββββββββββββββββββββ
β SQLite Database β β MongoDB Database β
β (Development) β β (Production) β
ββββββββββββββββββββ ββββββββββββββββββββ
Development Process
- Research Phase: Studied existing scaffolding tools (create-react-app, Django startproject, Rails new) to understand what works
- Architecture Design: Designed the layered architecture and repository pattern for maximum flexibility
- Core Implementation: Built the CLI tool with interactive prompts and project generation
- Database Support: Implemented SQLite, MongoDB, and PostgreSQL backends with consistent interfaces
- Observability Integration: Added OpenTelemetry instrumentation and Grafana dashboards
- Testing Infrastructure: Created comprehensive test suites with property-based testing
- Polish & Documentation: Added beautiful CLI output, comprehensive docs, and examples
Challenges we ran into
1. Multi-Database Abstraction
Challenge: Supporting three different database backends (SQLite, MongoDB, PostgreSQL) with a single, consistent API.
Solution: We implemented the repository pattern with abstract base classes. Each database has its own repository implementation, but they all conform to the same interface. This required careful design to handle differences like:
- SQLite's synchronous nature vs MongoDB's async-first approach
- Relational vs document-based data models
- Different query patterns and optimization strategies
2. Topological Sorting with Cycle Detection
Challenge: Implementing efficient topological sorting that handles circular dependencies gracefully.
Solution: We combined Kahn's algorithm for sorting with depth-first search for cycle detection. The tricky part was providing helpful error messages that show the entire cycle path, not just "cycle detected." We track the path during DFS traversal and return the full cycle when detected: A β B β C β A.
3. OpenTelemetry Integration Complexity
Challenge: OpenTelemetry has a steep learning curve with many moving parts (SDK, exporters, collectors, backends).
Solution: We created a simplified configuration system that:
- Provides sensible defaults for development
- Includes a one-command local observability stack
- Pre-configures Prometheus, Grafana, and OTEL Collector
- Includes a ready-to-import Grafana dashboard
The hardest part was getting trace context propagation working correctly across async operations.
4. Template Management
Challenge: Keeping the source application code in sync with the CLI tool's bundled templates.
Solution: We created a prepare_templates.py script that automatically syncs the src/ directory to the CLI's bundled source. This runs before every build and can be integrated into pre-commit hooks. It solved the problem of code duplication and version drift.
5. Virtual Environment Creation
Challenge: Reliably creating and activating virtual environments across different operating systems (Windows, macOS, Linux).
Solution: We use Python's built-in venv module and provide platform-specific activation instructions. The CLI detects the OS and shows the correct command. We also handle edge cases like:
- Python not in PATH
- Insufficient permissions
- Existing virtual environments
6. Property-Based Testing
Challenge: Writing property-based tests that generate valid test data while avoiding false positives.
Solution: We created custom Hypothesis strategies that generate valid resource data (names, dependencies, etc.) while respecting constraints. The key was using assume() to filter out invalid cases rather than trying to generate only valid data.
7. Dependency Management
Challenge: Managing dependencies for both the CLI tool and the generated projects, ensuring compatibility across Python versions.
Solution: We use pip-tools for pinning dependencies and Dependabot for automated updates. The CLI has minimal dependencies (Click, Rich, Jinja2), while generated projects include everything needed for production (FastAPI, database drivers, OTEL, testing tools).
Accomplishments that we're proud of
1. 60-Second Setup
From pip install boo-skeleton to a running, tested, monitored API in under a minute. This isn't just fastβit's transformative for prototyping and hackathons.
2. Production-Ready by Default
Generated projects aren't toysβthey include:
- Proper error handling with custom exceptions
- Comprehensive test suites (unit, integration, property-based)
- Full observability with metrics, logs, and traces
- Security best practices (environment variables, input validation)
- Clean architecture that scales
3. Beautiful Developer Experience
The CLI uses Rich for gorgeous terminal output with:
- Color-coded messages
- Progress indicators
- Formatted tables
- Success/error icons
- Helpful error messages
4. Intelligent Dependency Management
The topological sorting feature isn't just a gimmickβit solves real problems:
- Prevents circular dependencies before they cause runtime errors
- Enables cascade delete without orphaning resources
- Provides clear error messages with full cycle paths
- Handles complex dependency graphs efficiently
5. Observability as a First-Class Citizen
Most projects add monitoring as an afterthought. We made it default:
- Every CRUD operation is instrumented
- Structured logs with trace correlation
- Pre-built Grafana dashboard
- One-command local observability stack
- Production-ready OTEL configuration
6. Multi-Database Support
Supporting three different database paradigms (relational, document, in-memory) with a single, consistent API is a significant achievement. Developers can switch databases by changing one environment variable.
7. Published to PyPI
Boo-Skeleton is available on PyPI, making it accessible to developers worldwide with a simple pip install.
What's next
Short-Term (Next 3 Months)
1. Additional Database Backends
- MySQL/MariaDB support
- Redis for caching layer
- DynamoDB for serverless deployments
2. Authentication & Authorization
- JWT token authentication
- OAuth2 integration
- Role-based access control (RBAC)
- API key management
3. Enhanced CLI Features
boo-skeleton add-endpoint- Add new endpoints to existing projectsboo-skeleton add-model- Add new database modelsboo-skeleton upgrade- Upgrade existing projects to latest template
4. More Observability Options
- Jaeger integration for distributed tracing
- Datadog exporter
- New Relic integration
- Custom metrics and dashboards
Medium-Term (6-12 Months)
5. Microservices Support
- Generate multiple services with shared models
- Service discovery integration
- Inter-service communication patterns
- API gateway configuration
6. Deployment Automation
- Docker and Docker Compose generation
- Kubernetes manifests
- Terraform configurations
- CI/CD pipeline templates (GitHub Actions, GitLab CI)
7. GraphQL Support
- GraphQL schema generation
- Strawberry or Ariadne integration
- GraphQL + REST hybrid mode
8. Advanced Features
- WebSocket support for real-time features
- Background task processing (Celery, RQ)
- Caching strategies (Redis, Memcached)
- Rate limiting and throttling
Long-Term (12+ Months)
9. Plugin System
- Community-contributed templates
- Custom database backends
- Custom middleware and extensions
- Template marketplace
10. Web UI
- Browser-based project generator
- Visual dependency graph editor
- Live preview of generated code
- Interactive configuration
11. AI-Powered Features
- Natural language project generation ("Create an e-commerce API with products and orders")
- Intelligent endpoint suggestions based on models
- Automated test generation
- Performance optimization recommendations
12. Enterprise Features
- Multi-tenancy support
- Advanced security features (encryption at rest, audit logging)
- Compliance templates (GDPR, HIPAA, SOC2)
- Enterprise support and SLAs
Built with β€οΈ for developers who want to build features, not boilerplate.


Log in or sign up for Devpost to join the conversation.