Problem

Do you know of clinical depression? More than 70% of people with it are untreated. 20% of those are at risk of suicide. The problem is - Many don't know it's happening to them What if we can identify risk for depression with AI using a mental health profile generated by sensors that you are already using such as wearables, watch, phone. So that people can get help.

It would make the world a happier place.

Inspiration

It wouldn’t happen without...

  • Mike suffering from clinical depression, and Dr. Hanna, being a clinical psychologist .
  • Mike having worked at a medical device company that uses AI to identify heart diseases with consumer data. There is many similarities to the system we want to build.
  • Consumer devices that provide health data becomes mainstream. It’s time!

The story:

Mike wanted to build a system that detects manic phase of bipolar, characterized by increased energy and lack for the need to sleep. Alerting both the patient and the doctor is needed. Easy, he thought. There’s no way there isn’t a unique pattern to sleep that can be used to profile other patients. He told Hanna about this idea, and Hanna suggested shifting the focus to depression where it covers more people and maybe more relatable. Mike asked, “That’s pointless. You’re telling me people don’t know when they are depressed?”

Turns out that simply isn’t true. Hanna named a number of reasons that she sees in her practice:

  • They don’t know it’s happening, it’s gradual
  • They don’t know what it is
  • Rough times? Or actual depression
  • Stigma
  • …. and more

Mike was convinced of the potential impact, and with Hanna's medical expertise we decided to build a system that help people with depression.

What it does

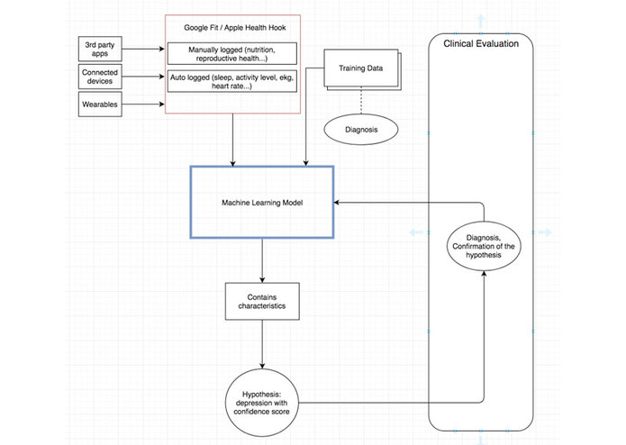
Build your mental health profile with data you already collect

Gain insights. We watch for changes so you can rely less on intuition and more on data.

Be notified when you are at risk for depression

Find out if your profile has high risk for certain mental illnesses. Then detect early by self-screening.

Get customized providers

Get customized matches of mental health professionals, with your data.

How we built it

We focused on the architecture and product design, because implementing app that simply reads from Apple Health is pointless.

And we want to provide an exquisite user experience with following design principles:

Aim for accuracy of recommendation but not diagnosis.

In the end the classification of profile is not definitive and is accompanied by a confidence score. The language/copy must be considerate to reflect this.

Simple on-boarding

Allow users to set it and forget it.

Smooth post-detection workflow to connect to providers

After being detected as high-risk, we need to direct user to a complete screening questionnaire then to look for providers to visit.

We thought using a video with a potential patient best demonstrate both the user workflow and the algorithm. Check it out!

Challenges we ran into

We had a hard time deciding whether or not to build an app where it uses live sensors to produce a classification of mental illness based on a simple model.

In the end, while we thought it might have a different effect, it didn’t make sense to us to focus on implementation details that were already proven out - such as building a real app (over prototyping) that reads data from Apple health. It wouldn’t get us any closer to proving that this system could work. The core of the software lies in the machine learning algorithm. We know it’s unrealistic to produce it in this timespan.

However, we are confident that sleep pattern of those that are depressed have similarities that can be classified. Sleep changes is often one of the first signs of mental health issues. Especially patients that had already experienced an episode with a pattern recorded. This is resonated by physicians who ask the patients to manually record sleep on pen and paper.

So we shifted the focus to developing the architecture and looking into different pieces of the pieces that fit into the puzzle, including the health providers. We then presented a persona and an end-to-end user workflow that hopefully inspires.

Accomplishments that we're proud of

We are brothers and sisters, and this is the first project that we worked on together. We’re so proud that we did it. Also, in hindsight, the system that we devised really could work.

What we learned

Learning about the statistics on depression was enlightening.

Specifically, to know that 20% of those untreated from depression have a lifetime risk of suicide is eye-opening. It made us want to do more than just proving out the technical concept, or the "hack," as we had initially planned. We wanted to show the promises of a product that solves problems that involve life-and-death situations and how that might work. This project may be a product of a hackathon but it is inevitable that some form of sensor-based monitoring system will be in the hands of consumers specifically addressing mental health. We're very much looking forward to that.

What's next for Sense - Detecting risk of clinical depression

We are excited to show friends and family what we were able to accomplish during the hackathon.

Built With

  • proto.ai
Share this project:

Updates