Sehat Guftagu

AI-powered clinical conversations that help doctors catch what matters early

Inspiration

Many people suffer from serious health complications not because doctors lack expertise, but because critical details are missed early in the process.

This usually happens due to:

  • Overburdened doctors with only 2–3 minutes per consultation.
  • Helpline workers and clinics are failing to ask the right follow-up questions.
  • Patients struggling to explain symptoms clearly, often due to language barriers.

The gap we observed

  • On average, there is only 1 doctor per 1,000 people globally.
  • Around 50–70% of medical errors are linked to communication failures.
  • Language differences (English vs Urdu, Punjabi, Pashto, Sindhi, etc.) further widen the gap.

We imagined a system where patients could calmly explain their problems in their own language, while doctors receive a clear, structured summary before meeting them.


1. Description of the Idea

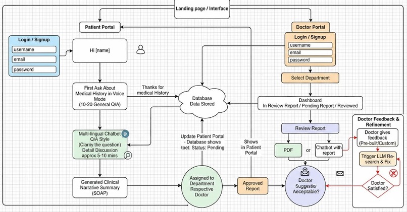
Sehat Guftagu is an AI-powered health assistant that conducts structured medical interviews with patients in their preferred language and converts those conversations into clear, doctor-ready clinical reports.

Our solution focuses on early symptom clarity, better communication, and time efficiency for healthcare providers. By collecting accurate information before a consultation, we help reduce missed red flags and improve medical decision-making.


2. Target Group

We designed Sehat Guftagu for:

  • Patients, especially those with language or communication barriers
  • Doctors and clinicians who face time pressure
  • Clinics and hospitals managing high patient volumes
  • Telemedicine platforms needing structured intake data

3. Features & Functions

Core features include:

  1. 5–15-minute guided clinical interviews in the patient’s language
  2. Voice and text interaction support
  3. Automated detection of medical red flags
  4. Generation of structured SOAP reports (Subjective, Objective, Assessment, Plan)
  5. Doctor-ready summaries available before consultation

Technology used

  • AI and Large Language Models for reasoning and translation
  • Speech-to-Text and Text-to-Speech for voice interaction
  • Multi-agent orchestration for interview flow and documentation

4. Value Proposition & USP

What makes Sehat Guftagu different:

  • We focus on pre-consultation clarity, not diagnosis replacement
  • Patients speak naturally, in their own language
  • Doctors receive structured, clinically useful summaries
  • Red flags are highlighted early instead of buried in conversation

Unlike generic chatbots, we are not trying to “act like a doctor”.
We help doctors do their job better by giving them better information upfront.


5. Visualization

Our MVP includes:

  • A clean, responsive web interface
  • Real-time progress indicators during interviews
  • Dynamic sections showing interview stages

6. User Feedback

We validated the idea informally with:

  • Medical students and junior doctors
  • General users with prior telemedicine experience

Early feedback

  • Doctors appreciated receiving structured summaries instead of long patient explanations
  • Users felt more comfortable speaking in their native language
  • Many mentioned they remembered details they usually forget during real consultations

This feedback directly shaped our interview flow and report format.


7. Business Model

Possible monetization paths:

  • B2B licensing for clinics and hospitals
  • Subscription plans for telemedicine platforms
  • Freemium model for individuals with paid advanced reports
  • Future integration with insurance or employer health programs

Our goal is affordability without sacrificing quality.


8. Implementation & Feasibility

Sehat Guftagu is already implemented as an MVP.

Current state

  • Fully working frontend and backend
  • Multilingual AI interviews
  • Report generation pipeline
  • Deployed using free-tier services

Next steps

  • Clinical validation with doctors
  • Improving medical accuracy with fine-tuning
  • Adding condition-based doctor recommendations
  • Scaling infrastructure for production use

9. Data Requirements & Privacy

We handle sensitive health data carefully.

Data involved

  • Patient symptoms (text and voice)
  • Conversation transcripts
  • Generated clinical summaries

Privacy & security

  • No unnecessary data collection
  • Encrypted storage using PostgreSQL on Supabase
  • Designed with GDPR/DSGVO principles in mind
  • Clear consent before any data processing

We aim to remain compliant and transparent as the system scales.


How We Built It

  • Frontend: Next.js with TailwindCSS
  • Backend: Next.js API routes with Prisma ORM
  • AI & LLM: Groq LLaMA models for reasoning and translation
  • Voice Services: ElevenLabs, Uplift AI, Groq Whisper
  • Database: PostgreSQL (Supabase)
  • Agent Orchestration: LangGraph for multi-agent workflows

Challenges We Ran Into

  1. Medical-grade translation between Urdu and English
  2. Balancing AI automation with human oversight
  3. API rate limits on free tiers
  4. Low-latency voice processing

Accomplishments We’re Proud Of

  • End-to-end multi-agent interview pipeline
  • Real-time adaptive UI
  • Multilingual support from day one
  • Scalable system design

What We Learned

  • Clear communication saves lives
  • Healthcare AI must support humans, not replace them
  • Simple UX matters more than complex features
  • Free-tier constraints force better engineering decisions

What’s Next

  1. Condition-based doctor recommendations
  2. City-level hospital suggestions
  3. Budget-friendly care options
  4. WhatsApp integration
  5. Secure lifelong medical history tracking

Team Information

Kaleemullah Younas

Role: Full-Stack AI Engineer
GitHub

Muhammad Umer

Role: Web Developer & DevOps
GitHub


Contact

Primary Contact Email:
Contact us


Disclaimer

This is an MVP deployed on free-tier services.
The live version may occasionally face rate limits (HTTP 429).
We plan to upgrade the infrastructure for reliability and scale.

Built With

Share this project:

Updates