Inspiration
As an international student in Hong kong, I found it very difficult to find whats happening even in my own campus. Like a concert or some event organized by some student society. Also I wanted to connect with other university students in Hk but found the instagram or linkedIn to be ineffective. That's when I realized, what if there would a platform where only verified university students gather, like a social media but not a distracting one like instagram, like linkedIn but without the corporate cringe. What if our own LMS is integrated with it, we would not have to manually track our routine. Also I wanted to share my routine with my other friends and I could see theirs. I wanted to break the institution level boundary, promote a true cross university collaboration like facebook has created a global village.
What it does
While the vision is huge, we had to start small. I started with targeting the pain-points of student society/club executives. its a blend of Teams/Slack/Linear. Student societies can track their expenses to submit it to the student affairs office, assign tasks to themselves and collaborate. Send personalized marketing/announcement emails to the 100s of club members in one click. There is also a campus feed where users can post about their academic life, feel connected beyond their friend circle. Users can send connect request to others and can engage in 1-1 chat conversations. Beyond societies, for career development, I also built a resume builder and resume analyzer where given a job description, the ai will suggest changes to the existing resume, ( subtle rewording, keywords, improved descriptions etc), users can generate cover letter as well. We also added academic space where they track the semester progress, add courses and engage in discussion with the classmates regarding assignments, any updates or whatever questions they have regarding the specific course.
How we built it
It is really surprising to me as well, that all these features were built in about 3 weeks. Kiro has been a great help and some sleepless nights. For each features mentioned above, I used a separate specification in kiro. In total there are about 18 specs out of which about 12 of them are very in depth.
The overall flow was like this, I would use chatgpt first to consult and research on technologies that are suitable and I am comfortable with for the proposed feature, then I would go to v0 to visualize the concept and really finalize the concept. Then i would start a spec in kiro providing the ui mock design files from v0 and enhance the requirements and implementation docs. Now at this stage if you thought you could just command kiro "Hey start working", you would be mistaken. A lot of times if not most, kiro would produce code that is genuinely bad code or totally wrong implementation. Then i provided steering docs and context7 mcp that completely changed the development flow and code quality. For example in the steering docs, I first provided the code structure, the product, and the tech stack. it improved but still it was not the best. Then i started including exact code practices in the codebase like how I built composable tanstack form and how to write end to end type safe oRPC contract and how to call the endpoint with react-query. As a result, less disappointments from kiro. But it started to produce type errors and lint errors while not fixing them in its final diagnostic check. So I added hooks that would run bun check && bun check-types. Having using Turborepo, we could iterate fast as all the components were available to kiro in the same context.
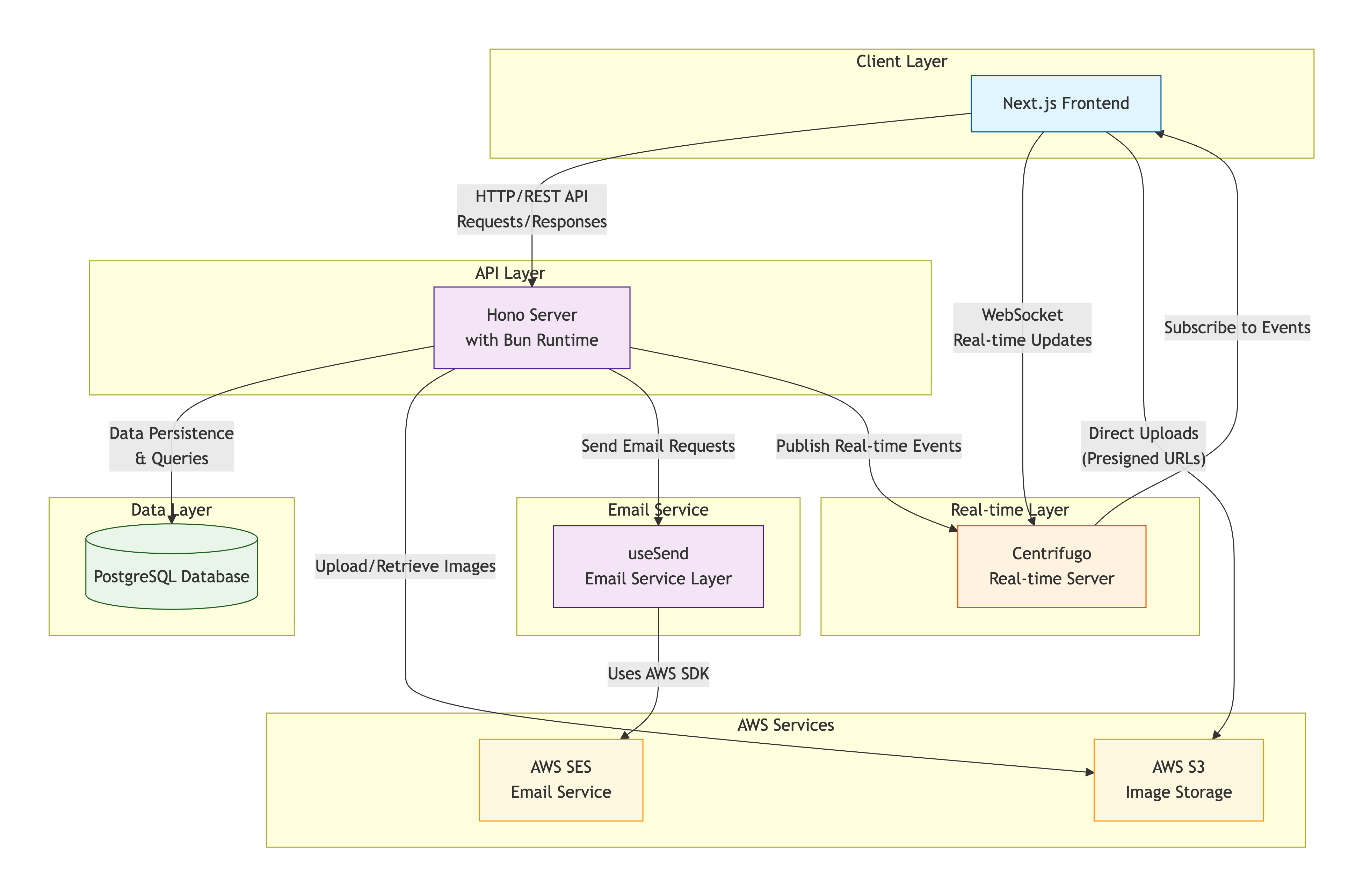
TechStack
- Bun + Hono
- Next Js
- Usesend ( Email service )
- Centrifugo ( Realtime ws service )
- Aws S3
Challenges we ran into
One of the annoying thing we faced was even though it was clearly mentioned in steering docs, kiro would still write code as if no instruction was present. and sometimes, it would not even check for diagnostics and produce type errors - a lot of them.
Accomplishments that we're proud of
After all it came out to be beautiful. Some features like resume builder and chat system is completely functional. Its something to be proud of for me.
What we learned
As a first time kiro user I am amazed at the speed of spec driven development. It also gave me a new perspective to look at vibe coding. While AI can get you far very fast, you still must be at the driver seat.
What's next for Rovierr
There are a lot of things we want to build. But immediate next feature is event management for the society. to provide them with Eventbrite like system with integrated payment. And to provide them a merch selling place. becuase its very common in univeristies to sell society specific hoodies or tshirts.
Login details for judges:
- link: web-dev.rovierr.com/login
- email: rejoanahmed8@gmail.com
- password: kiroween1
Built With
- amazon-web-services
- bun
- centrifugo
- hono
- nextjs
- orpc
- postgresql
- ses
- turborepo
Log in or sign up for Devpost to join the conversation.