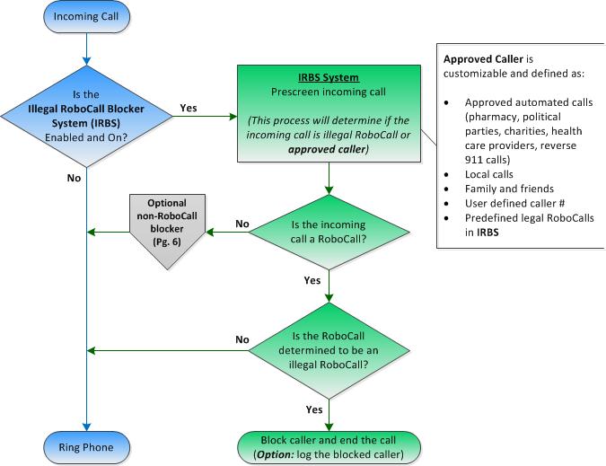
The proposed system to block illegal RoboCalls is titled Illegal RoboCall Blocker System (IRBS). When IRBS is integrated with the landline provider systems and installed onto mobile phones, illegal RoboCalls will be blocked, while accepting (and dynamically learning) legal RoboCalls such as automated political parties, charity, health care provider and reverse 911 calls. IRBS will utilize current technologies and with some new enhancements, will successfully accomplish the objective. The goal is to design IRBS to allow easy implementation and transparent to users during landline and mobile phone use.
Log in or sign up for Devpost to join the conversation.