RMIT 1NE — Centralized AI-Powered Student Platform
Team: 4Not4 Found
Members:
- Manasvinii Sundararajan
- Anandh Gowri Sankar
- Karthic Raj
- Aparajitha Pattabhiraman
Problem Statement
University students often juggle multiple platforms to access course information, grades, timetables, and assignment deadlines. This fragmented system makes it difficult to quickly find relevant information, forecast performance, or connect with peers efficiently.
RMIT 1NE was designed to put everything RMIT-related at your fingertips. By centralizing access through an intelligent, conversational interface, RMIT 1NE reduces cognitive load, saves time, and empowers students to focus on learning rather than searching.
What It Does
RMIT 1NE brings all aspects of a student’s academic life at RMIT into one unified platform. The standout feature is an AI-powered chatbot that enables students to:
- Instantly check their enrolled courses, course details, and timetables.
- Retrieve their grades and receive predicted grade forecasts based on upcoming assignments.
- Access personalized assignment and course analytics, including progress tracking and performance insights.
- Connect with classmates attending the same course sections through smart recommendations.
- Ask general questions about RMIT policies, deadlines, or campus resources.
This chatbot centralizes access to academic data, removing the need to navigate multiple portals and reducing time spent searching for information.
How We Built It
Backend: FastAPI with Supabase as the database. The backend handles user authentication, live course and assignments data retrieval directly from Canvas API, grade forecasts, and timetable management.
Frontend: Angular, designed for seamless interaction with the AI chatbot and data visualization.
AI & Automation: OpenAI and LLaMA models integrated via n8n workflows, allowing natural language queries to interact with academic data. JavaScript is used for chatbot logic and finetuning workflows.
Tech Stack Highlights:
- Frontend: Angular, HTML, CSS
- Backend: FastAPI, Python 3.11, Supabase/PostgreSQL
- AI & Automation: OpenAI GPT models, LLaMA, n8n workflows
Challenges We Ran Into
Canvas Token Management: Each student must generate their own OAuth token once. Implementing a secure and user-friendly input method was essential for data privacy and proper API access.
Hosting Custom AI Models: Deploying a custom Hugging Face model locally proved memory-intensive. Switching to a pretrained model was necessary due to hardware limitations.
n8n Workflow Development: Beta features required careful handling. Designing code transformation logic, integrating workflows reliably, and preparing n8n for production presented major technical hurdles.
Canvas API Limitations on Grades: Canvas does not explicitly provide subject scores. Calculating grades across rubrics is complex and time-intensive, planned for future development.
Canvas API Payload Discovery: Canvas payloads are personalized per organization. Identifying correct endpoints and parsing precise payloads took significant effort, nearly a full day per endpoint.
Accomplishments We’re Proud Of
- Fully functional AI chatbot delivering courses, timetables, assignments.
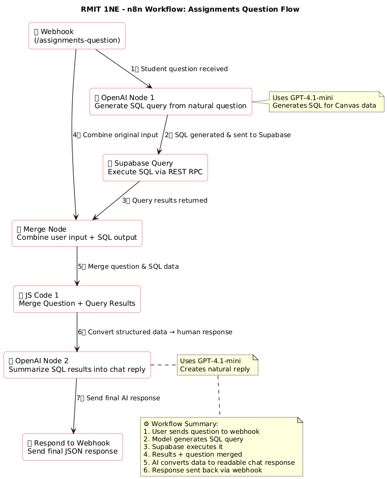
- Completed end-to-end n8n workflow: Local system → n8n → Webhook → OpenAI Model → Supabase → Javascript formatter → OpenAI Model → Local system, triggered via a single POST call.
- Successfully trained and integrated a custom AI model for context-aware responses.
- Developed the entire frontend UI from scratch, ensuring smooth, intuitive, and responsive user experience.
- Real-time integration with Canvas API, Supabase, and OpenAI enables automated, up-to-date data access without manual intervention beyond one-time token entry.
- Automated classmate matching and analytics based on course, day, time, and room, enhancing collaboration.
What We Learned
Retrieval-Augmented Generation (RAG): Built pipelines where AI retrieves relevant live data to produce accurate responses. Balanced indexing, latency, and relevance.
Building an LLM from Scratch: Gained hands-on experience training and fine-tuning models, managing compute and memory constraints, and transitioning to pretrained models.
n8n Workflows: Developed complex automation pipelines, handling multiple services and transformations reliably.
API Handling: Learned secure, efficient data fetching, transformation, and storage, keeping frontend queries lightweight and type-safe.
UI/UX Design: Explored accessible color palettes, typography, and interaction design to create visually appealing, intuitive interfaces.
Open-Source API Integration: Used lesser-known local APIs for streaming live production data securely and reliably.
End-to-End System Thinking: Orchestrated AI, backend, frontend, and automation tools into a seamless, maintainable, and extensible data pipeline.
What’s Next for RMIT 1NE
Address Current Challenges:
- Streamline Canvas token setup and automate grade fetching.
- Optimize model hosting and workflow efficiency.
- Improve n8n workflow reliability and production deployment.
Enhanced Student Networking:
- Allow students to find classmates and connect with peers sharing similar courses and interests.
- Facilitate cross-course bonding and study groups.
Grade Forecasting & Academic Support:
- Provide accurate grade predictions based on assignments and upcoming tasks.
- Offer actionable insights to improve performance and ensure passing grades.
Smart Course Recommendations:
- Suggest future courses aligned with career paths and learning preferences.
- Integrate RMIT-specific features like course petitions for low-enrollment classes.
Career & Learning Path Guidance:
- Help students discover peers interested in the same topics, fostering a like-minded academic community.
- Support long-term academic planning and personalized learning strategies.
Vision
With additional development time, RMIT 1NE could evolve into a centralized, AI-powered academic platform, where students seamlessly connect, plan, and excel, making every part of RMIT accessible at their fingertips.
Future iterations could support peer discovery, collaborative study groups, precise grade forecasting, and course guidance, shaping a proactive and connected academic experience for all students.
Built With
- angular.js
- css
- fastapi
- html
- llama
- n8n
- openai
- postgresql
- python
- supabase
Log in or sign up for Devpost to join the conversation.