Regenfund
1. Introducción al Problema:
¡Hola a todos! Les voy a contar un breve historia, Les presento a Juan, un inversor apasionado por proyectos sostenibles. Juan, como muchos de nosotros, sueña con contribuir al cambio positivo invirtiendo en iniciativas que marquen la diferencia. Pero, ¿Se han preguntado qué sucede cuando ese proyecto no cumple con las expectativas? Soy Nicolas Izquierdo, y quiero hablarles sobre RegenFund.
2. Problema/Oportunidad:
Imaginen a Juan emocionado al invertir en un proyecto que promete un impacto ambiental significativo. Sin embargo, la realidad es que Juan enfrenta la constante preocupación de que su inversión no se traduzca en el cambio esperado. ¿Alguna vez han sentido esa incertidumbre al invertir en proyectos sostenibles?
3. Solución:
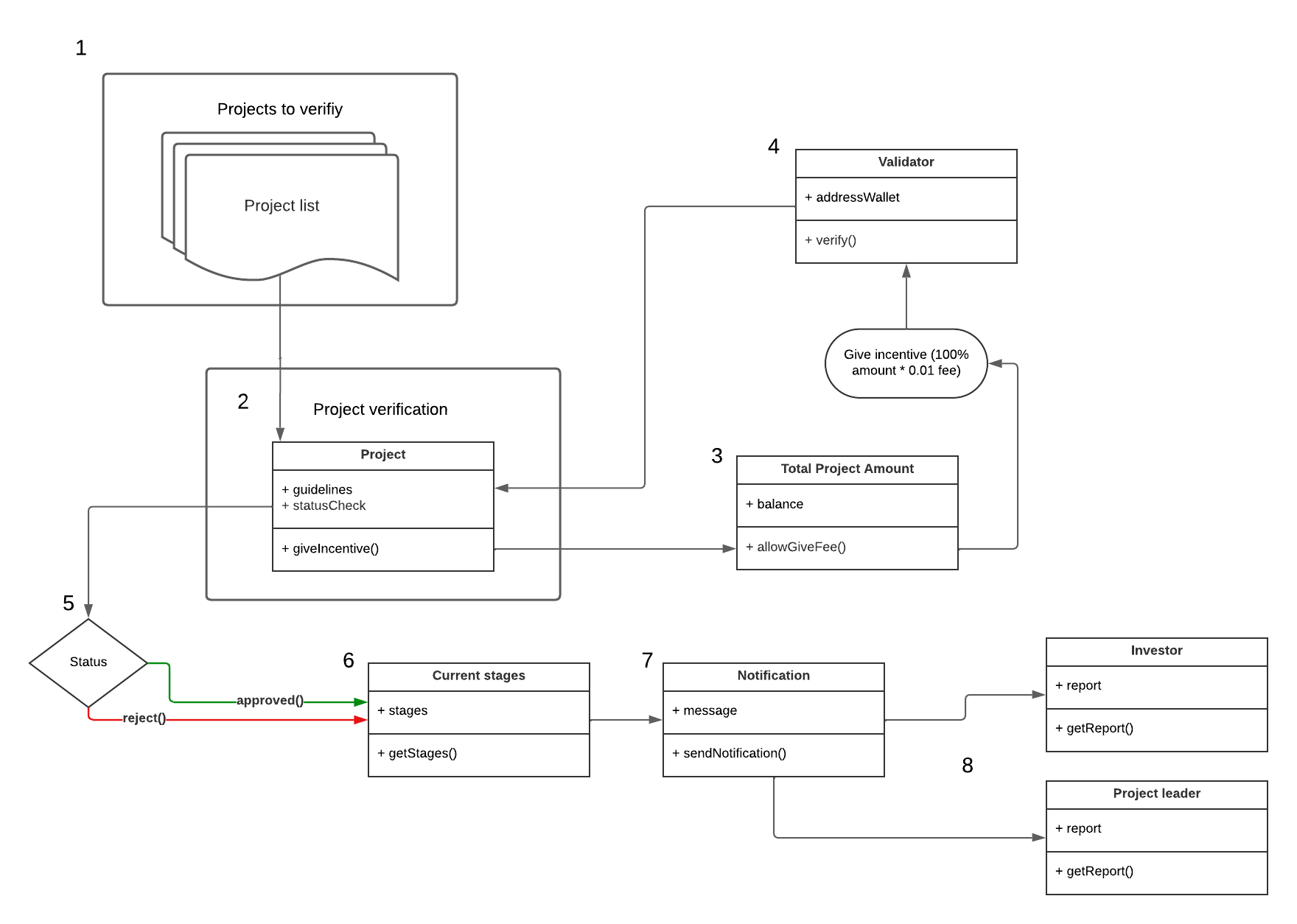
Aquí es donde entra RegenFund. Una aplicación que empodera a Juan, y a inversores como él, brindándoles visibilidad de cada etapa del proyecto, desde el aporte inicial hasta la financiación completa, verificando el avance del proyecto en los tiempos establecidos e informando con notificaciones los hitos alcanzados. ¿Imaginan la tranquilidad de tener certeza y seguridad en cada decisión de inversión?
4. Propuesta de Valor y Ventajas:
Con RegenFund, no estamos hablando simplemente de una aplicación; nos referimos a un socio estratégico para forjar un futuro en el que la inversión esté:
- Respaldada por garantías de cumplimiento en los plazos establecidos.
- Transparente en la verificación de cada etapa.
- Trazable para informar sobre el progreso y los resultados alcanzados.
5. Validación:
La validación de los estados de ejecución y etapas culminadas del proyecto es posible gracias a una multi-sig. Esta innovadora tecnología nos permite verificar de manera precisa y segura cada fase e hito alcanzado en un proyecto sostenible.
6. Nuestro Modelo de Negocio y Mercado:
Consiste en:
- Segmento de Clientes: Nos dirigimos a empresas enfocadas en sostenibilidad (B2B) y personas comprometidas con el financiamiento sostenible (B2C).
- Relación con el Cliente: Principalmente a través de la plataforma y una comunidad enriquecida en experiencia, brindará soporte personalizado.
- Fuentes de Ingresos: Tarifas por transacción y servicios de validación.
7. Equipo:
Detrás de RegenFund, hay un equipo apasionado y experimentado, comprometido a promover la ética dentro del ecosistema, que brinde mayor garantías a sus contribuidores. ¿No les gustaría unirse a un equipo que no solo habla de cambio, sino que realmente lo lidera?
- Cristian chaparro / Integration Engineer
- Daniel Sandoval / IPFS Developer
- Neil Diaz / Smart Contract Developer
- Joseth Calderón / UX - UI Designer
- Guillermo Malagón / Mobile Enginner
- Nicolas Izquierdo / Business Developer
8. Solicitud y Cierre:
Su respaldo no solo representa una inversión, sino también un voto de confianza hacia un cambio positivo. Quiero que se pregunten lo siguiente, ¿Cómo imaginan su papel en la transformación del panorama financiero hacia prácticas más éticas y responsables?
- Estamos agradecidos por su apoyo y en RegenFund, estamos entusiasmados por trabajar junto a ustedes.
Built With
- celo
- figma
- hardhat
- ionic
- javascript
- node.js
- pinata
- react-native
- serveless
- solidity
- typescript
- vercel

Log in or sign up for Devpost to join the conversation.