Our Inspiration
As COVID-19 is rapidly spreading around the globe, organizations are struggling to keep their business running while keeping their employees safe. When should symptomatic employees self-isolate? And how do you track recent interactions to identify potentially exposed team members? Getting this right requires a lot of communication and continuous follow-ups. Who’s gonna do that? HR?
How can Quarantina help?
Whether during the current outbreak or the next, Quarantina, EastBanc Tech’s quarantine chatbot, will help streamline that process by regularly contacting employees and asking non-medical, HIPAA-compliant questions with the goal of:
- Speeding up the identification of symptomatic employees
- Determining their most recent in-person interaction and contacting them to inquire about their wellbeing
- Requesting self-isolation/quarantine and following up on progress
- Providing reports for the management
Functional requirements
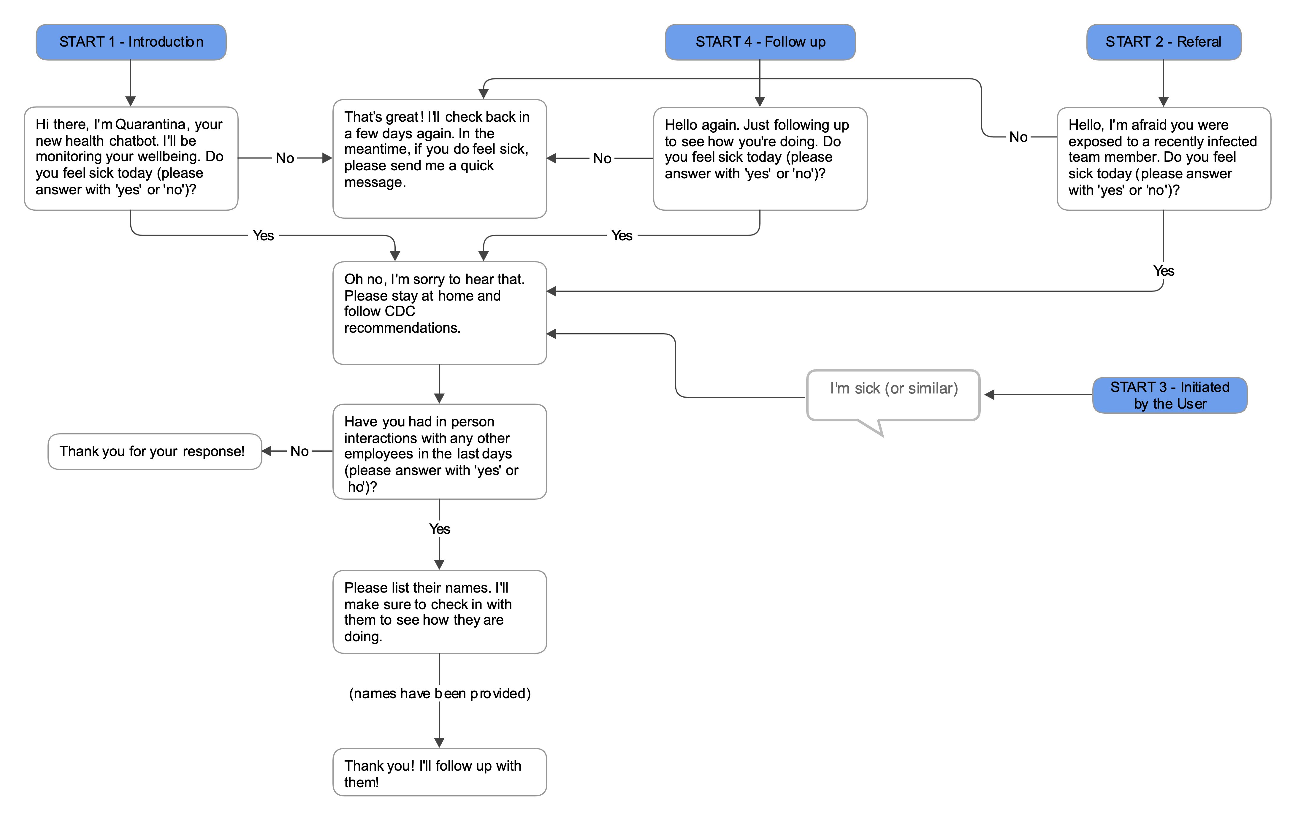
- The bot sends a "Start - Introduction" message to all users.
- All users receive follow up messages two times per week ("Start 4 - Follow up").
- The bot will follow up with those who answered the symptoms question with "No" every 3 days (configurable).
- The bot will follow up with everyone who has been reported in contact with a symptomatic employee ("Start 2 - Referral"):
- To avoid endless cycles pointing to the same users, the bot keeps track of users who have already been surveyed that day.
- Users can send a message to the bot such as "I'm sick" ("Start 3 - Initiated by the User").
What's next for Quarantina Chatbot?
Quarantina has the potential to help communities fight or slow epidemic outbreaks down. Here’s how we envision it:
- Aggregated time series data will be shared with Federal, State and Local government for their further analysis. Note: while aggregated data will be derived from personal data, it won’t reveal the users’ identity -- directly nor indirectly.
- Analytics dashboard for businesses and government that visualize social graphs with history and timeline of the spread will help find “patient zero” and other metrics.
- AI-powered analytics to identify hidden patterns and insights as well as vulnerable businesses and areas empowering communities to take preventive action in similar future outbreaks.
Who we are and what we do
We are EastBanc Technologies, a platform-agnostic, full-lifecycle software development company delivering flexible technology solutions. Our tight-knit team’s blend of skills and experiences (we are scientists, mathematicians, and engineers) means we are constantly solving problems.
Let's work together
We are open for collaboration with the community, businesses and government. We believe that together we can build a strong and viable solution that will help keep people safe around the world!
Built With
- azure
- cosmosdb
- dotnet/core
- microsoft-bot-framework




Log in or sign up for Devpost to join the conversation.