-
-
Friendly User Interface
-
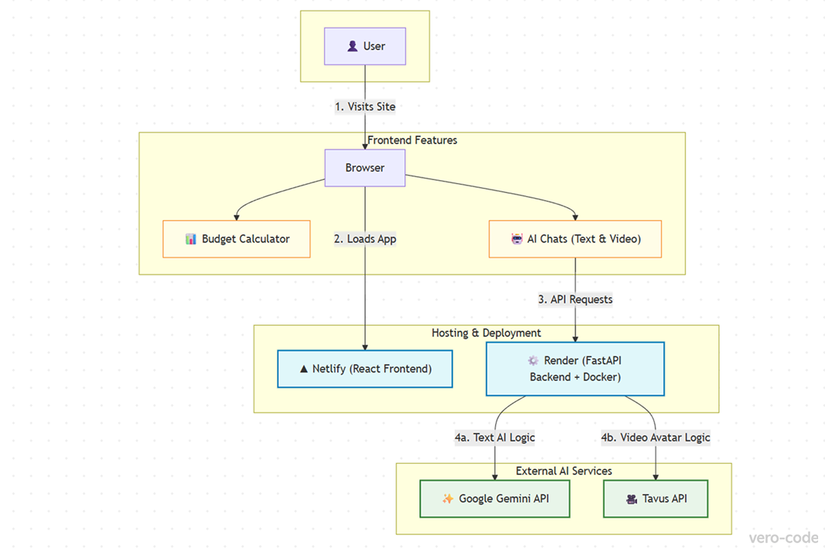
Architecture diagram
-
An AI mentor that makes money simple, friendly, and empowering for young adults.
-
Mission: turn financial confusion into confidence through AI guidance.
-
Young people struggle with finance — Prosperità AI gives clear answers, smart tools, and real opportunities.
-
Cutting-edge tech stack powering a seamless, scalable, and intelligent finance mentor.
-
Meeting the urgent need for financial literacy with a unique, AI-driven solution for 70M young adults.
-
Together, we can build a financially confident generation with Prosperità AI.
Inspiration
Many young people (ages 17–30) are intimidated by money. Words like taxes, inflation, and credit often feel confusing and overwhelming. With a background in economics, I know how crucial financial literacy is and how it can shape people’s futures. I personally struggled with this fear and wanted to create a tool that explains finance in simple terms, helps people feel confident, and even adds a touch of humor. The idea was inspired by the Hack the System hackathon and my desire to make financial literacy accessible and friendly.
What it does
Prosperità AI is a personal AI finance mentor designed to reduce financial anxiety:
Explain it to me — answers complex finance questions (like taxes, inflation, loans) in plain language.
Find me help — suggests scholarships and grants based on a user’s profile.
Make me a budget — provides a simple starter budget using the 50/30/20 formula.
AI video chat with an avatar — a friendly video mentor powered by Tavus API.
The design follows a "friendly minimalism" approach: soft colors, a sprout mascot 🌱, and a confused cat 🐱 character in the video as a metaphor for financial chaos.
How I built it
The frontend is built with React + Vite + TailwindCSS (with animations using Framer Motion).
The backend uses Python + FastAPI, and AI responses are powered by LLM APIs (Google Gemini).
The video avatar is integrated via Tavus API. (Note: this feature runs on a limited free quota, so availability may be restricted if the demo is accessed frequently.)
I deployed the frontend on Netlify and the backend on Render. (Note: the backend may take some time to wake up on the first load, as free-tier hosting needs time to spin up the server.)
The project is live and functional online.
Accomplishments that I’m proud of
Delivered a fully functional MVP with multiple core features.
Created a unique, friendly UI/UX and branding (sprout 🌱 and cat 🐱 mascots).
Successfully connected frontend and backend, deployed online, and prepared initial marketing materials.
What’s next
I have a clear roadmap to continue developing Prosperità AI beyond the hackathon and maximize its social impact:
Product improvements: enhance the user experience with richer visuals, more personalized budgeting tools, and expanded opportunity-finder capabilities.
Educational depth: broaden the AI’s knowledge base to cover more financial topics relevant to young adults worldwide.
Accessibility & trust: add clear disclaimers, transparent explanations, and multilingual support to make the platform inclusive.
Community outreach: partner with schools, youth organizations, and civic groups to bring Prosperità AI to those who need it most.
Scaling & sustainability: prepare for larger-scale deployment and explore funding and partnerships to ensure long-term growth.
Alignment with Judging Criteria
Impact: Prosperità AI directly addresses the economic challenge of financial illiteracy among young adults (17–30). It helps users understand complex financial concepts, build personal budgets, and discover real opportunities like grants and scholarships — empowering them to make better financial decisions.
Creativity: Unlike standard budgeting apps or generic chatbots, Prosperità AI combines multiple modes of interaction — plain-language AI chat, a friendly video avatar, and an integrated opportunity finder. This blend makes financial education more engaging, approachable, and unique in the fintech-for-good space.
Usability: The platform follows a “friendly minimalism” design philosophy — clean UI, soft colors, mascots (sprout 🌱 and cat 🐱) — so users feel comfortable and not intimidated. Functions are clear, accessible, and designed for quick onboarding without technical barriers.
Technical Quality: The system is built with a robust stack: React + Vite + TailwindCSS for a fast and responsive frontend, FastAPI for scalable backend services, Google Gemini API for natural AI explanations, and Tavus API for video mentoring. Deployed on Netlify and Render, it is fully functional, stable, and extensible.


Log in or sign up for Devpost to join the conversation.