Inspiration
We noticed startups spend thousands on user research, but ignore free, honest feedback already online. Reddit threads, YouTube comments, news articles are all full of insights. We wanted to build a way to listen to that at scale.
What it does
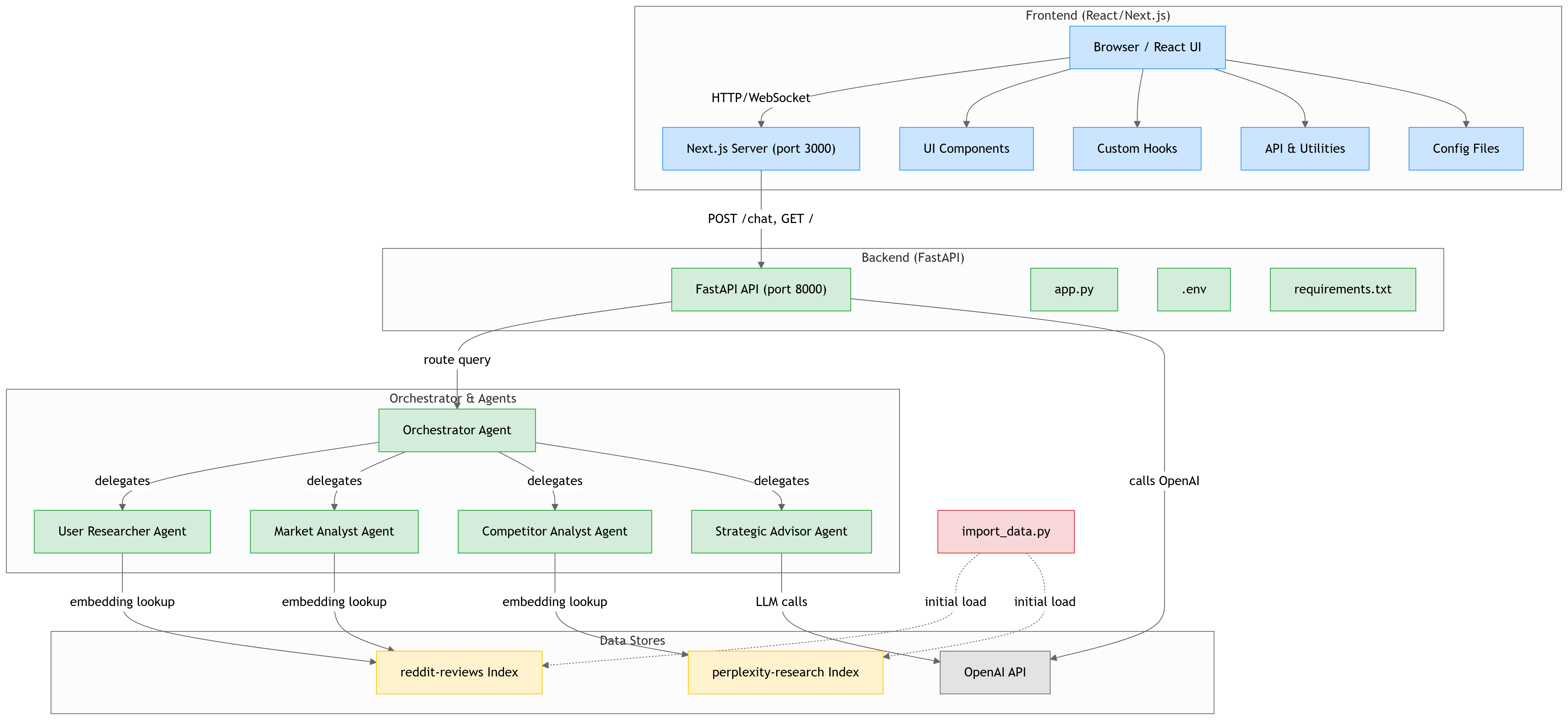
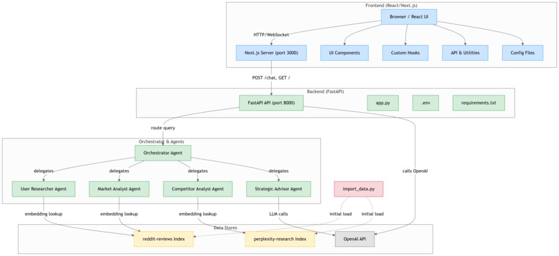
Project Traction turns this online chatter into insight. It scrapes takes the online source to surface what real people are saying about your product - what they love, what’s broken, what they want next. We turn social media content into inbound feedback.
Challenges we ran into
We ran into a few issues understanding and navigating the Gumloop interface. The limited time of this hackathon - 6 hours - made it challenging to brainstorm and execute on building this project.
Accomplishments that we're proud of
Built With
- claude
- gumloop
- openai
- perplexity
- pinecone
- react
- typescript
- v0
Log in or sign up for Devpost to join the conversation.