Inspiration
During the lockdown I really miss getting together with friends to play board games. I am currently learning Spark AR, and very interested in the evolution of XR, I use the Oculus Quest and can’t wait for FB glasses one day! During the lockdow also people are not moving much. So I thought of an active game that sparks imagination I also set myself to use as much of the things I was learning in tutorials and that I believed could be a strong reason to use them in my concept. I wanted my World AR project to not make sense unless it was truly happening as an interaction with the real world, instead of other World AR projects I have seen where the background is not important.
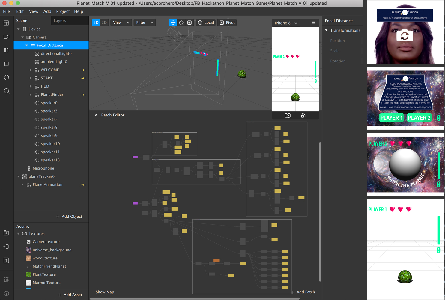
What it does
It makes a planet pop out from the floor, and your opponent needs to match its texture, fast! Our they loos lives and matches!
There is a welcome screen after which you can select Player 1 - will see a planet popping out from the floor Player 2 - has 30’’ to find a material or object that would match the surface of their opponent’s planet. This is visualised as a transparent planet that gets filled with what Player2 camera is pointing at. To continue to the next round and switch roles, both players need to tap their screen. Speed is key! Players can lose their 3 lives and earn negative points when their time is up. Luckly lives recover as your opponent loses theirs.
How I built it
I Used Spark AR, and the patch editor doing a lot of trial and error, then I realised some things needed script so I watch many tutorials until I finally got it working. It has a little bit of script, but it is mostly developed with the patch editor.
Challenges I ran into
This is my first Spark AR project, I had many challenges. Where to start! I think that the main challenge, not just for me but perhaps for Facebook (and what I wanted to learn) is that I don't know if it actually works on a call ... as I had not submitted the filter to publishing until I finished it today. It was very hard to imagine the interaction where both filters don't communicate with each other, and this is where FB could perhaps release something (if there is I didn't find it) that makes a filter that it is used in the same call to communicate with each other and exchange variable values. So I had to make up a new way to do the scoring that made sense in the game, without the filters speaking to each other. I really enjoyed the challenge!
Accomplishments that I'm proud of
The whole thing, honestly, I never thought I could make it work! I am so excited this is a new territory for me and I can't wait to do more and more!
What I learned
I learned Spark AR from scratch, the patch and Scripting and all, it is amazing that one can imagine something and make it a reality just like that!
What's next for Planet Match - Multiplayer World-AR Game for Instagram calls
Well, to take the world by storm! If it does work during a call, it would be amazing and I believe many people would want to try it out. I believe it is the first Multiplayer World-AR Game that would work on a phonecall Next is to see if filters can exchange variable values on the same call, to make more complex games!
THANK YOU!




Log in or sign up for Devpost to join the conversation.