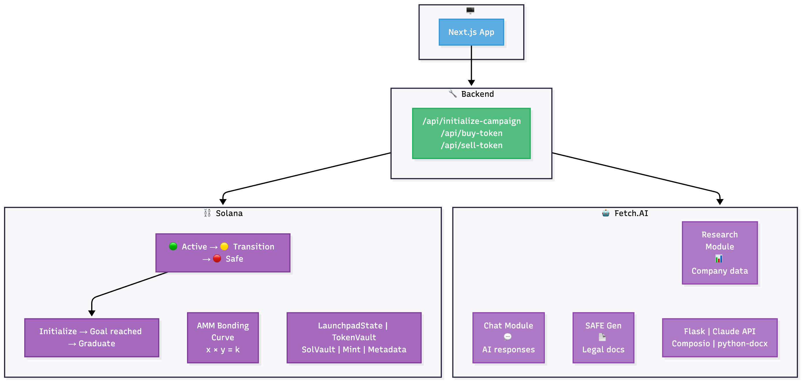
We help startups raise capital by launching tokenized fundraising rounds that anyone can participate in. Once a funding goal is reached, contributors complete identity verification to convert their tokens into real equity through SAFE agreements. AI agents automatically handle the legal documentation using standardized templates. After verification, tokens transform into equity shares that can be traded by verified investors. It’s a new way to make startup investing as open and viral as internet culture itself.
Next.js for the frontend,
and Fetch.ai for automation and agent orchestration.
Challenges We Ran Into
Designing a version inspired by Pump.fun and Uniswap’s bonding curves that lets founders set a minimum fundraising goal was quite challenging.
Accomplishments We're Proud Of
Having a working prototype ready to demo, writing a secure and well-structured smart contract, and building a clean, intuitive user interface.
What We Learned
To divide tasks early and trust each other’s strengths knowing that everyone could deliver when it mattered.
What’s Next for Peterpan
We plan to talk to as many founders as possible to understand their fundraising experiences and how Peterpan can better meet their needs. We’re still on devnet, but moving to mainnet will be our next major step to let founders truly raise capital.
Built With
- anchor
- coderabbit
- fetch.ai
- nextjs


Log in or sign up for Devpost to join the conversation.