Inspiration The goal is to create fully decentralized,permissionless and trustless ETH native stablecoin protocol.
What it does Ethereum native yield bearing stablecoin backed by staked ETH .
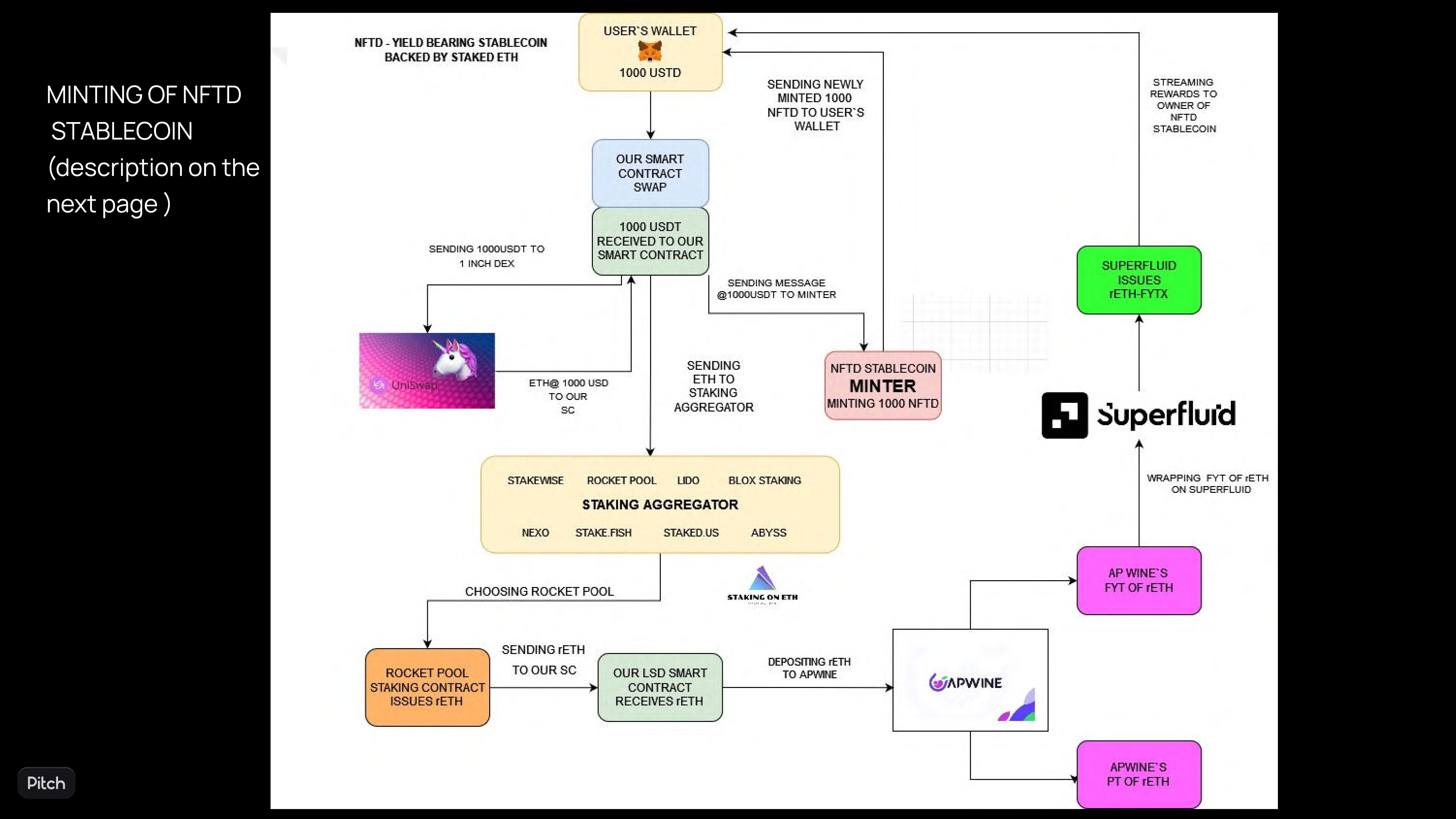
How we built it : creating our own ERC20 stablecoin ,minting the same amount of our stablecoin up against the volume of centralized stablecoin swapped, swapping centralized stablecoin on uniswap using its api , receiving eth to our SC, sending ETH to staking contract according to users choice in the staking aggregator , then receiving LSD of ETH and passing rewards to stablecoin holders as Superfluid streams of FYT of AP Wine protocol.
Challenges we ran into, different token addresses of well known tokens on testnets, designing peg and redemption mechanism , plenty of others.
Accomplishments that we're proud of automation from minting the stablecoin up until the
wrapping ap wine future yild token and streaming its rewards to stablecoin holders.
What we learned underlying economics of the stablecoins, solidity improvement.
What's next for NFTD STABLECOIN - we would like to design properly the peg and redemption mechanism with the help of the smart people within the eth community.
The problem your project addresses. Stablecoin trilemma.
How you’ve addressed the problem. Using only economic incentives to design eth native stablecoin.
Which technologies you used to do so. SOLIDITY, JAVASCRIPT, CHAINLINK. IPFS. REACT.APWINE, SUPERFLUID, ROCKETPOOL, LIDO.
Built With
- chainlink
- javascript
- lido
- moralis
- next.js
- node.js
- react
- rpool
- solidity
Log in or sign up for Devpost to join the conversation.