Inspiration

Too many creators are being quietly crushed by digital marketplaces.

Hidden fees. Sudden policy changes. Frozen accounts.
One violation—often vague and retroactive—and years of work disappear overnight.

On a $50 sale, up to 25% vanishes in listing fees, transactions fees, payment processing fees, and mandatory ads fees.
Revenue, control, and customer relationships remain platform-owned, not creator-owned.

We built MNEE Mart to solve this — for us, and for millions of small business owners selling digital products online.


What it does

MNEE Mart is a decentralized marketplace for selling digital products such as ebooks, courses, software, and media. It enables peer-to-peer commerce with cryptographic access control, ensuring trustless payments, permanent ownership, and secure content delivery without centralized intermediaries.

Creators can:

  • List and sell digital products on-chain
  • Get paid instantly in MNEE stablecoin
  • Own their storefront, customers, and profits
  • Deliver content securely using cryptographic access control

Buyers can: Get instant, permanent access to what they purchase — no subscriptions, no lock-ins. The best part? They pay with MNEE stablecoin.


How we built it

  • Smart Contracts (Solidity): Core marketplace logic for listings, purchases, payments, and withdrawals
  • Ethereum Mainnet: Permissionless, censorship-resistant settlement
  • MNEE ERC-20 Stablecoin: Instant, chargeback-free payments
  • IPFS: Decentralized, immutable storage for encrypted content
  • Lit Protocol: Token-gated encryption ensuring only buyers can access content
  • Next.js / React Frontend: Wallet-based UX for sellers and buyers

Everything is designed to be transparent, trust-minimized, and fully on-chain where it matters.


Challenges we ran into

  • We planned on IPFS for decentralized storage of the product assets. However, all IPFS links are publicly accessible or can be retrieved from the transaction history when the product is created. We initially explored solutions using encrypted keys; however, we discovered Lit Protocol and were able to integrate it for decryption based on specific conditions (in our case, purchase verification). This was a huge advantage over our previous solution, since Lit is also decentralized, further strengthening our protocol.
  • We also wanted to keep the gas usage minimal while keeping contracts readable and auditable

MNEE Assets


🏗️ Architecture Overview

MneeMart follows a layered decentralized architecture designed for security, scalability, and transparency.

1️⃣ Smart Contract Layer (Solidity)

Core: MneeMart.sol

  • Manages product listings, purchases, balances, and withdrawals
  • Built on OpenZeppelin standards:
    • Ownable
    • ReentrancyGuard
  • ERC-20 (MNEE Stablecoin) integration for payments
  • Gas-optimized storage using mapping-based data structures
  • Fully on-chain accounting for sellers and platform fees

2️⃣ Web Application Layer (Next.js / React)

  • Modern Next.js + React frontend
  • Written in TypeScript for type safety
  • Wallet integration (Wagmi / Web3Modal compatible)
  • API routes for off-chain metadata and UX optimization
  • Component-based, responsive UI
  • Real-time notifications for:
    • Successful listings
    • Purchases
    • Withdrawals

3️⃣ Encryption & Access Control Layer (Lit Protocol)

  • Decentralized key management
  • Token-gated access control
  • Purchase-based on-chain verification
  • Only verified buyers can decrypt purchased content
  • Eliminates centralized content servers

4️⃣ Storage Layer (IPFS)

  • Distributed file storage using Content Identifiers (CIDs)
  • Immutable addressing
  • Encrypted content stored on IPFS
  • Decryption only after successful on-chain verification

🎯 Core Features

1️⃣ Product Listing & Management (Sellers)

  • List digital products with:
    • Encrypted IPFS CID
    • Price in MNEE
    • Product name
  • Update pricing anytime
  • Activate / deactivate products without deletion
  • Share personal store link listing only seller’s products
  • Receive traffic from:
    • Seller’s own promotions
    • MneeMart marketplace discovery
  • View sales analytics
  • Maintain permanent on-chain sales history
  • Seller dashboard with full product portfolio

2️⃣ Secure Purchase System (Buyers)

  • Browse all active marketplace products
  • One-click purchase using MNEE tokens
  • Instant access after purchase confirmation
  • On-chain purchase history
  • Permanent ownership (no subscriptions or expiry)

3️⃣ Automated Payment Distribution

Revenue Split (Atomic Transaction)

  • Platform fee: configurable (currently 10%, capped at 20%)
  • Seller earnings calculated automatically
  • Real-time balance updates

4️⃣ Withdrawal System

Sellers

  • Withdraw earnings anytime
  • Batch multiple sales for gas efficiency
  • No lockup — 100% withdrawable balance
  • Direct wallet transfer

Platform Owner

  • Withdraw accumulated platform fees
  • Fully transparent and auditable treasury

5️⃣ Encrypted Content Delivery

Access Control Design

  • Encrypted content stored on IPFS
  • Lit Protocol handles encryption/decryption
  • Token-gated access based on purchase verification
  • Sellers always retain access to their own product CIDs
  • Buyers retain permanent access

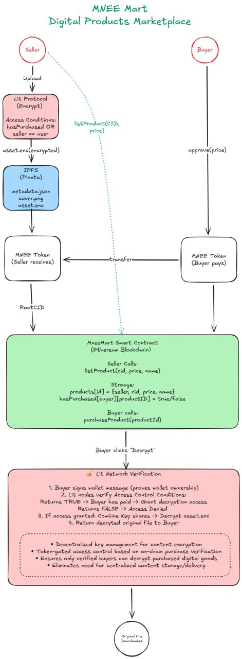
Content Delivery Flow

  1. Seller encrypts content with Lit Protocol
  2. Access condition: Must have purchased Product ID
  3. Encrypted file uploaded to IPFS → CID generated
  4. CID listed on-chain via MneeMart
  5. Buyer purchases product
  6. Buyer calls getProductCID(productId)
  7. Lit Protocol verifies purchase
  8. Content decrypts in-browser
  9. Buyer downloads or streams content

6️⃣ Product Discovery

Publicly visible product data:

  • Product name
  • Price (MNEE, 18 decimals)
  • Seller address
  • Total sales count
  • Active/inactive status
  • Search by product name

7️⃣ Seller Dashboard

Analytics & Insights

  • Total sales count (lifetime)
  • Total earnings
  • Withdrawable balance
  • Product-wise performance
  • Complete product portfolio

🔄 Workflow

1️⃣ Product Creation & Listing (Seller)

Step 1: Prepare & Encrypt Content

  • Create digital product (ebook, course, template, etc.)
  • Encrypt using Lit Protocol
  • Access condition:
    “Must own Product ID on MneeMart”
  • Upload encrypted file to IPFS (Pinata)
  • Receive CID

Step 2: List on Marketplace

  • Connect wallet
  • Call listProduct(cid, price, name)
  • Smart contract:
    • Creates product record
    • Assigns unique Product ID
  • Product appears on:
    • Main marketplace
    • Seller’s personal store page

Step 3: Promote

  • Share personal store link on socials
  • Gain traffic from MneeMart discovery

2️⃣ Purchase Process (Buyer)

Step 1: Discovery

  • Browse marketplace or seller store
  • View product details:
    • Name
    • Price
    • Seller
    • Sales count

Step 2: Purchase

  • Approve MNEE token (one-time)
  • Click Buy Now
  • Smart contract:
    • Calculates platform fee
    • Updates balances
    • Transfers payment to contract
    • Records purchase on-chain

3️⃣ Content Access (Buyer)

  1. Open My Purchases
  2. Click Download
  3. Frontend calls getProductCID(productId)
  4. Contract verifies purchase
  5. Encrypted file fetched from IPFS
  6. Lit Protocol verifies access
  7. Content decrypts in browser
  8. Permanent access granted

4️⃣ Earnings Withdrawal (Seller)

  1. View balance in dashboard
  2. Click Withdraw Earnings
  3. Call withdrawSellerBalance()
  4. MNEE transferred instantly to wallet

5️⃣ Platform Management (Owner)

  • Monitor marketplace activity
  • Withdraw platform fees
  • Update platform fee percentage (≤ 20%)

Accomplishments that we're proud of

  • Fully deployed and live on Ethereum Mainnet
  • Instant checkouts with MNEE based ecommerce onchain
  • Permanent, cryptographically enforced content ownership
  • Seller-owned storefronts without platform dependency
  • Zero custody of user funds — creators always stay in control
  • Truely Permissionless

What we learned

  • Reading a lot of reddit posts about selling digital products, Creators value predictability and ownership .
  • Discovered MNEE and it's programmability, now we are lined up with a lot of ideas about it.

What's next for MNEE Mart

  • Account abstraction for easier onboarding and social logins
  • Security audits and protocol hardening
  • Sponsored product discovery on the marketplace
  • Affiliate and referral systems for creator growth

- Scaling creator tools and analytics

📜 License

MIT License


🌐 Vision

MneeMart aims to redefine digital commerce by making ownership permanent, payments trustless, and content access cryptographically secure — all without centralized control.


Team

Built With

  • ethereum
  • foundry
  • lit
  • mnee
  • next.js
  • pinata
  • solidity
Share this project:

Updates