Inspiration
The inspiration for Mimir came from the need to streamline the management of knowledge and data, helping teams collaborate more effectively on complex technical projects. We wanted to create a solution that leverages automation and intelligence to simplify the process of accessing relevant information quickly, enabling better decision-making and smoother project execution.
What it does
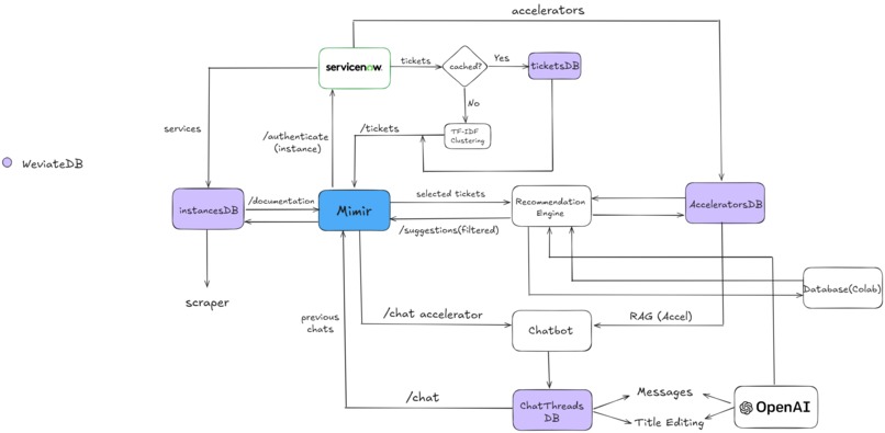
Mimir is a comprehensive platform that centralizes technical documentation, project updates, and resources, providing personalized recommendations based on user roles and project needs. It integrates with various tools and platforms, offering real-time insights and automated notifications. With advanced search capabilities, it helps users quickly locate critical information, while also recommending resources based on ongoing projects.
How we built it
Using Go, Next.js, Python React, Typescript, WeviateDB.
Challenges we ran into
One of the major challenges we faced was integrating different data sources into a unified platform while ensuring data consistency. Implementing the machine learning models to make meaningful recommendations in real-time also required significant fine-tuning and testing. Another challenge was ensuring that the platform remains scalable as the number of users and data points increase.
Accomplishments that we're proud of
We’re proud of building a robust recommendation engine that delivers relevant suggestions to users with high accuracy. Another accomplishment is the seamless integration with popular tools, making Mimir a go-to platform for project management and collaboration. Additionally, we managed to deploy the platform with a minimal latency response time, which enhances user experience.
What we learned
Throughout this project, we learned the importance of balancing performance with functionality. Optimizing machine learning models to run efficiently in a production environment was a key learning experience. We also gained a deeper understanding of user-centric design principles and how to align them with technical capabilities for a smoother, more intuitive interface.
What's next for Mimir
Next, we plan to enhance Mimir’s recommendation algorithms by incorporating more advanced data analytics and user behavior analysis. We also want to expand integration capabilities to include more project management and communication tools, making Mimir an all-in-one solution for technical teams. Lastly, we aim to introduce customizable dashboards, where users can tailor the platform to their specific needs and project goals.
Built With
- go
- next.js
- python
- react
- typescript
- weviatedb

Log in or sign up for Devpost to join the conversation.