SymbioCare: Human-AI Hybrid Support for Dementia Care
Inspiration
Dementia affects millions of people worldwide, placing immense pressure on caregivers who often struggle to provide the consistent, round-the-clock support required. Inspired by AI's potential to augment human care, we wanted to create a solution that balances cutting-edge technology with empathy. SymbioCare was born from our desire to give caregivers the tools to provide personalized and responsive care while ensuring that AI-driven decisions are always subject to human validation.
What it does
SymbioCare combines AI and human expertise to provide a comprehensive care system for dementia patients. The system:
- Monitors patients’ daily routines using wearables, home sensors, and health data.
- Provides real-time alerts when critical events occur, such as wandering or missed medication.
- Generates personalized care suggestions, such as calming activities or medication reminders.
- Allows human caregivers to approve or modify AI-driven decisions through an intuitive dashboard.
- Integrates family members and medical professionals into the care loop by offering real-time reports and notifications.
How we built it
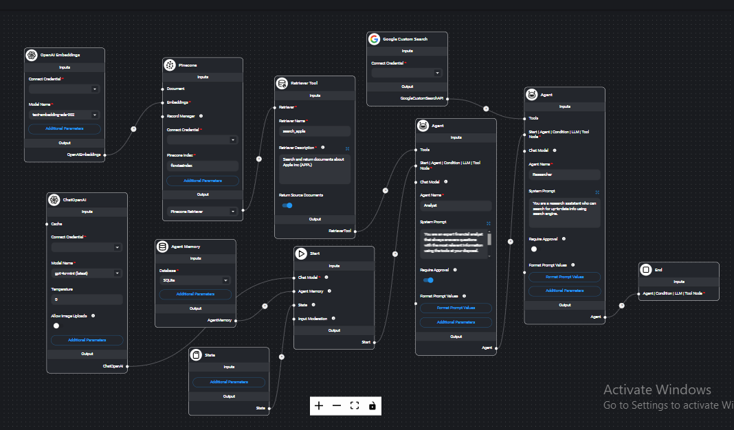
SymbioCare was developed using a Human-in-the-Loop (HITL) Retrieval-Augmented Generation (RAG) model powered by Flowise. Key components include:
- OpenAI Embeddings for processing and retrieving relevant data.
- Pinecone as the vector database for storing patient history.
- Agent Memory to continuously learn and improve recommendations based on human feedback.
- ChatOpenAI for generating personalized suggestions.
- Human Approval Nodes that ensure critical decisions are validated by caregivers before execution.
- Real-time data collection from patient wearables and sensors.
The entire architecture is designed to allow dynamic collaboration between AI and human experts.
Challenges we ran into
Building a system that could provide accurate real-time insights while maintaining the flexibility for human intervention was a significant challenge. We also encountered difficulties integrating multiple data sources (e.g., wearables and health sensors) into a cohesive system. Balancing personalization with safety in critical care decisions was a delicate task, requiring extensive iteration and caregiver feedback.
Accomplishments that we're proud of
We are particularly proud of creating an AI-driven system that maintains empathy and trust. The Human-in-the-Loop design ensures caregivers are never excluded from crucial decisions, promoting transparency and safety. Additionally, SymbioCare’s ability to adapt to individual patient needs while collaborating with family members and professionals makes it a holistic solution for dementia care.
What we learned
Throughout the project, we learned the importance of human validation in AI systems, particularly in sensitive areas like healthcare. AI can enhance efficiency, but trust and empathy must be central to any care-based system. We also discovered how real-time data from wearables and sensors can revolutionize patient monitoring when integrated with dynamic AI workflows.
What's next for SymbioCare
Our vision for SymbioCare includes scaling the platform to support a wider range of conditions and expanding the system's cultural and linguistic adaptability. We plan to refine the AI’s emotional and behavioral analysis features, allowing for even more accurate detection of patient distress. Additionally, we want to partner with medical institutions to offer real-time data integration, bringing even more advanced insights to caregivers and healthcare providers.
Built With
- api
- flowise
- google-custom-search
- hil
- llm
- openai
- pinecone
- rag
- vector-database


Log in or sign up for Devpost to join the conversation.