-
-
STEPS_MedGraph_Navigator_Patient_Journey_&_Risk_Analytics_Platform.ipynb
-
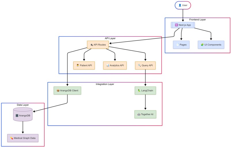
System architecture
-
MedGraph Navigator
-
Patient Explorer
-
Analytics Dashboard
-
Processing Query
-
Query the medical database using natural language
-
Query the medical database using natural language 2
-
On render deployed
-
ArangoDB project
-
ArangoDB Database UI
Inspiration
My home country, Timor-Leste, faces significant healthcare analytics and patient data management challenges. Unlike more developed nations, our medical systems often lack sophisticated tools to analyze patient journeys and identify risk patterns. This gap inspired me to create MedGraph Navigator. Medical information was stored in separate systems, making it difficult to see the complete picture of a patient’s health. This disconnection can lead to missed opportunities for early intervention and prevention. Since I couldn’t access real medical data from Timor-Leste due to a lack of permission, I used the SyntheticMass dataset, which has over 100,000 synthetic patient records. This dataset provides realistic clinical pathways that mirror real-world healthcare scenarios.
What it does
MedGraph Navigator transforms complex medical data into accessible insights through a user-friendly interface:
- Patient Explorer: Browse and search patient records, viewing complete medical histories, including conditions, medications, and encounters.
- Natural Language Query Interface: Ask questions about the medical database in plain English (e.g., “How many patients have diabetes?” or “Show me male patients that were born in 1997” or “list patients that get diabetes and born in 1964”).
- Analytics Dashboard: Visualize key healthcare metrics across demographics, conditions, medications, and outcomes.
The platform leverages GraphRAG (Graph Retrieval Augmented Generation) technology, combining the power of graph databases with AI language models to provide context-aware insights.
Try it live: MedGraph Navigator Demo
How we built it
MedGraph Navigator was built using modern technologies and carefully designed architecture:
- Data Processing Pipeline:
- Created a comprehensive data pipeline to download, extract, merge, and process the 2.4GB SyntheticMass dataset
- Transformed CSV data into a graph structure with over 5 million nodes and 18 million edges
- Repository: H_ArngoDB Data Processing
- Graph Database:
- Used ArangoDB to store and query complex medical data as a graph
- Created optimized AQL queries to retrieve patient journeys efficiently
- Applied knowledge from ArangoDB University courses
- Backend:
- Built API endpoints with Next.js API routes
- Implemented GraphRAG architecture to combine graph traversal with LLM reasoning
- Used Together AI’s Llama 3.2 90B model for natural language understanding
- Frontend:
- Developed a responsive interface with Next.js and Tailwind CSS
- Created interactive visualizations with Recharts
- Implemented client-side caching for improved performance
- Repository: MedGraph Navigator Application
Challenges we ran into
Building MedGraph Navigator came with several significant challenges:
- Data Volume: The SyntheticMass dataset was massive (2.4GB compressed, expanding to over 15GB). Processing this data required creating a multi-stage pipeline with careful memory management.
- Graph Query Optimization: Initial AQL queries were taking too long to execute. I had to learn advanced optimization techniques to make the queries perform well, especially for analytics dashboards.
- LLM Integration: It was difficult to get the large language model to generate valid AQL queries. I implemented a multi-attempt approach, where the system tries different query formulations until it gets valid results.
- Performance on Limited Resources: Deploying Render’s free tier with limited resources required significant optimization of both frontend and backend code.
- Creating Meaningful Visualizations: Transforming complex medical data into intuitive visualizations requires careful design and numerous iterations.
Accomplishments that we’re proud of
Despite the challenges, I achieved several outcomes that make me proud:
- Natural Language Querying: Successfully implemented a system where users can ask complex medical questions in plain English and get accurate answers – bridging the gap between technical databases and healthcare professionals.
- Comprehensive Patient Journey Visualization: Created an intuitive interface that shows a patient’s complete medical history, making it easy to understand their healthcare journey at a glance.
- Efficient Graph Navigation: Built a system that can navigate through millions of nodes and relationships in real time to extract meaningful insights.
- Responsive Design: Developed a fully responsive application that works well on devices of all sizes, making it practical for real-world healthcare settings.
- Deployment Success: Successfully deployed a complex application with multiple components and large data requirements.
What we learned
This project was an incredible learning journey:
- Graph Database: Through ArangoDB University courses and hands-on experience, I gained deep knowledge of graph database design, query optimization, and performance tuning.
- GraphRAG Architecture: Learned how to effectively combine graph database traversal with retrieval-augmented generation to create intelligent, context-aware applications.
- Medical Data Patterns: Gained insights into how medical data is structured and interconnected, with patterns that can reveal significant health trends and risks.
- Full-Stack Development: Improved my skills across the entire development stack, from data processing to front-end design.
- LLM Prompt Engineering: Learned techniques to get more reliable and accurate responses from large language models, especially for specialized domains like healthcare.
What’s next for MedGraph Navigator
Looking ahead, I see several exciting directions for MedGraph Navigator:
- Adaptation for Timor-Leste: Modify the platform to work with accurate (anonymized) healthcare data from Timor-Leste hospitals, addressing our specific healthcare challenges.
- Mobile Application: Develop a mobile version that healthcare workers could use in remote areas with limited connectivity, a common scenario in Timor-Leste.
- Predictive Analytics: Expand the platform to include predictive models that can identify patients at risk of specific conditions before they develop.
- Multilingual Support: To make the platform more accessible to local healthcare providers, add support for Tetum (Timor-Leste’s national language).
- Offline Capabilities: Implement offline-first functionality to address the inconsistent internet connectivity in many parts of Timor-Leste.
- Expanded Treatment Recommendations: Develop features that suggest evidence-based treatments based on patient history and condition patterns.
MedGraph Navigator represents my vision for how technology can transform healthcare analytics, making complex data accessible to those who need it most. By continuing to develop this platform, I hope to contribute to better healthcare outcomes in Timor-Leste and beyond.
Live Demo: https://medgraph-navigator.onrender.com/
Application Repository: https://github.com/ajitonelsonn/medgraph-navigator
Data Processing Repository: https://github.com/ajitonelsonn/H_ArngoDB
File Presentation on Video: https://github.com/ajitonelsonn/H_ArngoDB/blob/main/MedGraph%20Navigator%20-%20.pdf


Log in or sign up for Devpost to join the conversation.