What it does
- One key to learning a new language is to consistent interaction with native speakers, and exposure to diverse expressions
- LingoMate offers user-friendly, interactive apps that make language learning simple and engaging.
- Compared to the books, video courses, LingoMate is easy to use, simple, and accessible.
How we built it
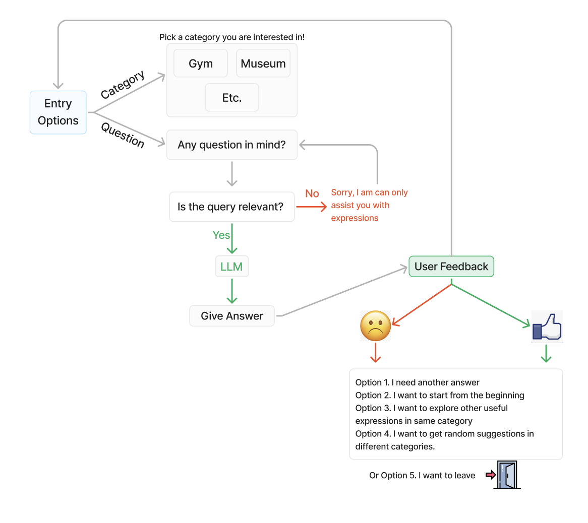
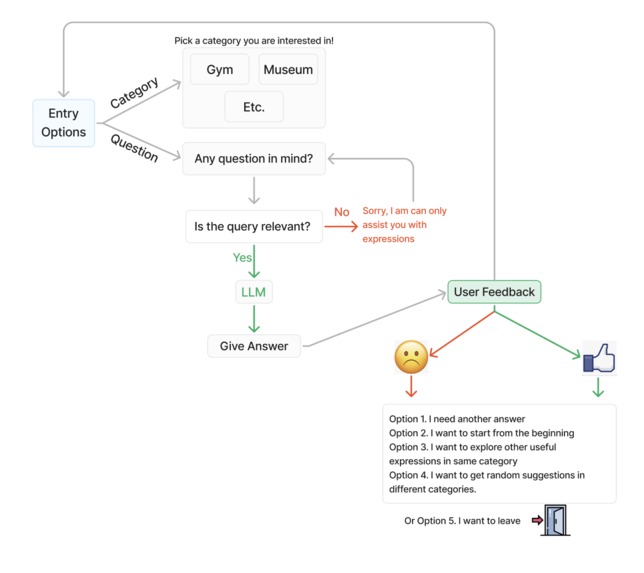
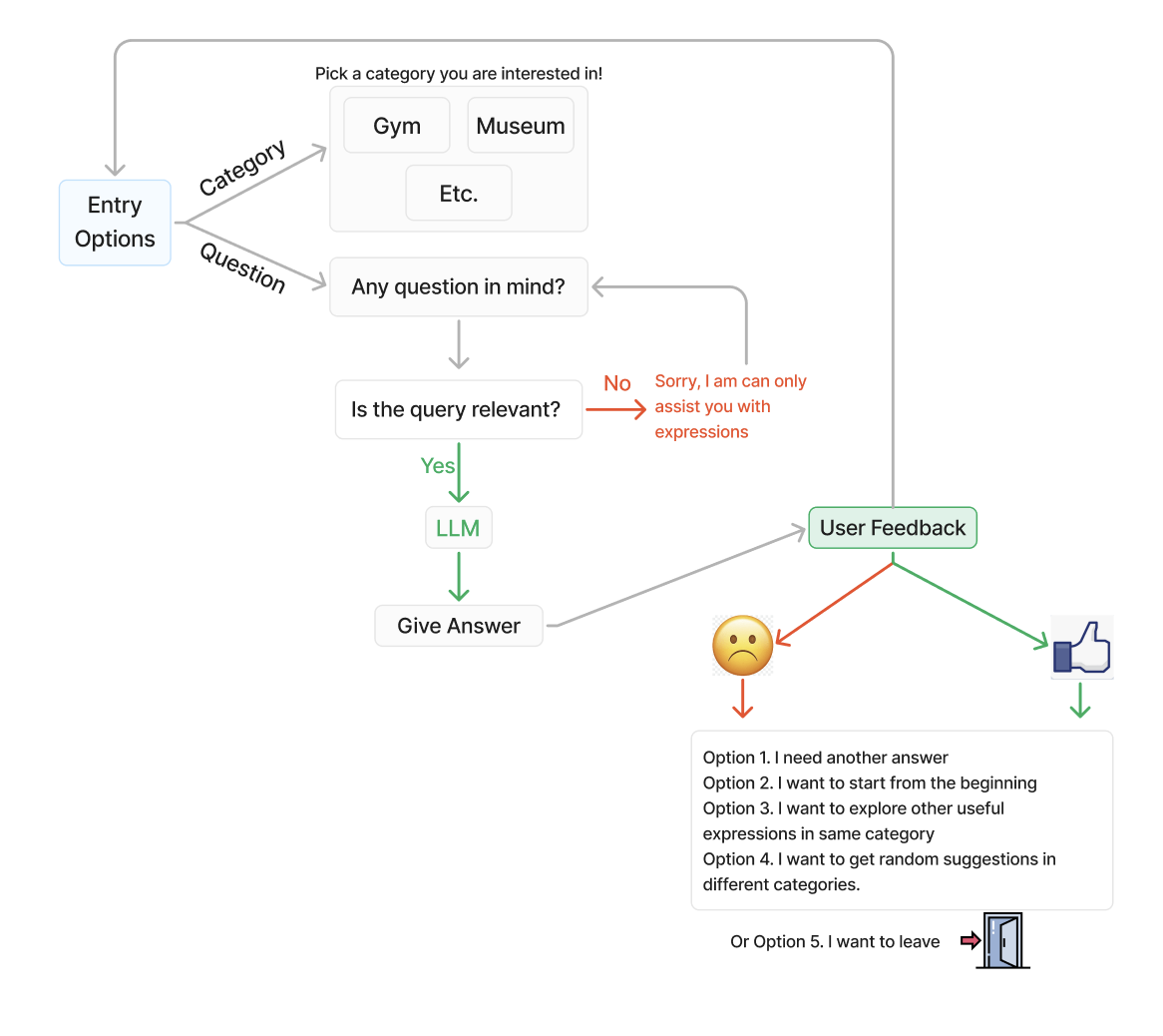
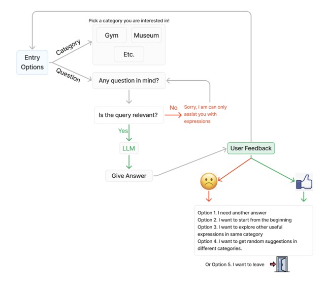
- Ollama 3.1 is one of LLMs We have used Grafana for monitor and track RAG performance/response. We have used ElasticSearch for vector database and postgres to save user feedback and conversation histories. We have used streamlit to implement interface with limited resource.
Challenges we ran into
- Optimize prompts to yield appropriate/consistent answers
- Finding/Preparing datasets
- Enhance RAG Tracing
Accomplishments that we're proud of
-I was new to AI and I am proud that I could absorb/experience LLM in such short time. -It was good to put myself into a learner's shoes (who I used to be) and explore how we can help language learners.
What's next for LingoMate
- Expand into multiple languages. Offer more combinations of input/output languages to scale it up
- Scale up data sets, cover broader topics, enhance model performance
- Offer features to track histories of conversations for a user.
- Enhance UI
- With data-driven recommendations, we are aiming to let users to personalize their learnings
Built With
- elasticsearch
- llama
- postgresql
- python
- streamlit
Log in or sign up for Devpost to join the conversation.