-
-
Lightspeed
-
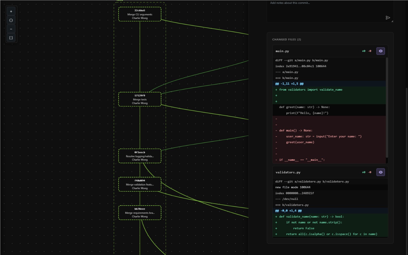
The user can see the commit changes and leave reviews in the new Dev Tree viewer that will be used for the PR.
-
We tie the commit and branch to the issue primitive for additional context to the agent.
-
The user can also review and accept PR in the Dev Tree.
-
Issues and PRs are easily viewable within the Dev Tree, allowing for more granular feedback to the agent.
Lightspeed
The Problem
Modern AI-assisted development faces a critical challenge: developers need powerful AI coding agents like OpenCode, but the general workflow is still highly human-centric. Devs lack visibility into how these agents perform, and how to optimize their usage.
Currently, the general agentic workflow is:
- Dev clones their codebase repo
- Dev runs OpenCode, Claude Code, etc.
- Changes are manually reviewed and committed.
Our Solution
Lightspeed is an agent-native version control system. While it looks and acts very similar to Github, it is designed from the ground up with autonomy in mind! It includes interated coding agents which respond automatically to several actions (Create an Issue, Review a PR, etc).
With Lightspeed:
- Dev opens the repo on their browser
- Dev creates an issue ticket
- Lightspeed agents autonomously read the issue, plan, implement and test the changes, commit and push to the repo, and create a descriptive PR.
- Done! Merge into main or add feedback, and the agents will revise automatically.
Lightspeed turns developers into PMs, and coding agents into developers.
Features
- Complete GitHub capability (branches, issues, PRs, CI/CD, etc)
- Integrated commit Devtree
- Coding agents for responding to git issues and PR review
- Integrated agent monitoring
Complete GitHub Capability
Lightspeed uses a fork of Forgejo, a self-hosted, open source GitHub clone. It provides high fidelity webhooks for triggering agents based on specific actions (Issue created, PR comment, etc).
Integrated Commit Devtree
The Devtree provides a full graph of the repo's commits, branches, and merges. It provides the dev a full view of what their agents are doing. Furthermore, issues can be created and comments added from any commit node on the tree just by clicking on it.
Coding Agents
Lightspeed uses OpenCode and Anthropic's Claude models to write code and create commits autonomously.
Agent Monitoring
Lightspeed uses Arize Phoenix for traces of the integrated agents. This allows devs (and us) to determine the agents' reasoning and fine tune operation as needed.
Built With
- arize
- fastapi
- forgejo
- opencode
- railway
- vitejs
Log in or sign up for Devpost to join the conversation.