Inspiration
LifeGuard Pro was inspired by the urgent need for faster, more reliable emergency response systems, especially in regions where existing infrastructure is either outdated or non-existent.
In countries like Kenya, there is no universal emergency number (like 911 in the U.S.), leaving people without a dependable way to connect to life-saving services during a crisis. Even in the United States, services such as Life Alert—famous for “I’ve fallen and I can’t get up”—still rely on human call centers to manually connect users with emergency services. This introduces delays and bottlenecks when seconds matter most.
The Red Cross motto reminds us that “minutes matter” - LifeGuard Pro takes this further:
Seconds Saved ⇒ Lives Saved
We believe AI can fundamentally change the paradigm. By replacing slow, human-dependent workflows with AI-driven, multi-agent systems, LifeGuard Pro delivers immediate response protocols, real-time updates, and empathetic guidance in the critical first moments of an emergency.
What It Does
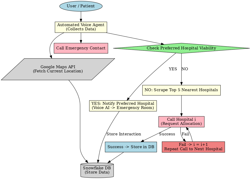
LifeGuard Pro reduces emergency response time by up to 50%. With a single press of a panic button, the system:
Connects the user with an AI healthcare assistant (voice-based).
Calls the nearest hospital, emergency service, or user-designated healthcare provider.
Notifies designated emergency contacts.
Provides calming, guided instructions for basic health procedures while help is on the way.
How We Built It
Frameworks: Built with Next.js for the web layer.
AI Voice Agent: Integrated Vapi AI as the advanced voice interface.
CMS Backbone as Database: Used Storyblok nontraditionally as a database, structuring emergency protocols and user data as dynamic content entries. This allowed us to bypass building a custom backend while still delivering real-time, schema-driven updates.
Workflow:
User presses the panic button.
Vapi AI engages in real-time conversation, offering assistance.
Notifications are sent instantly to emergency contacts.
Simultaneously, the system dials the nearest hospital using location data.
Challenges We Ran Into
Real-Time Hospital Data: Could not reliably fetch hospital capacity or availability.
AI Workflow Alignment: Configuring prompts for life-or-death workflows was extremely sensitive.
Judgment Under Stress: Training the AI to interpret injury severity correctly was difficult—misinterpretation could be dangerous.
Accomplishments We’re Proud Of
A panic button that does more than call for help—it speaks, calms, and assists the user.
Real-time, voice-based interaction during emergencies.
A voice agent capable of handling multiple emergency scenarios with structured guidance.
Innovatively using Storyblok as a database, proving its flexibility beyond traditional CMS use cases.
What We Learned
Combining Storyblok CMS + AI enables powerful use cases:
Real-time AI training with live data.
Rapid adaptation of emergency protocols.
A single source of truth for content that can be delivered dynamically across channels.
Storyblok can be used beyond traditional CMS—as a lightweight database—simplifying backend work and speeding up development.
What’s Next for LifeGuard Pro
Partnering with emergency medical professionals to refine workflows and ensure accuracy.
Improving hospital data integration for real-time capacity tracking.
Further fine-tuning AI models for empathy, accuracy, and contextual safety.
Expanding multilingual and multimodal support to make the platform accessible globally.
Built With
- nextjs
- nodemailer
- storyblok
- tailwindcss
- typescript
- vapiai



Log in or sign up for Devpost to join the conversation.