-
-
Book Recemmendation Engine Working
-
GeoLocation working
-
Stress detection App
-
Book and other donation portal working
-
Stress Detection Working
-
Our Project Geo location dashboard
-
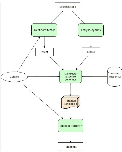
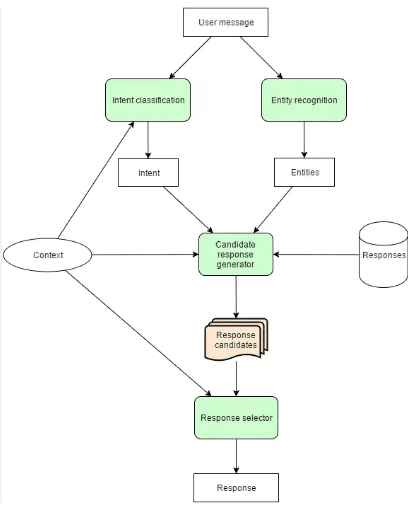
ChatBot Working
-
Our Project Book Recemmendation engine
-
Gsm Based Fire Alert sytsem
-
Smart Dustbin
-
Automating Classroom Application
-
Student Portal
-
Resource Management
Our proposed comprehensive Management Software for Students, Teachers, and Administrators for Enhanced Learning Environment leverages cutting-edge technology to address key challenges and drive efficient solutions providing academic engagement, Resource Management, Attendance Automation ,Safety and Security Alerts, Interactive learning tools with existing Smart Boards, Data Analytics and Efficient progress Development, Real-world problem solving and Industry based Internship opportunity and mental health support.
- Concept and Mechanism :
1) Attendance Tracking Automation - 1.1) Geolocation/Geofencing Technology: Automating attendance tracking by detecting student presence and movement on campus with determined geofencing . Privacy Considerations: Ensure student data is protected and compliant with regulations and is stored in secured database.
2) Academic Engagement Tools - 2.1) Personalized Book Recommendations Engine: It will Utilize machine learning algorithms to suggest books based on student preferences and course requirements, this aims to foster academic growth by tailoring resources to individual student needs, We will use Collaborative Filtering, NLP and N-Classification for Algorithm
2.2) Thread-Based Doubt Session: It allow students to post questions and receive answers from peers and teachers, fostering collaborative learning and Student Confident, Collaborative learning is promoted via thread-based doubt sessions, allowing for peer-to-peer assistance.
2.3) Donation Platform: Facilitate donations of books and other materials for Studying Aid, allowing students and faculty to contribute to the community.
2.4) Internship and Course Opportunities Provided by our Portal: We have partner with MSME and AICTE-approved companies for internship placements where student can choose from a broad spectrum of Internship tasks and opportunity. We have enrolled our-self with UNSTOP Platform and are official college ambassador of Unstop, we can facilitate various studying Aids like : Internships, learning resources, Skill Practice, Compete in various level events and provide Industry level Mentorship, Offer valuable Portfolio Upgrading courses, including Authentic AWS and Oracle Academy certifications.
3) Mental Health Support - 3.1) Stress Detection Portal: Monitor student mental health through surveys and assessments prescribed by Therapist on daily basis and providing remedies and track record and progress, Integrate with licensed therapists for professional support , emphasizes mental health.
4) Data Analytics for Student Monitoring - 4.1) Chatbot Assistance: Provide immediate responses and resources for concerns raised by student, also offer's Interactive support through and Chatbot Which will Provide appropriate measure required along with Data Analytics and student progress and strategy for upcoming academics.
4.2) Track and analyze student engagement, attendance, and academic performance. Provide actionable insights to students and faculty for improving academic outcomes.
5) Interactive Learning Tools - 5.1) Adaptive Content Delivery : Dynamic Curriculum Adaptation: Utilize AI to analyze real-time classroom data and adjust lesson plans based on student understanding and engagement levels. 5.2) Real-Time Feedback Mechanism: Polling and Quizzes: Incorporate interactive polls and quizzes during lessons to encourage student comprehension instantly. Results will be displayed anonymously on the smart board, encouraging participation without fear of judgment. Interactive Q&A Sessions: Allow students to submit questions during lectures, which can be used for discussion, ensuring that all concerns are addressed of student.
5.3) Integration with Existing Learning Management Systems (LMS): Centralized Resource Access: Link our Classroom management software for Enhanced learning Environment platforms, allowing easy access to course materials, assignments, and student performance data all in one place.
6) Resource Management and Tracking - 6.1) Power Monitoring and Automation: Monitor and control classroom appliances via the app, optimizing energy consumption and reducing costs, Centralized Control of Classroom Appliances: Mobile Application Integration: Allow teachers and administrators to control various classroom appliances (e.g., projectors, lights, HVAC systems) through a user-friendly mobile app, providing seamless access to technology. Automate Scheduling: Enable scheduling for appliances based on class timetables by admin, ensuring that devices are only in use when needed, which will reducing energy wastage.
6.2) Detailed Reporting and Insights: Power Consumption will be monitored of each resource and generate Insights to make it more Efficient, Monthly and Annual Reports: This will Generate comprehensive reports that analyze energy usage over time via our IOT model, helping Institute identify areas for improvement. These reports can be used to make data-driven decisions about resource allocation and budgeting. Cost Analysis: Provide insights into the financial report of energy usage, allowing Institute to budget more effectively and potentially identify cost-saving Strategy.
7) Safety and Security Features - 7.1) Fire Detection and Action System: Implement a fire detection mechanism with water spraying Mechanism(water pump) and GSM based Security alerts to enhance safety protocols. 7.2) Secured Locking Mechanism: Secure classrooms with authorized access only , every student will be provided respective class and labs , preventing unauthorized entry, for Safety concerns.
8) Environmental Sustainability Initiative - 8.1) Smart waste Segregation Dustbin: It will use Sensors to segregate Dry, wet, metal waste and promote recycling on campus, and become a Responsible citizen and Contribute to Eco-Friendly Environment
- ADVANTAGES : Enhanced Engagement, Improved Mental Health Support, Streamlined Attendance Tracking, Resource Optimization, Community Building, Data-Driven Insights. n
APPLICATIONS : Attendance Management, Academic Support, Mental Health Monitoring, Internship and Career Development, Classroom Automation, Resource utilization, Safety and Security, Interactive Learning tools, Data Analytics and Progress Insights.
FUTURE ENHANCEMENTS :
Expanded Community Features: Include forums and groups for networking and collaboration on projects beyond the classroom with more industry based collaborating and integration.
Smart Campus Integration: Expand smart classroom features to include campus-wide applications, such as navigation and real-time updates and making a smart campus with more Features.
Wellness Integration: Further develop mental health features, including mindfulness resources and wellness tracking tools.
Built With
- 5v-spdt
- amazon-web-services
- anaconda
- android-studio
- bc147
- blynk
- capacitor
- dialogflow
- django
- esp32
- firebase
- gsm-module-900
- hardware-arduino-uno
- javascript
- jumper-wire
- laravel
- maps-api
- motor
- mysql
- natural-language-processing
- nodemcu
- ollama
- pandas
- pcb
- php
- python
- rasa
- raspberry-pie
- redux
- resistors
- sensors
- servo-motor
- spt013
- tailwind.css
- technologies-used-in-development-:-software-?-react
- tsop183
Log in or sign up for Devpost to join the conversation.