Inspiration

So what inspired LearnGPT? As someone involved in the AI space, I’ve had a few friends who are less tech savvy reach out to me and ask for my opinion on chatGPT and how they can best use it as a tool.

A lot of them came to me with the thought that chatGPT is just a better version of google, but in my opinion this statement is incorrect, as there are limitations to chatGPT such as the fact that chatGPT can not give users youtube recommendations.

Going down this train of thought led me to believe we need a tool to standardize and explain on what ChatGPT is and isnt good for and that's LearnGPT!

What it does

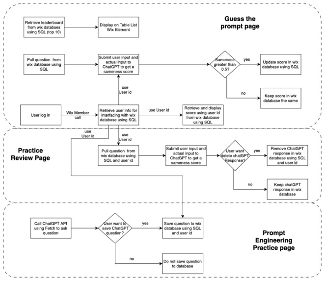
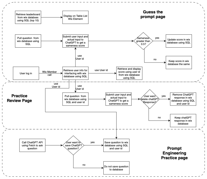
LearnGPT gives tips and best practices for people who want to learn how to use ChatGPT. We try to gamify the experience through exercises of guessing chatGPT prompts and responses to get people to think in the way of an AI chatbot!

How we built it

The website is built and hosted on wix. The backend was developed with velo and wix databases. In order to interface with sendgrid (for email sending) and ChatGPT, we used velo's fetch function to call their API.

Challenges we ran into

This was my first time developing in wix, so starting off was a bit rocky. Once I got into a grove though, everything turned out pretty good!

Accomplishments that we're proud of

I wanted to see how far I could push this project by implemeningt as many wix features as possible, which meant that I wanted to have email sending, databases, API calls, and anything that I could use. As mentioned before, this was my first time developing a website in wix, so I was not sure I could implement everything that I wanted.

Luckily, there are more than enough wix guides and manuals that after checking over enough examples, and I was able to develop fully functioning code in velo and achieve everything that I set out as the scope of this project and I am very proud of that fact!

What we learned

I learned that wix has a lot more options in web design that I originally suspected, and I really appreciated how easy the front end was for placing elements and shaping element sizes.

This was also the first time that I used send grid, so learning that is very nice as well for future projects!

What's next for LearnGPT

The two main thins next for LearnGPT are:

  • Reach out to schools and universities to get feedback on MVP
  • Implement a guess the conversation game on web app
  • Implement coaching on web app

Built With

Share this project:

Updates