-
-
Workflow to randomly generate characters given a reference for the style
-
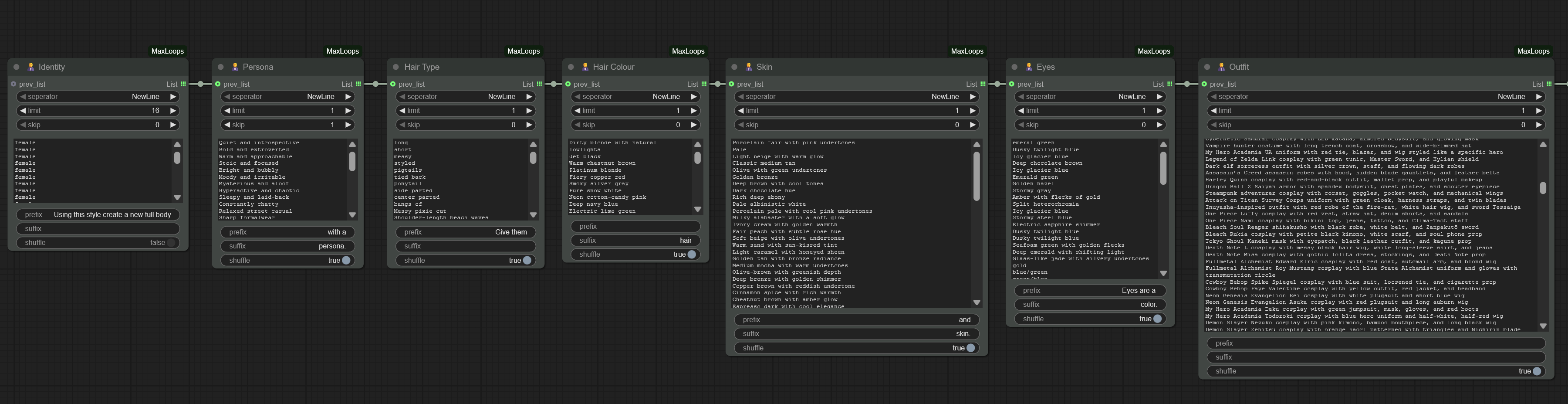
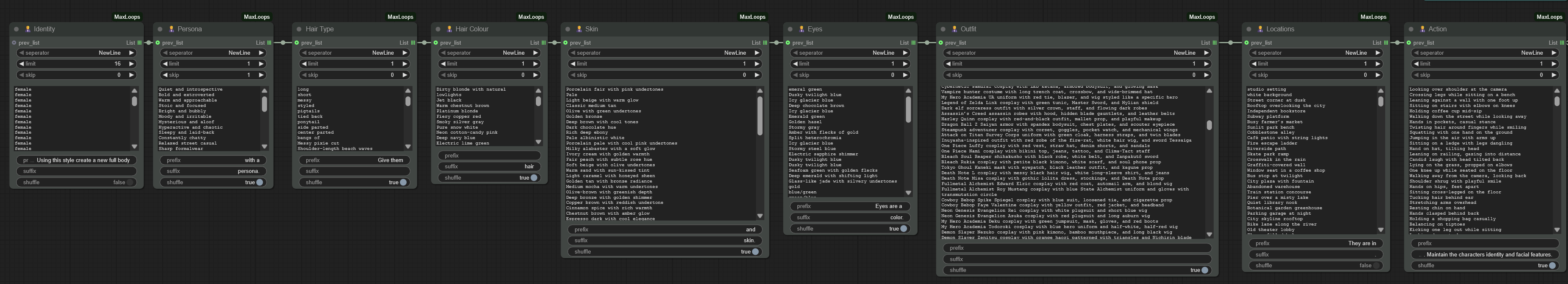
I created a custom node to mix and match from a huge dataset of variables describing the characters in detail
-
Millions of possible combinations
-
Realistic Photos generated custom nodes.
-
Example output from workflow using anime as a style guide
-
Example output from workflow using plushie as style guide
-
Example output from workflow using American cartoon as style guide
-
Example output from workflow using cartoon as style guide
-
Kontext Presets Custom Node with all "official" pre-sets + more
Inspiration
I love automation, I love collecting datasets. I love comfyUI. I wanted a way to easily build new datasets for Lora training. Kontext is the perfect tool for copying styles and it does it very fast. I feel that with most AI models, they are not very random. I needed a better way to create random prompts.
I was also inspired by your Presets that BFL created a few months ago. I looked into how it works and replicated the functionality into a comfyUI node.
What it does
I have created a set of custom nodes that allow you to create lists of items, these lists can be combined together to either; pick a random set of values from each list or loop through each and every combo of all possibilities - complex chains can be created to generate millions of unique prompts in seconds.
The kontext-presets node will generate a suitable prompt to be used with a vision LLM and a reference image. It also gives examples and is easy to build upon using JSON files. Taking advantage of long context windows in modern LLM's, the system prompt was generated using the BFL official blog post for best practices, this can be modified in the comfyui workflow.
How we built it
Python and JavaScript with help from ChatGPT to generate all of the different options.
Challenges we ran into
Everything is a challenge - I love a challenge!
Accomplishments that we're proud of
I'll be proud if I win a prize.
What we learned
Keep trying - never give up!
What's next for Kontext Prompt Helper Tools
Share the code and Open Source it.
Built With
- comfyui
- javascript
- python


Log in or sign up for Devpost to join the conversation.