About Kno

Designed and Built by Jenny Zhang (Solo Developer) Powered by Gemini 3 Pro & Flash

Who needs Kno?

🎯 Graduate students drowning in 200+ research papers → Kno synthesizes conflicting theories and predicts which papers you'll forget before your thesis defense

🎯 Investment analysts reading 50 reports/week → Kno's Collider finds hidden connections between sectors (e.g., "Supply chain data + Crypto trends → Logistics play")

🎯 Startup founders juggling tech docs + strategy memos → Neural Dump captures midnight insights before they vanish

The Impact: Save 5-10 hours/week on "re-finding" information. Retain 3x more knowledge. Make decisions with confidence.

Inspiration

We are living in an era of unprecedented information velocity, yet our cognitive hardware hasn't changed in millennia. We "bookmark" articles we never read and "save" videos we never re-watch. Our digital lives have become graveyards of links.

Kno was inspired by the realisation that consumption is not internalisation. I wanted to build a tool that didn't just store data, but acted as a "System 2" for the human mind—leveraging the Gemini 3 ecosystem to move users from a passive feed to active architectural knowledge.

What it does

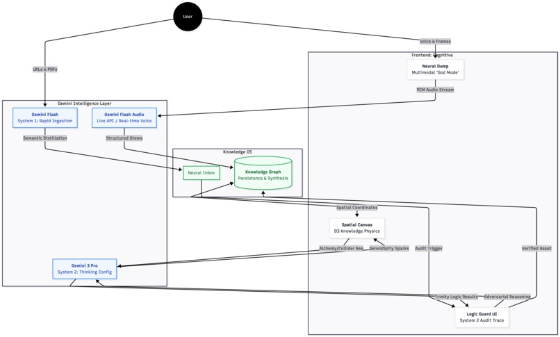
Kno is a Spatial Knowledge Operating System that transforms raw content into reasoned wisdom.

  • Multimodal Capture: Drop links, PDFs, or photos of handwritten notes. Kno uses Gemini 3 Flash to perform high-fidelity OCR and distillation.

  • The Logic Guard: Using Gemini 3 Pro’s Thinking Mode, Kno acts as an adversarial critic, auditing notes for logical fallacies, cognitive bias, and "buzzword salad."

  • Spatial Reasoning: A D3-powered canvas allows users to visualise connections. Use the Collider to synthesise conflicting ideas or Alchemy to transmute notes into structured frameworks.

  • Memory Lab: Kno tracks your "Knowledge Integrity" score. It models forgetting curves to predict when you will lose information and prompts you with AI-generated revision quizzes.

  • Neural Dump: A "God Mode" input using the Gemini Live API. Speak your chaotic thoughts and paste screenshots simultaneously; Kno renders them into high-fidelity assets in real-time.

How we built it

Kno is built as a local-first, high-performance React application.

  • The Brain: We utilised Gemini 3 Pro for complex reasoning tasks (Synthesis and Auditing) and Gemini 3 Flash for high-speed perception (OCR and Triage).

  • The Eyes: Image generation and asset rendering are powered by Gemini 2.5 Flash Image.

  • The UI: Architected with Tailwind CSS and Framer Motion for a minimalist, "Architect" aesthetic. The spatial canvas uses D3.js for gravity-based node layouts.

  • The Data: To ensure privacy and speed, we implemented IndexedDB for local persistence, making the app feel like a true desktop operating system.

Challenges we ran into

The primary challenge was Multimodal Synchronisation. Integrating the Gemini Live API required handling raw PCM audio buffers and image frames in parallel, ensuring the model could "see" what I was talking about without lag.

Another hurdle was Chronological Logic. Since AI models have knowledge cutoffs, I had to architect a "Reasoning Anchor" system that injects current temporal context so the Logic Guard could accurately verify the validity of recent statutes or news events.

Accomplishments that we're proud of

I am incredibly proud of the Collider Engine. Seeing the AI take two completely unrelated notes—like a "Integrated Financial Report" and "Game Logic for Tic-Tac-Toe"—and successfully synthesise them into a "Recursive Wealth Management Strategy" was a true "Aha!" moment. It proved that Gemini 3 isn't just processing text; it's performing cross-domain reasoning.

I'm also proud of the Logic Guard's visual feedback—the emerald "SOLID LOGIC" badge provides a sense of intellectual security that is missing from most AI tools.

What we learned

Building Kno taught me the power of the Thinking Config. We found that by allocating a specific "Thinking Budget," we could significantly reduce hallucinations in logical audits.

I also delved deep into Retention Science. We implemented the Hermann Ebbinghaus Forgetting Curve formula to power the Memory Lab's predictive analytics:

Where:

  • is memory retention (the "Integrity Score")
  • is time since the last review
  • is the relative strength of memory (derived from quiz performance)

What's next for Kno

The future of Kno lies in Collaborative Synthesis and Ubiquitous Ingestion. 1. The Video Pipeline (The Infinite Feed Bypass) I plan to collaborate with major video platforms to create a direct "Send to Kno" integration. Instead of losing hours to the mindless scroll, users can "offload" interesting videos to their Kno Inbox. The engine will process these streams in the background—generating high-fidelity summaries and interactive quizzes—allowing users to engage with the distilled wisdom later during travel or free time. This effectively transforms entertainment feeds into a structured, personalised curriculum.

2. Shared Neural Spaces I want to build collaborative canvases where teams can collide their knowledge graphs in real-time. Imagine two researchers dropping their disparate notes onto a single board and using the Gemini 3 Collider to find the "missing link" between their work.

3. Mobile Neural Dump Finally, I plan to expand the Neural Dump into a mobile companion app. This will allow users to capture "signals" from the physical world—capturing snippets of conversations or scanning pages of physical books using the Gemini Live API—ensuring that no insight is lost, no matter where it occurs.

From Feed... to Kno.

Gemini 3 Integration Description

Kno is architected as a "System 2" for the human mind, powered by the full spectrum of the Gemini 3 ecosystem. The integration is not merely a wrapper but the core reasoning engine of the application.

At the centre of our logic is Gemini 3 Pro with its Thinking Config. We utilise this feature to power the Logic Guard, which performs deep adversarial audits of incoming content. By allocating a specific "Thinking Budget," the model can identify subtle cognitive biases and logical fallacies that standard models miss, ensuring that only "high-signal" wisdom is internalised.

For high-velocity perception, Gemini 3 Flash is used for multimodal ingestion. It handles real-time OCR of handwritten notes and the distillation of dense PDFs into structured knowledge shards. The Gemini Live API enables our Neural Dump feature, allowing users to stream audio and image frames simultaneously for a zero-friction capture experience. Finally, Gemini 2.5 Flash Image (Nano Banana) is used to render high-fidelity visual assets on our spatial canvas, transforming abstract synthesis into concrete diagrams. This multi-model orchestration allows Kno to balance deep reasoning with near-instant responsiveness.

Built With

  • d3.js
  • framer-motion
  • gemini-3-flash
  • gemini-3-pro
  • gemini-live-api
  • google-gemini-api
  • html2canvas
  • indexeddb
  • jspdf
  • katex
  • lucide-react
  • react
  • react-pdf
  • speech
  • tailwind-css
  • typescript
  • web
  • webspeechapi
Share this project:

Updates