Inspiration
We use Confluence Cloud for collaborating on technical documentation. Our product APIs & structures have quite a number of large JSON objects and previewing as plain text on Confluence page was quite annoying for developers. One of our developer suggested we create a Macro for viewing JSON as formatted text - which got us working on the plugin.
What it does
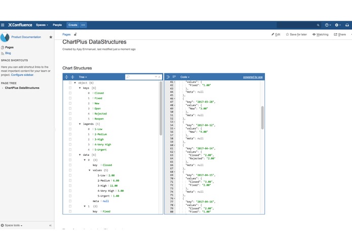
The Macro validates JSON content and provides a formatted view of JSON Object in different formats.
How I built it
Confluence ships with a great range of macros, however the JSON viewer macro was missing . To our delight the Atlassian Connect framework had the right set of tools to fill in this gap and we used the dynamic content macro framework to quickly create a JSON viewer for Confluence cloud. Using open source libraries gave us a quick turn around in developing the plugin.
Challenges I ran into
We realized that there is no Confluence API to set a Macro body , so had to change the scope from a JSON editor to a viewer macro.
Accomplishments that I'm proud of
Our developers are now happy reading formatted JSON in Confluence :)
What I learned
Working with Atlassian Connect framework is very easy and is well documented for rapid development.
What's next for JSON Viewer Macro for Confluence
Extending it as aConfluence Server plugin .
Built With
- atlassian-connect
- javascript



Log in or sign up for Devpost to join the conversation.