Inspiration
In most developing countries, urban and semi urban areas generate thousands of tonnes of waste daily. Most of waste is then dumped on landfills, this exacerbates the climate change crisis with its significant greenhouse gas (GHG) footprint. While landfills are a societal necessity, there are practices that can reduce the reliance on landfills and decrease their effects on the biosphere. We endeavor to reduce amount of waste that ends up on landfills through:
- Waste Segregation: Segregating waste into various categories i.e wet waste, plastics, bio-hazard waste, construction site waste helps identify different ways i which waste can be dealt with.
- Waste Handling: Not all waste is supposed to end up on a landfill. With proper segregation, we identify waste that can be composted, recycled, reused e.t.c to minimize waste that ends up on a landfill.
What it does
Improved Waste Segregation, Collection and handling redefines how to deal with waste in developing countries through:
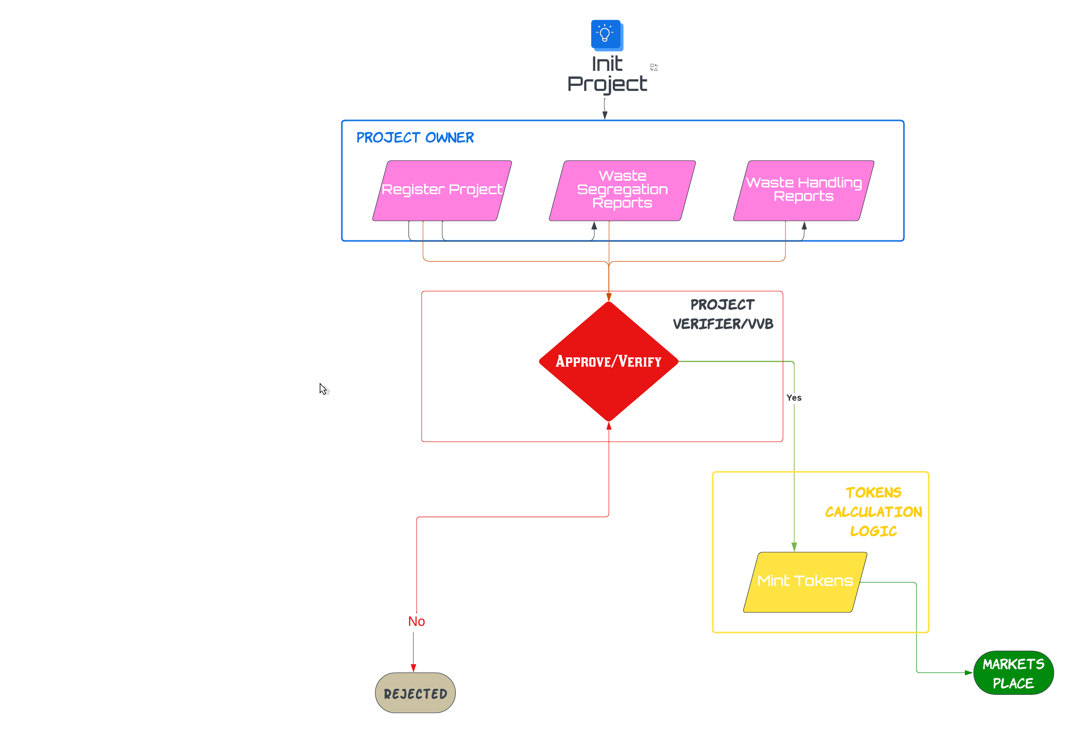
- Waste segregation both from source and at collection point.
- Improve waste collection through identifying and registering collection and waste segregation points.
- Proper handling, i.e waste that can be composted need not end up on a landfill, likewise waste that can be recycled or reused.
While its not easy to quantify how much methane gas will be reduced by implementing our policy, its implementation can go a long way towards curbing methane gas emissions from landfills.
How we built it
We build project using Hedera Guardian
Challenges we ran into
- Steep learning curve, being a complete new with regards to Hedera Guardian.
- Documentation overwhelming to beginners
Accomplishments that we're proud of
- A policy mvp
- Introduction into to a world of Hedera Guardian
What we learned
What's next for Improved waste collection, segregation and handling
We will continue to refine, revise and improve on the methodology, to make it easier to use and beneficial to many.
Built With
- guardian
- hedera
Log in or sign up for Devpost to join the conversation.