Inspiration
The inspiration for SteamScape AI stemmed from our passion for gaming and the vast library of titles available on Steam. With so many games to choose from, discovering new favorites can be a challenge for gamers. We set out to create a platform that not only curates the latest and most popular titles but also enhances the discovery experience through engaging visuals.
What it does
SteamScape AI is a user-friendly platform designed to recommend the latest trending games on Steam. It offers high-quality screenshots and concise descriptions, allowing users to visually explore and get a feel for each game's unique world. Gamers can browse through these curated selections, read brief overviews, and immerse themselves in the games’ aesthetics before deciding to make a purchase.
How we built it
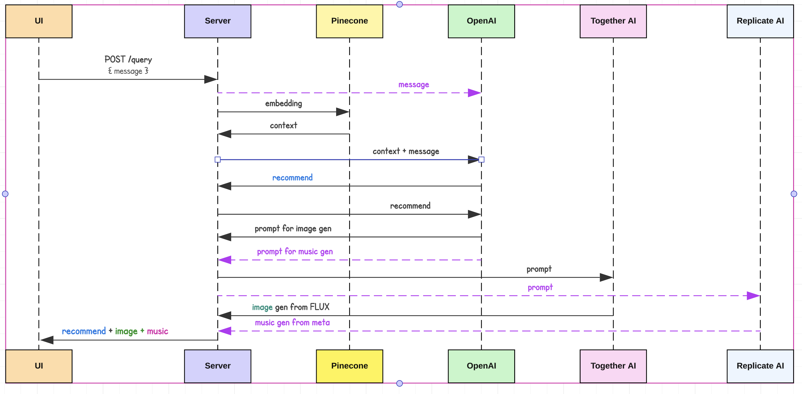
We started by importing a comprehensive steam game dataset from Hugging Face into Pinecone for efficient indexing and querying.

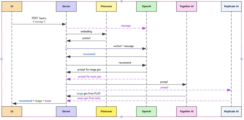
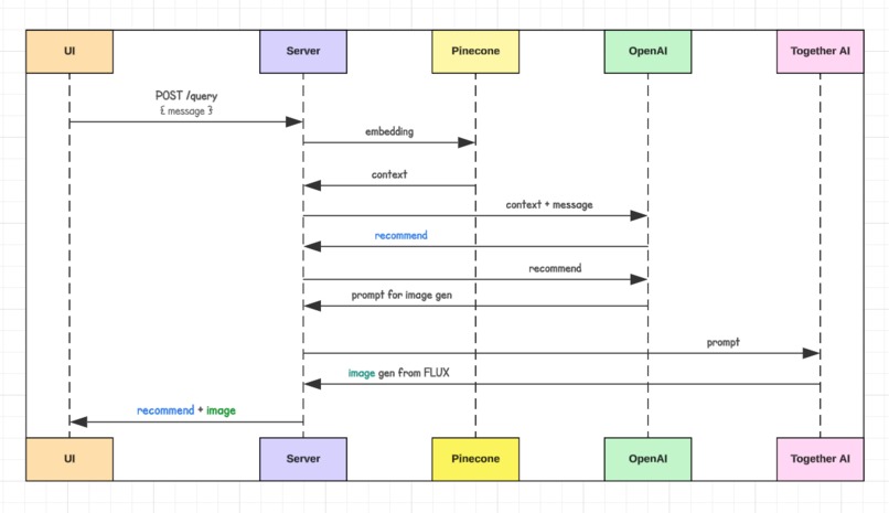
Each user query follows a well-defined workflow using the LlamaIndex, ensuring accurate and relevant game recommendations.

Challenges we ran into
One of the major challenges we encountered was designing an efficient workflow using LlamaIndex. Ensuring that the RAG system operated seamlessly with Pinecone for real-time data indexing and querying required careful tuning. Deploying the platform using Vessl AI and ensuring that the LlamaIndex and other components worked cohesively in a production environment also presented difficulties. Balancing AI performance with real-world usage and infrastructure constraints was an ongoing challenge throughout development. We have last minute feature to add the music generation from meta musicgen into our system. The performance of this music workflow still has potential for improvement.

Accomplishments that we're proud of
We are proud of building a seamless user experience that enables gamers to quickly discover new titles with ease. Our fully functional prototype integrates a user interface built with Angular, an API server powered by Flask, and a core Recommendation Augmented Generation (RAG) system using LlamaIndex, Pinecone, and Together.ai. Additionally, we've incorporated Phoenix from Arize AI to track and monitor all AI-related events, and deployed the platform using Vessl AI.
What we learned
Throughout the development of SteamScape AI, we gained valuable insights into building an efficient and scalable recommendation system for gaming. We learned how to integrate multiple technologies, such as Angular for the front-end, Flask for the API, and LlamaIndex for managing data workflows, to create a seamless experience. Working with Pinecone for real-time data indexing and Together.ai for enhanced AI capabilities also helped us understand the complexities of handling large datasets in real-time. Additionally, utilizing Phoenix from Arize AI for event tracking and Vessl AI for deployment taught us the importance of monitoring and optimizing AI performance in production. These learnings have deepened our knowledge of AI infrastructure and user experience design, ultimately leading to a more robust platform.
What's next for SteamScape AI
We plan to gather feedback from early users to refine the platform, identify areas for improvement, and optimize the recommendation system and user interface. Our goal is to introduce new features, including personalized game recommendations based on individual gaming habits, user reviews, and community ratings to make the platform more engaging and tailored. We also aim to develop a mobile-friendly version of the platform to provide users with a seamless experience across devices, making it easier to explore and discover games on the go. We are looking to further optimize the AI engine behind SteamScape AI by improving query accuracy, response times, and incorporating additional AI models to offer even more precise and personalized game recommendations.
Built With
- angular.js
- arizeai
- flask
- flux
- huggingface
- llamaindex
- meta-musicgen
- pinecone
- python
- replicateai
- together.ai
- typescirpt
- vesslai

Log in or sign up for Devpost to join the conversation.