The first on-chain insurance protocol protecting blockchain users from transaction latency, mempool congestion, and finality delays, powered by Stacks + Bitcoin security.

Built with Next.js Powered by Stacks Secured by Bitcoin

Why?

On decentralized networks, transaction delays are costly: Pending txs stuck in mempools Volatile fee markets Uncertainty in block inclusion Finality risks across congested networks In simple terms, Delay can cause inconvenience, financial loss or other failure

Solution?

HyperInsure provides non-intrusive, verifiable Insurance coverage for each and every kind of risks. It’s an alternative to paying “tip” on top of the EIP-1559 Base Fee. It’s Non Intrusive: Meaning no additional parameters, code or application process.

How it works:

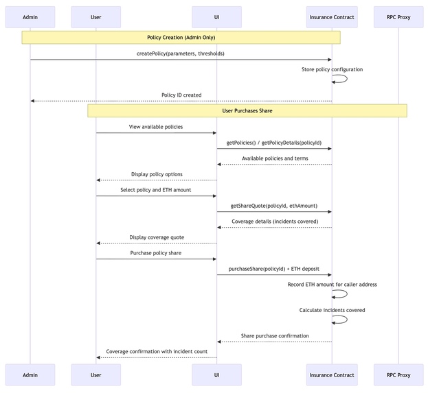
  1. Users purchase coverage by STX.
  2. An we called “RPC proxy” records broadcast height at submission.
  3. Once included, an oracle signs an attestation of broadcast → inclusion delay.
  4. Smart contracts in Clarity verify proofs + release payouts if delay ≥ threshold. That’s simple right?

Overview

HyperInsure provides non-intrusive, verifiable insurance coverage for risks associated with transaction delays. Instead of paying high "tips" on top of base fees, users can purchase affordable insurance policies that provide protection against various types of transaction delays.

Key Features

  • Transaction Delay Protection: Coverage for transactions stuck in mempools
  • Mempool Congestion Insurance: Protection during high network activity periods
  • Finality Risk Coverage: Insurance against finality delays across congested networks
  • Non-Intrusive Implementation: No additional parameters or code modifications needed
  • Verifiable Claims Process: Transparent, on-chain verification of delays

How It Works

  1. Purchase Coverage: Users purchase coverage by paying STX tokens
  2. RPC Proxy API: Our system records broadcast height at transaction submission
  3. Oracle Attestation: Once included, an oracle signs an attestation of broadcast → inclusion delay
  4. Smart Contract Verification: Clarity smart contracts verify proofs and release payouts if delay ≥ threshold

HyperInsure is built on a streamlined contract architecture with three core components:

  1. Core Contract: Manages policies, purchases, claims, and treasury functions
  2. Oracle Contract: Handles attestations for transaction delays
  3. Governance Contract: Controls protocol parameters and upgrades

Technology Stack

Frontend

  • Next.js 15.2.4
  • React 19
  • Tailwind CSS
  • shadcn/ui components

Blockchain

  • Stacks blockchain
  • Clarity smart contracts
  • Bitcoin security through burn block heights
  • Secp256k1-signed oracle attestations

Getting Started

Prerequisites

  • Node.js 18+
  • npm or yarn

Installation

# Clone the repository
git clone https://github.com/AmaanSayyad/hyperinsure.git

# Navigate to the project directory
cd hyperinsure

# Install dependencies
npm install --legacy-peer-deps

# Start the development server
npm run dev

Visit http://localhost:3000 to view the application.

Usage

Purchase Insurance

  1. Navigate to the Purchase page
  2. Select an insurance policy
  3. Enter the amount of STX to insure
  4. Complete the purchase
  5. Submit transaction details for claims

  6. Navigate to the Claim

  7. Enter the wallet address for the claim to be transferred

  8. Submit your claim

  9. Receive instant verification and payout if eligible

Future Roadmap

We plan to extend HyperInsure to cover additional blockchain risks:

  • Wallet theft protection via Arkham
  • Transaction failure coverage
  • Gas-spike hedging
  • Validator risk coverage
  • Cross-chain finality protection

Built With

Share this project:

Updates