Inspiration
Our experience with CodePath's course "WEB101 | Intro to Web Development" served as a source of inspiration to launch our website.
What it does
Fresh Flow is a web application and central repository that stores data on academic courses and enhances the tedious process of selecting courses and degree planning. Its purpose is to guide freshman students on their career paths and accelerate the on-boarding process at UTD by offering recommended courses based on the student's interests, completed credit hours, co-requisites, pre-requisites, etc.
How we built it
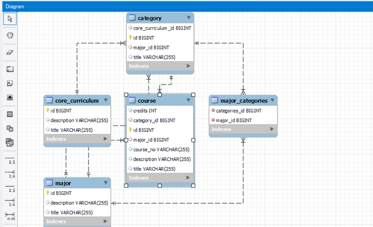
The project frontend is made on React-JS and the backend is on Java Spring Boot which connects to the MySQL database.
Challenges we ran into
We failed to compile the project on React in the Replit IDE, but it ran smoothly on Visual Studio Code. We also experienced difficulties connecting the front end and back end shortly before the deadline.
Accomplishments that we're proud of
Besides the traditional way of searching for courses based on major, our web app includes a feature in which the student (user) can view courses curated from their selected list of interests using the many-to-many data model. We feel very pleased with our final product!
What we learned
We learned that website development requires immense time and effort!
What's next for FreshFlow
We plan to add more exciting features, including a chat bot.
Log in or sign up for Devpost to join the conversation.